Allgemeines Statistik System

Benutzerhandbuch

Auswertung ASS-Excel

aDokumentationsübersicht

                  AA              SSSSSS          SSSSSS
                 AAAA           SS      SS      SS      SS
                AA  AA         SS              SS
               AA    AA         SS              SS
              AAAAAAAAAA         SSSSSSS         SSSSSSS
             AA        AA              SS              SS
            AA          AA              SS              SS
           AA            AA    SS      SS      SS      SS
          AAAA          AAAA     SSSSSS          SSSSSS

                   Handbuch Auswertung ASS-Excel


   Hahne
   Paulus
   Valz
   Witte

Inhaltsverzeichnis



0.1 Grundbegriffe des Statistiksystems ASS

pInhaltsverzeichnis
nStichwortverzeichnis

   Die Hauptaufgabe von ASS als Statistiksystem und
   DataWareHouse besteht darin, die für das Controlling
   eines Unternehmens relevanten Daten zu verwalten und für
   Statistikanfragen bereitzuhalten. Diese Aufgabe wird
   bewerkstelligt, indem die gewünschten Daten in
   periodischen Abständen (täglich, wöchentlich, monatlich,
   ...) in die ASS-eigene Datenhaltung eingespeichert
   werden.

   Dabei werden die Daten schon im Vorfeld nach fachlichen
   Kriterien in sogenannte Arbeitsgebiete aufgeteilt. So
   kann es beispielsweise ein Bestandsarbeitsgebiet geben,
   das Auskunft über die zu einem bestimmten Zeitpunkt in
   einem Versicherungsunternehmen bestehenden
   Versicherungsverträge gibt. Daneben kann es ein
   Vertriebsarbeitsgebiet geben, in dem die von den
   einzelnen Versicherungsvertretern im jeweiligen Zeitraum
   abgeschlossenen Verträge erfasst sind. Trotz der
   fachlichen Trennung der Daten ist es aber möglich,
   statistische Abfragen über mehrere Arbeitsgebiete hinweg
   zu erstellen.

   Ein Arbeitsgebiet enthält im allgemeinen mehrere
   Schlüssel, Werte und Zeiträume. Unter diesen Begriffen
   versteht man im ASS folgendes:



   Schlüssel


   Aufteilung der Daten nach qualitativen Merkmalen (z.B.
   Vertreternummer, Sparte, etc.). Ein Schlüssel hat im
   allgemeinen mehrere Ausprägungen oder Schlüsselinhalte.
   So könnten beispielsweise die Nummern 1004711, 12340815,
   ... Ausprägungen des Schlüssels Vertreternummer sein.
   Mögliche Inhalte des Schlüssels Sparte sind RECHT,
   LEBEN, UNFALL, .... Eine Schlüsselausprägung hat eine
   für den Schlüssel festgelegte Anzahl von Zeichen (max.
   50). So ist im obigen Beispiel in der Schlüsseldatenbank
   von ASS für den Schlüssel Vertreternummer eine Länge von
   7 Zeichen vorgesehen worden.

   Zu den eigentlichen Ausprägungen können im ASS noch
   erläuternde Texte in Form einer Bezeichnung (max. 20
   Zeichen) und einer Abkürzung (max. 6 Zeichen) abgelegt
   werden. Die Bezeichnung zur Vertreternummer 1004711
   könnte beispielsweise den Namen des zugehörigen
   Vertreters enthalten.



   Werte


   Die Werte eines Arbeitsgebietes enthalten die Zahlen,
   die für das betreffende Unternehmen in diesem
   Zusammenhang interessant sind. Mögliche Werte sind also
   NEUANZAHL, NEUBEITRAG, etc. Werte  können mit
   Eigenschaften versehen werden (Stellenzahl,
   Nachkommastellen, Dimension etc.).



   Zeitraum


   Pro Arbeitsgebiet wird festgelegt, ob die Daten auf
   Monatsebene (Monats-Arbeitsgebiet) oder auf Tagesebene
   (Tages-Arbeitsgebiet) kumuliert eingespeichert werden.
   Mit einer Zeitraumangabe legen Sie in einer Statistikanfrage
   fest, für welche(n) Monat(e) bzw. Tag(e) Sie die
   gewünschte Informationen gezeigt bekommen möchten.
   Umgekehrt erhalten Sie an verschiedenen Stellen des
   Auswertungsdialoges Auskunft über die zur Verfügung
   stehenden Zeiträume.

   Die Begriffe WERTE und ZEITRAUM werden in manchen ASS-
   Handbüchern auch als Pseudoschlüssel bezeichnet.

   Genaueres über die technischen Hintergründe der ASS-
   Datenhaltung entnehmen Sie bitte der Systemdokumentation
   und den Betriebshandbüchern.

   Die qualitativen Gesichtspunkte (Schlüssel), für die die
   Werte gezeigt werden, müssen innerhalb einer Anforderung
   festgelegt werden. Darüber hinaus kann mit einer Reihe
   von Darstellungsoptionen (Sortierung, (Zwischen-)
   Summenbildung, ...) die Statistik detailliert gestaltet
   werden.
   Ziel dieses Handbuches ist, Ihnen die Grundlagen
   der Anforderungserstellung unter der ASS-EXCEL-
   Oberfläche zu vermitteln.


0.2 Arbeiten mit mehreren ASS-Excel-Tasks

pInhaltsverzeichnis
nStichwortverzeichnis

   Ein Anwender kann mehrere ASS-Excel-Task parallel benutzen.
   So kann beispielsweise im ersten Task eine Anforderung
   zusammengebaut werden, während ein zweiter Task damit
   beschäftigt ist, die Zahlen einer anderen Statistik
   zu berechnen.

   Am besten wird nach dem Hochfahren einer zweiten
   Excel-Oberfläche die ASS-Excel-Startroutine ausgeführt.

   Sie kann über Menü        Datei --> Öffnen
   aus dem Verzeichnis           ASS-PGM
   gestartet werden.

   Standardmäßig heißt diese Startroutine ST31sta.XLS ,
   gegebenenfalls ist aber der Name beim ASS-PC-Systembetreuer zu
   erfragen.


0.3 Einstiegsbildschirm zur User-Information

pInhaltsverzeichnis
nStichwortverzeichnis

   Analog zu möglichen Informationen über Arbeitsgebiete,
   Schlüssel, Werte kann der ASS-Systembetreuer zur allgemeinen
   Information der ASS-Excel-User nach der Anmeldung einen
   Einstiegstext einblenden (Pflege via Text-Datenbank, D-K-1).


1 Erstellen und Ausführen einer Anforderung

pInhaltsverzeichnis
nStichwortverzeichnis

   Die zentrale Maske, die beim Einstieg in die Excel-Integration
   von ASS - nach einer eventuellen ASS-Anmeldung - erscheint, ist
   die Bibliotheksübersicht. Von hier aus werden Statistik-
   Anforderungen bearbeitet oder ausgeführt. Dabei kann der Aufbau
   einer Statistik festgelegt werden ('Neues Element erstellen' oder
   bestehendes Element  'Bearbeiten' ) oder die Zahlen der Statistik
   berechnet werden ('Ausführen').

1.1 Bibliotheksübersicht

pInhaltsverzeichnis
nStichwortverzeichnis

   Auf der linken Seite der Bibliotheksübersicht werden die bereits
   bestehenden Bibliothekselemente (Statistik-Anforderung etc.)
   angezeigt. Hier gibt es zwei Möglichkeiten der Darstellung
   (Registerkarten 'Bibliotheken' und 'Verzeichnisse').
   Anforderungen können von hier bearbeitet oder ausgeführt werden.

   Dabei kann der Aufbau einer Statistik festgelegt werden
   ('Neues Element erstellen' oder bestehendes Element, das links
   markiert ist, 'Bearbeiten' ) oder die Zahlen der Statistik
   berechnet werden (links markiertes Element 'Ausführen').

   Mit 'Kopieren'  können Sie ein markiertes Element unter anderem
   Namen auf der Anforderungsdatenbank speichern,
   mit 'Löschen'  kann es gelöscht werden.
   Es können auch mehrere Anforderungen gleichzeitig markiert und
   diese dann in eine andere Bibliothek kopiert oder gelöscht werden.

1.1.1 Bibliotheksübersicht -- Bibliotheken

pInhaltsverzeichnis
nStichwortverzeichnis

   Entsprechend des eingestellten Filters erscheinen die Bibliotheks-
   elemente des aktuellen Bibliothekstyps in alphabetischer Sortierung.

   Beispiel:
i
   Beim Einstieg ist die große Listbox der Bibliothekselemente
   normalerweise leer. Im DropDown-Feld 'Bibliothekstyp' können Sie
   einen Bibliothekstyp einstellen:

   A       Anwendungen (geführte Statistik-Dialoge, mit DrillDown etc.)

   B       ASS-Standardbibliothek für Statistik-Anforderungen,
           verkettete Anforderungen, Join-Anforderungen und
           Mehrfach-Anforderungen

   E       Einmalig auszuführende Anforderungen   (Batch-Lauf)

   P       Periodisch auszuführende Anforderungen (Batch-Lauf)

   G,H,I,J Installationsabhängige Sonderbibliotheken
            (z.B. PC-Formate im Batch-Lauf)

   Q       Parameterfilter

   R       Wertegruppierungen

   U       Schlüsselinhaltsgruppierungen

   V       Relationsgruppierungen

   X       Formeln

   Z       fertige Berichte aus Batch-Lauf (wenn installiert)

   Im Eingabefeld neben der Schaltfläche 'Anzeigen' kann ein
   Filter zur Einschränkung der Anzeige eingegeben werden.
   Wird kein Filter eingegeben, werden maximal 500 Elemente
   angezeigt. Beim Erreichen dieser Grenze erfolgt eine
   Meldung. Diese Grenze kann installationsabhängig
   verändert werden (--> ASS-Systembetreuer).
   Wenn diese Grenze erreicht wird, kann man sich mit der
   Schaltfläche 'Weiter' die nächten 500 anzeigen lassen.

   Die Selektion und Anzeige der Anforderungen/Anwendungen
   erfolgt bei Betätigung der Schaltfläche 'Anzeigen' oder
   bei der Auswahl einer Bibliothek.
   Dabei wird ggf. der eingegebene Namensfilter berücksichtigt
   (z.B. 'K' -> alle Elemente, die mit K beginnen).
   Wenn 'Suche nach Kommentar' aktiviert ist, wird anstelle
   nach Namen nach Kommentarbestandteilen gefiltert,  bei der Option
   'nur ab Anfang' ist eine Gleichheit mit dem Anfang des Kommentars
   erforderlich, sonst reicht eine Übereinstimmung mittendrin.
   
   Weiterhin ist es möglich, die Anforderungen nach dem letzten
   Änderungsdatum zu filtern. Wenn die Checkbox 'Änderungsdatum'
   aktiviert wird, kann man über den Button 'Zeitauswahl' den
   gewünschten Zeitraum eingeben.   

   Die Schaltfläche 'Suchen' ermöglicht das Auffinden eines
   bestimmten Elementes im Listenfeld, wobei nach Namens-
   und Kommentarbestandteilen gesucht wird.

   Zu einer markierten Anforderung/Anwendung wird unter
   Beschreibung das Erstellungsdatum, der Ersteller (wenn über Text-DB
   installiert, siehe PR-ID-IN-BIB in Handbuch INSTALLATION) sowie ein
   eventuell vorhandener Kommentar angezeigt.
   ACHTUNG: Bei Bibliothekselementen, die mit einer ASS-Version älter
            als 8.10 abgespeichert wurden, werden nur die ersten 6
            Buchstaben des Erstellers angezeigt. Erst bei erneuter
            Abspeicherung mit einer ASS-Version 8.10 oder neuer wird
            der Ersteller vollständig angezeigt. Die Anforderungen in
            den Bibliotheken B, E und P (sowie G, H, I, J falls
            installiert) können diesbezüglich auch auf einen Rutsch
            korrigiert werden: Hierfür ist PCL1045 mit der
            Vorlaufkartenoption "ERSTELL_KORR" einmalig auszuführen,
            siehe Handbuch Betrieb II, Kap. 3.6.3.

   Einmalig oder periodisch auszuführende Anforderungen
   (Batch) können zusätzlich noch Angaben zum Turnus der
   Ausführung und zusätzliche Datumsangaben enthalten.
   
   Die Anforderungsliste kann nach Namen, Änderungsdatum, Ersteller
   (wenn über Text-DB installiert, s.o.), oder Anwendungsnummer (bei
   Anwendungen) sortiert werden. Zu beachten ist hierbei, dass nur die
   angezeigten Elemente sortiert werden.

1.1.2 Bibliotheksübersicht -- Verzeichnisse

pInhaltsverzeichnis
nStichwortverzeichnis

   Die Darstellung der Bibliothekselemente kann in einer hierarchischen
   Baumstruktur aufbereitet werden. Diese wird im Registerblatt
   'Verzeichnisse' wiedergegeben.

   Beispiel:

i

   Wie beim Windows-Explorer symbolisiert ein führendes Plus-Zeichen
   ( + ), dass noch tiefer verzweigt werden kann, ein Minus-Zeichen
   ( - ), dass das Ende des Pfades erreicht ist.

   Die nächsttiefere Ebene kann über 'Elemente anzeigen' oder
   mittels Doppelklick eingeblendet werden. Ein Verzeichnis kann
   Unterverzeichnisse sowie Bibliothekselemente enthalten. Alle
   Anforderungen, Anwendungen etc. sind dabei am Beginn durch den
   Bibliothekstyp und einen Doppelpunkt gekennzeichnet. Werden sie
   markiert, so wird der vollständige Kommentar rechts eingeblendet.

1.1.2.1 Verzeichnisse verwalten

pInhaltsverzeichnis
nStichwortverzeichnis

   Die Erstellung und Pflege solcher Baumstrukturen erfolgt aus der
   Bibliotheksübersicht über den Button 'Verzeichnisse verwalten'
   (Berechtigung vorausgesetzt: 'SS' unter 'SO' in der ST09; für das
   Root-Verzeichnis ist zusätzlich die Berechtigung 'SR' erforderlich).

i

   Hier können neue Verzeichnisse angelegt werden (Button 'Neues
   Verzeichnis'), Elemente hinzugefügt oder entfernt werden. Die
   aktuelle Ebene im Baum wird dabei rechts oben angezeigt. Mit
   'Verzeichnis öffnen' kann tiefer verzweigt werden, mit
   'Verzeichnis aufwärts' wieder zurück.
   Für den Verzeichnispfad gelten folgende Beschränkungen:
        a) der Verzeichnispfad darf maximal 2000 Zeichen lang sein;
        b) ein Verzeichnisname darf maximal 256 Zeichen lang sein;
        c) der Verzeichnispfad darf maximal die Tiefe 10 haben;

   Erlaubte Zeichen in Verzeichnispfaden sind:

        - Ziffern

        - Buchstaben  (Klein- und Großbuchstaben)
          incl. deutscher Umlaute, außer 'sz'

        - Sonderzeichen:
          '.' (Punkt)
          ':' (Doppelpunkt)
          '_' (Unterstrich)
          '#' (Doppelkreuz/Schweinegatter/Raute)
          '-' (Minus/Bindestrich)
          '+' (Plus)
          '*' (Stern)
          '@' (Klammeraffe/At-Symbol)
          '$' (Dollar)
          '%' (Prozent)
          ')' (schließende Klammer)
          '(' (öffnende Klammer)
          '=' (Gleichheitszeichen)
          '&' (Kaufmännisches Und)
          '"' (doppeltes Anführungszeichen)

        - Nicht erlaubt sind insbesondere Leerzeichen.

   Die Verarbeitung von Verzeichnissen in den Auswertungsoberflächen
   ist Security-geschützt. Hierzu existiert eine Prüfung auf Namens-
   berechtigung auf unterster Ebene (Tiefe 1 im Verzeichnisbaum).
   Zu diesen Verzeichnissen können in der ST09 Berechtigungen vergeben
   werden: unter 'AN' wird analog zu Anforderungen der Verzeichnisname
   und die Bibliothek 'S' angegeben. Da Verzeichnisnamen länger als
   8 Zeichen sein können, erfolgt eine Überprüfung nur bezüglich
   dieser ersten 8 Zeichen.

   In der Startroutine für ASS-Excel (ASS/PGM/St31sta.XLS) kann
   die Voreinstellung der Registerkarten 'Bibliotheken' oder
  'Verzeichnisse' festgelegt werden.

1.1.3 Neues Element erstellen, Verkettete Anforderung, Joinanforderung

pInhaltsverzeichnis
nStichwortverzeichnis

   Die Schaltflächen         'Neues Element erstellen'
                             'Markiertes Element - Bearbeiten'
   verzweigen in die Anforderungs- / Anwendungserstellung
   Entsprechend dem Blattnamen           'Bearbeiten',
                                         'Verkettung',
                                         'Mehrfach-Anforderung'
                                         'Anwendung'
   links unten im EXCEL-Fenster wird eine Anforderung,
                                     eine Verkettete Anforderung,
                                     eine Joinanforderung,
                                     eine Mehrfach-Anforderung.
                                oder eine Anwendung bearbeitet.

   Um eine Verkettete Anforderung, eine Joinanforderung oder eine
   Mehrfach-Anforderung zu erstellen, müssen Sie das entsprechende
   Optionsfeld oberhalb des Schalters 'Neues Element erstellen'
   vor dessen Betätigung einstellen:

i


1.2 Anforderungserstellung

pInhaltsverzeichnis
nStichwortverzeichnis

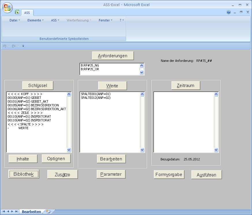
   Im Blatt 'Bearbeiten' können folgende Funktionen
   ausgeführt werden:

   -Erstellen einer neuen Anforderung
   -Änderung einer bestehenden Anforderung
   -Speichern einer bearbeiteten Anforderung
   -Ausführung einer bearbeiteten Anforderung

i

    Eine zugehörige ASS-Statistik:

i

    In diesem Blatt stehen folgende Menüs zur Auswahl:

 ->> Elemente:

    Anstelle der Schaltflächen kann auch über dieses Menü
   verzweigt werden (siehe Schaltflächen).

 ->> ASS:

   - Ausführen, Formvorgabe
        unter verschiedenen Währungsoptionen: (falls installiert)
        'Default'        entsprechend den Einstellungen des
                         ASS-Systembetreuers
        'Euro'           Währungswerte in Euro
        'orig. Währung'  in der jeweiligen Landeswährung (DM, ATS ...)


   - 'List':
        List ist ein geeignetes Werkzeug für den
        Anforderungsdesigner. Damit kann ohne längere Zugriffe
        auf die Datenbanken das Aussehen der Statistik kontrolliert
        werden:
        Beim Ausführen erfolgt kein Zugriff auf die Summendaten
        Die Zahlen werden durch 9-er Ziffern symbolisiert.
        Damit kann man ohne längere Zugriffe auf die Datenbanken
        das Aussehen der Statistik kontrollieren.


   - 'Teststatistik':
        Die Anforderung wird mit einer begrenzten Anzahl von Zugriffen
        auf die Summendaten ausgeführt.
        Hier kann der Statistikaufbau besser nachvollzogen werden, als
        bei 'List'. Die ausgebenen Zahlen sind aber u.U.
        unvollständig oder falsch.
        Bei kleineren Anforderungen entspricht das Ergebnis der
        Teststatistik dem normalen Anforderungsergebnis.

   - 'Anforderung speichern' oder 'Anforderung speichern unter...':
        Die  Anforderung  wird gespeichert.


   -  Verzweigen in die Maske 'Anzeigeoptionen'
        (vgl. Kap. 5.1)


   - 'Benutzeranzeige'
        Hier kann man sich alle Benutzer anzeigen lassen, die sich
        am aktuellen Tag am Server angemeldet haben.
        Diese Funktion muss installiert werden.

   - 'verwendete Elemente'
        Es wird angezeigt, welche ASS-Sprachelemente (Schlüssel,
        Werte, Spaltenbedingungen etc.) in der Anforderung enthalten
        sind.

   -  Beenden der Anwendung ASS-PC
        Im Gegensatz zu  'Datei-->Beenden'  bleibt das
        Excel weiterhin geöffnet.



 ->> 'Werterfassung'

     Dieses Menü steht nur zur Auswahl, wenn die Berechtigung zur
     Werterfassung im Dialog vorliegt. Genaueres entnehmen Sie bitte
     dem Handbuch --> 'Werterfassung mit ASS-Excel' (HERFASS2).

 ->> 'Fenster':
       Wenn mehrere Blätter geöffnet sind, kann über dieses
       Menü zwischen den einzelnen Excel-Tasks gewechselt werden.
     - Hier ist es auch möglich, auf 'Ganzen Bildschirm' umzuschalten.

 ->> ?:

       Über dieses Menü ist die allgemeine ASS-Hilfe verfügbar.

    Schaltflächen:


    Durch Aktivierung der Schaltflächen 'Arbeitsgebiete',
   'Schlüssel', 'Werte' oder 'Zeiträume' erfolgt jeweils eine
   Verzweigung zur Auswahl der zur Verfügung stehenden
   Elemente.
    Unterhalb der Schaltflächen werden jeweils in einer
   Listbox die bereits ausgewählten Elemente angezeigt.

    Die Schaltfläche 'Inhalte' verzweigt bei Markierung eines
   echten Schlüssels (nicht WERTE und ZEITRAUM) in die
   Schlüssel-Listbox zur Auswahl der zugehörigen
   Schlüsselausprägungen.

    Die Schaltfläche 'Optionen' erlaubt die Auswahl von
   Textierungs- und Sortieroptionen zum markierten Merkmal
   in der Schlüssel-Listbox.

    Die Schaltfläche 'Bearbeiten' verzweigt zu den
   Einstellungen eines markierten Wertes, wie Zeitangaben,
   Werteformeln, abweichende Dimensionen,
   Schlüsselbedingungen etc.

    Ein Anzeigefeld zeigt das eingestellte Bezugsdatum an.
   Wenn bei der Auswahl der Zeiträume kein explizites
   Bezugsdatum eingegeben wurde, steht dort das aktuelle
   Tagesdatum.

    Die Schaltfläche 'Bibliothek' verzweigt zurück in die
   Anforderungsübersicht. Dabei erfolgt eine
   Sicherheitsabfrage, ob die bearbeitete Anforderung zu
   speichern ist.

    Mittels der Schaltfläche 'Zusätze' können allgemeine
   Optionen zur Anforderung ausgewählt werden.


    Die Schaltflächen 'Formvorgabe' und 'Ausführen' führen
   die momentan in Bearbeitung befindliche Anforderung aus und
   verzweigen in das Blatt 'Anzeige' der Anforderung, wenn
   die Auswertung erfolgreich war.

    Bei Aktivierung der Formvorgabe sind jedoch zusätzliche
   Formatierungsangaben der Tabelle und das Erstellen eines
   Diagrammes möglich.

    Von der 'Anzeige' gelangen Sie durch Anklicken des
   Blattregisters 'Bearbeiten' wieder zurück zur
   Bearbeitung der Anforderung.

1.3 Speichern einer Anforderung

pInhaltsverzeichnis
nStichwortverzeichnis

i

    Beim Speichern einer Anforderung können Kommentare von
   bereits bestehenden Anforderungen übernommen werden,
   indem man eine Anforderung mit dem entsprechenden
   Kommentar in der Liste auswählt und danach den Namen im
   Feld  'Name der Anforderung'  verändert.

    Beim Einstieg ist die Listbox der Anforderungen leer. Im
   DropDown-Feld Bibliothekstyp können Sie eine Bibliothek
   einstellen. Im Eingabefeld neben der Schaltfläche
    'Anzeigen'  kann ein Filter zur Einschränkung
   der selektierten Anforderungen eingegeben werden. Wenn Sie
   keinen Filter eingeben, werden alle Anforderungen der
   selektierten Bibliothek angezeigt. Bei 500 gelesenen
   Anforderungen wird ohne weitere Meldung abgebrochen. Die
   Selektion und Anzeige der Anforderungen erfolgt erst bei
   Betätigung der Schaltfläche  'Anzeigen'.

    Zur aktuellen Anforderung können Kommentare, sowie abhängig
   von der Bibliothek Turnus,  Wiederausführungsdatum, und
   E-Mail-Verteiler erfasst werden.



 -  Speichern ohne Formate

   Mit ASS-Excel erstellte Anforderungen enthalten neben
   den Anforderungsinformationen auch einen Formatierungsteil.
   Bei der Speicherung kann auf die Ablage dieser Informationen
   verzichtet werden. Damit ist auch ein Löschen bestehender
   EXCEL-Formatierungen möglich. Anforderungen, die ohne
   EXCEL-Formatierungen auf der Datenbank abgespeichert sind,
   werden mit dem Standardformat formatiert (Anforderung DFLT_XLS).

    Die Schaltfläche 'Speichern' speichert die Anforderung und
   verzweigt wieder zurück zur Bearbeitung der Anforderung.

1.4 Arbeitsgebietsauswahl

pInhaltsverzeichnis
nStichwortverzeichnis

i

    Das Bild für die Auswahl von Arbeitsgebieten besteht im
   wesentlichen aus zwei Listboxen. Die rechte Box enthält
   die ausgewählten Arbeitsgebiete, die linke Box zeigt
   alle Arbeitsgebiete an, die noch zur Auswahl zur
   Verfügung stehen.

    Auswahl eines Arbeitsgebietes:

   ->  Markieren eines Elementes in der rechten Listbox, falls
   schon ein Arbeitsgebiet ausgewählt wurde. Hinter diesem
   markierten Element wird das einzufügende Arbeitsgebiet
   eingeordnet.
   ->  Doppelklick auf das einzufügenden Arbeitsgebiet in der
       linken Listbox oder Betätigen der Schaltfläche
       'Auswählen'.

    Zum Zurücknehmen der Auswahl einzelner Arbeitsgebiete
   ist das entsprechende Arbeitsgebiet in der rechten
   Listbox zu markieren und danach die Schaltfläche  'Entfernen'
   zu drücken. Dieses Arbeitsgebiet wird dann in der linken
   Listbox wieder einsortiert.

    Die Schaltfläche 'Suchen' ermöglicht das Auffinden eines
   bestimmten Arbeitsgebietes im linken Listenfeld, wobei
   nach beliebigen Namensbestandteilen gesucht werden kann.

    Die Buttons 'Information' dienen zur Anzeige eines Kommentars, der
   auf der Textdatenbank angelegt wurde. Wenn zu keinem verfügbaren
   Arbeitsgebiet ein solcher vorhanden ist, sind die Buttons deaktiv.

1.5 Schlüsselauswahl

pInhaltsverzeichnis
nStichwortverzeichnis

i

    Das Bild für die Auswahl von Schlüsseln besteht im
   wesentlichen aus zwei Listboxen. Die rechte Box enthält
   die ausgewählten Schlüssel, die linke Box zeigt alle
   Schlüssel an, die entsprechend der ausgewählten
   Arbeitsgebiete zur Auswahl zur Verfügung stehen.

    Die Begriffe WERTE und ZEITRAUM werden immer angezeigt.

    Gemäß den ASS-Konventionen müssen die Schlüssel entweder
   in den Kopf-, Zeilen- oder Spaltenbereich gestellt
   werden. Die rechte Listbox enthält deshalb eine
   Einteilung in diese drei Bereiche.

    Auswahl eines Schlüssels:

   ->  Markieren eines Elements der rechten Listbox.
   Hinter diesem markierten Element wird der ausgewählte
   Schlüssel eingeordnet.
   ->  Doppelklick auf den einzufügenden Schlüssel in der
       linken Listbox oder Betätigen der Schaltfläche
       'Auswählen'.

    Es ist möglich, einen Schlüssel mehrmals auszuwählen,
   ausgenommen WERTE und ZEITRAUM.

     Schlüssel, die bereits ausgewählt sind, werden in der linken
    Listbox durch 'SEL' gekennzeichnet.

    Sie nehmen die Auswahl von Schlüsseln zurück, indem Sie
   die entsprechenden Schlüssel in der rechten Listbox markieren
   und danach die Schaltfläche  'Entfernen' drücken.

    Die Reihenfolge der ausgewählten Schlüssel kann mit den
   beiden Pfeil-Buttons verändert werden.

    Zu einem markierten Schlüssel werden zusätzliche Informationen
   (externe und interne Länge, Anzahl der Ausprägungen) angezeigt.

    Die Schaltfläche  'Suchen'  ermöglicht das Auffinden eines
   bestimmten Schlüssels im linken Listenfeld, wobei nach
   beliebigen Namensbestandteilen gesucht werden kann.

    Die Schaltfläche  'Parameter'  ermöglicht die
   Namenseingabe eines Schlüsselparameters (Name muss mit
   && beginnen), dem anschließend über die Schaltfläche
   'Parameter' im Blatt 'Bearbeiten'  Eigenschaften zugeordnet
   werden (vgl. Kap. Parameter).

    Die Buttons 'Information' dienen zur Anzeige eines Kommentars, der
   auf der Textdatenbank angelegt wurde. Wenn zu keinem verfügbaren
   Schlüssel ein solcher vorhanden ist, sind die Buttons deaktiv.

1.6 Werteauswahl

pInhaltsverzeichnis
nStichwortverzeichnis

i

    Das Bild für die Auswahl von Werten besteht im
   wesentlichen aus zwei Listboxen. Die rechte Box enthält
   die ausgewählten Werte, die linke Box zeigt alle Werte
   an, die entsprechend der ausgewählten Arbeitsgebiete zur
   Auswahl zur Verfügung stehen.

    Auswahl eines Wertes:

   -  Markieren eines Wertes der rechten Listbox.
   Hinter diesem markierten Element wird der ausgewählte
   Wert eingeordnet.
   -  Doppelklick auf den einzufügenden Wert in der
      linken Listbox oder Betätigen der Schaltfläche
      'Auswählen'.
   Da ein Wert mehrfach ausgewählt werden kann, bleibt er
   in der linken Listbox erhalten.

    Sie nehmen die Auswahl einzelner Werte zurück, indem Sie
   den entsprechenden Wert in der rechten Listbox markieren
   und danach die Schaltfläche 'Entfernen' drücken.

    Mit den beiden Pfeil-Buttons kann man die Reihenfolge der
   ausgewählten Werte vertauschen.

    Die Schaltfläche 'Suchen' ermöglicht das Auffinden eines
   bestimmten Wertes im linken Listenfeld, wobei nach
   beliebigen Namensbestandteilen oder der Nummer gesucht werden kann.

    Die Schaltfläche 'Formel' verzweigt zur Definition einer
   Werteformel, die anschließend anstatt eines Wertes in
   die Listbox der ausgewählten Werte übernommen wird.

    Die Schaltfläche 'Zusatzauswahl' verweigt zu weiteren
   Werte-Auswahlfunktionen (vgl. Kap. 1.6.2).

    Mit 'Gruppierung speichern' kann die erfasste Wertegruppierung
   mit allen Zusätzen, die unter 'Bearbeiten' erfasst werden,
   auf der Datenbank abgelegt werden.

    Die Schaltfläche 'Bearbeiten' verzweigt für den markierten
   Wert in die Bearbeitung der Werteeigenschaften
   (vgl. Kap. 1.6.1).

    Die Buttons 'Information' dienen zur Anzeige eines Kommentars, der
   auf der Textdatenbank angelegt wurde. Wenn zu keinem verfügbaren
   Wert ein solcher vorhanden ist, sind die Buttons deaktiv.

1.6.1 Bearbeiten der Werteeigenschaften

pInhaltsverzeichnis
nStichwortverzeichnis

i


   -  'Aufbereitung'

   Die angezeigte Voreinstellung für die Darstellung des
   Werteinhaltes, die sich aus der Definition des Wertes
   herleitet, kann durch die Verwendung folgender Felder
   übersteuert werden.

   -  'Stellen Gesamt'

   In diesem DropDown-Feld können Sie die Stellenzahl
   (incl. Nachkommastellen)  auswählen, mit der das
   Ergebnis angezeigt wird. Maximal können 15 Stellen
   dargestellt werden. Wurde die Stellenzahl zu klein
   gewählt, erscheinen in der Auswertung in den
   entsprechenden Zellen als Überlaufsymbol Sterne.



   -  'Kommastellen'

   In diesem DropDown-Feld kann die Anzahl der
   Nachkommastellen ausgewählt werden. Maximal können 6
   Nachkommastellen dargestellt werden.



   -  'Benennung'

   In diesem Feld ist eine Dimensionsangabe wie 'Euro',
   'Stück' möglich.
   
   -  '*-Summen unterdrücken (Spalte)'

   Über diesen Wert werden keine *-Summen gebildet
   (nur relevant, wenn WERTE Spaltenschlüssel ist)



   -  'Zeitauswahl'

   Wenn in der Auswertung keine gemeinsame Zeitachse für
   alle Werte gilt, also der Schlüssel ZEITRAUM nicht
   verwendet wird, muss für jeden Wert an dieser Stelle der
   Zeitbezug individuell gesetzt werden. Die Zeit kann
   entweder über das DropDown-Feld 'Zeitauswahl' oder mittels
   Direkteingabe gewählt werden. Die entsprechenden ASS-Zeitkürzel
   werden in dem Feld 'Ausgewählte Zeit' angezeigt.



   -  'Arbeitsgebiet'

   Bei einer Auswertung über mehrere Arbeitsgebiete und
   Verwendung einer Wertedefinition in mehreren der
   ausgewählten Arbeitsgebiete ist es notwendig, über dieses
   DropDown-Feld einen eindeutigen Bezug herzustellen.



   -  Bedingungen

   Zu einem markierten Wert können Sie in dieser Maske
   individuelle Bedingungen bezüglich des Werteinhaltes
   und/oder bezüglich der Inhalte auszuwählender Schlüssel
   anfordern. Mittels der Schaltflächen   'Entfernen',
   'Bearbeiten'  und  'Hinzufügen'  können diese Bedingungen
   formuliert werden.

i

    In der linken Listbox werden alle Elemente angezeigt, zu
   denen ein Bezug hergestellt werden kann. Dazu gehört die
   Auswahl   <<Werteinhalt>>   sowie alle Schlüssel der
   ausgewählten Arbeitsgebiete.

    Wird in der linken Listbox ein Schlüssel markiert,
   erscheinen in der rechten Listbox die zugehörigen
   Schlüsselinhalte. Bei Markierung von   <<Werteinhalt>>
   bleibt die rechte Listbox leer. In diesem Fall muss der
   Werteinhalt in dem über der rechten Listbox befindlichen
   Feld eingegeben werden.

    In der mittleren Listbox werden die zur Verfügung
   stehenden Vergleichsbedingungen angezeigt.

    Sie formulieren eine Bedingung, indem Sie in allen drei
   Listboxen die entsprechenden Elemente markieren und
   die Auswahl mit OK bestätigen. Dadurch wird die Auswahl
   übernommen und in die Ausgangsmaske zurückverzweigt.

   Alternativ zur rechten Listbox können Sie bei
   Schlüsselbedingungen auch das Direkteingabefeld
   verwenden, in das ansonsten auf jeden Fall der
   Vergleichswert für eine Werteinhaltsbedingung
   einzutragen ist.

    Die beiden Schaltflächen 'Suchen' ermöglichen in
   Verbindung mit dem jeweils darunter befindlichen
   Eingabefeld das Auffinden bestimmter Schlüssel oder
   Schlüsselinhalte in der linken oder rechten Listbox.

    Mit 'Anzeige filtern' können Filter- und Sortierkriterien
   für die Anzeige der Schlüsselinhalte angegeben werden.
   Wenn nicht alle Inhalte auf einmal dargestellt werden können,
   kann man mit 'Weiter' sich die nächsten anzeigen lassen.

    Es können bis zu 20 Inhalts- und Schlüsselbedingungen zu
   einem Wert ausgewählt werden, in der Auswertung
   insgesamt maximal 250. Bedingungen zum Wert werden als
   UND-Bedingung interpretiert.

i


1.6.2 Werte - Auswahlfunktionen

pInhaltsverzeichnis
nStichwortverzeichnis

i

   -  'Direkteingabe'

   In dem Feld 'Direkteingabe' können Sie den Namen eines
   Werteparameters (beginnend mit &&) eingeben, dem
   anschließend über die Schaltfläche  'Parameter'
   im Blatt 'Bearbeiten' Eigenschaften zugeordnet werden
   (vgl. Kap. 4).

   - 'Seitenwechsel'
   Es wird innerhalb der Tabelle ein zusätzlicher Seitenumbruch
   erzeugt (nur wenn WERTE Zeilenschlüssel ist).

   - 'Leerzeilen'
   Es werden in die Tabelle eine entsprechende Anzahl Leerzeilen
   eingefügt (nur wenn WERTE Zeilenschlüssel ist).

   - 'Zeile unterstreichen'
   Es wird in die Tabelle ein zusätzlicher Trennstrich eingefügt
   (nur wenn WERTE Kopf- oder Zeilenschlüssel ist).

   - 'Text'
   Es wird in die Tabelle ein zusätzlicher Text eingefügt
   (nur wenn WERTE Kopf- oder Zeilenschlüssel ist).

   - 'NN' (nicht zugeordnete Ausprägungen)
   Es werden in einer Join-Anforderung diejenigen Inhalte ausgegeben,
   die sich auf die leere Menge beziehen (i.A. als NN dargestellt).



   -  Gruppierung

   Mittels der Schaltfläche 'Gruppierung' kann zur Auswahl
   einer Wertegruppierung verzweigt werden.

i



   Alternativ bieten sich folgende Möglichkeiten an:

   1. Dynamische Verknüpfung:

    Wenn die Auswahl einer Gruppierung mit der Schaltfläche
   'OK' bestätigt wird, erfolgt eine dynamische Verknüpfung
   mit der Anforderung. In der Auswahlmaske der Werte wird
   die Verknüpfung in der Form <<NAMEGR angezeigt.
    Bei einer Modifikation der ausgewählten Gruppierung
   ändert sich auch die Werteauswahl der aktuellen
   Anforderung.

   2. Elemente kopieren:

    Wird bei der Auswahl einer Gruppierung die Option
   'Elemente kopieren'  verwendet und mit 'OK'
   bestätigt, werden alle Elemente der Gruppierung in die
   Anforderung kopiert.
   Die Anforderung ist dann nicht mehr dynamisch mit der
   Wertegruppierung verknüpft, d.h. bei Modifikation der
   Gruppierung ändert sich die Anforderung nicht.

1.6.3 Speichern einer Wertegruppierung

pInhaltsverzeichnis
nStichwortverzeichnis

i

   Zum Speichern einer Wertegruppierung ist ein maximal 8-stelliger
   Name einzugeben.

   Daneben können Sie für jede Gruppierung ein Kommentar hinterlegen.


1.7 Zeitauswahl

pInhaltsverzeichnis
nStichwortverzeichnis

i

   Im Bild für die Auswahl von Zeitangaben sehen Sie zwei Listboxen.
   Die rechte enthält die ausgewählten Zeitangaben, die linke
   Box zeigt die zur Auswahl stehenden Standardzeitangaben an.
   Am Ende dieses Abschnitts wird beschrieben, wie diese Auswahl
   modifiziert werden kann.

   Auswahl eines Standardzeitraums:

   -  Markieren eines Zeitraumes in der rechten Listbox.
   Hinter diesem markierten Element wird der ausgewählte
   Zeitraum eingeordnet.

   -  Doppelklick auf den einzufügenden Zeitraum in der
      linken Listbox oder Betätigen der Schaltfläche
      'Auswählen'.



   ->> Direkteingabe von Zeiten
   Neben den zur Auswahl stehenden Standardzeitangaben haben Sie hier
   die Möglichkeit, Zeiteingaben in absoluter oder relativer Form
   vorzunehmen oder Zeitparameter einzugeben.
i



    1. Möglichkeit: Einstellen der DropDown-Felder


   Zeiteingaben können über die DropDown-Felder 'VON' und 'BIS'
   eingestellt werden.
   Diese Zeitangaben können ein einzelner Monat/Tag (nur VON)
   oder ein Zeitintervall (VON-BIS) sein.
   In Verbindung mit den darunter stehenden Optionen können
   die Zeitangaben in absoluter (absolut) oder relativer
   (Tag, Monat oder Jahr relativ) Form angefordert werden.
   Relative Zeitangaben werden in die entsprechenden
   ASS-Zeitkürzel umgesetzt.

   Wenn das aktuelle Arbeitsgebiet ein Tages-Arbeitsgebiet ist,
   kann ein Tag eingegeben werden, es ist aber auch hier möglich,
   Monate anzufordern.

   Für relative Tages-Zeiten gibt es zwei Varianten. Bei 'Tag relativ'
   wird mit Kalendertagen gerechnet, 'Tag relativ (ASS-Zeit)'
   berücksichtigt stets 32 Tage pro Monat.

   Für von-bis Angaben gibt es folgende Möglichkeiten:

    '- (Zeitintervall)':
      Bei Bewegungswerten erfolgt eine Summierung über die Monate,
      bei Bestandswerten kommt es bei der Auswertung zu einem Fehler,
      wenn nicht unter 'Zeitoptionen' die Option 'Bestandswerte
      kumulierbar' gesetzt wird.

    '% (Monate einzeln)':
      Es erfolgt keine Kumulierung über die Monate, sondern
      jeder Monat/Tag wird einzeln ausgewertet.

    '< (Zeitintervall Bestand von)'
      Bei Bewegungswerten erfolgt eine Summierung über die Monate,
      bei Bestandswerten wird der erste Monat/Tag im angegebenen
      Intervall betrachtet.

    '> (Zeitintervall Bestand bis)'
      wie '<', nur wird hier bei Bestandswerten der letzte Monat/Tag
      ausgewertet.

    2. Möglichkeit: Eintippen eines Zeitraums


   Im Direkteingabefeld unten kann stattdessen in konventioneller
   ASS-Schreibweise ein Zeitpunkt, ein Zeitintervall oder ein
   Zeitparameter eingegeben werden. Diese Eingabe wird vom
   geübten Anforderungsersteller gegenüber dem Einstellen der
   Listboxen bevorzugt. Für die Eingabesyntax sei auf das
         Handbuch Auswertung -Batch und ST31-
   verwiesen.
   Geeignete Syntaxprüfungen auf Falscheingaben erfolgen sofort.

   Beispiel:

   - Q1M1              1. Quartal im Vorjahr
   - 0102              Januar 2002
   - 01M1-BM12         Kumuliertes Vorjahr (Januar-akt.Monat)
   - &&Z1%&&Z2         Intervall von &&Z1 bis &&Z2 mit
                       einzeln aufgelisteten Monaten

   
    '*-Summen unterdrücken' wirkt nur, wenn ZEITRAUM Spaltenschlüssel
    ist. Dann werden in den zum ausgewählten Zeitraum gehörenden
    Spalten keine Sternsummen gebildet.
	


 ->> Formel

   Über die Schaltfläche  'Formel'  können Sie zur Eingabe
   einer Zeitformel verzweigen
   (vgl. Kap 3.3: Formelassistent Zeitangaben).

   Eine markierte Formel kann durch Betätigung des Buttons
   'Bearbeiten'  verändert werden, ein beliebiges markiertes
   Element kann aus der Listbox mit Hilfe von  'Entfernen'
   gelöscht werden.



 ->> Bezugsdatum

   Es kann ein Bezugsdatum definiert werden, auf den sich alle
   Zeitangaben der Anforderung beziehen. In Abhängigkeit
   vom aktuellen Systemdatum wird die Zeitangabe für das
   Bezugsdatum in eine relative Zeitangabe umgesetzt, die
   neben dem Button angezeigt wird.

    Beispiel:
    Gibt man im Monat März 2002 als Bezugsmonat den Januar
    2002 an, erhält der Bezugsmonat den Eintrag BM02
    (Bezugsmonat Minus 02 Monate).
     B           M     02

i

   Statt der Umsetzung in eine relative Zeitangabe kann der
   Bezugsmonat auch mit einer absoluten Zeitangabe besetzt
   werden, wenn die Option 'absolut' eingeschaltet ist. In diesem
   Fall wirken relative Zeitangaben in einer Anforderung nicht mehr
   dynamisch.

   Eine relative Jahresangabe (z.B. '01M0') ist ebenfalls möglich.

   Das Bezugsdatum kann mit und ohne Tagesangabe eingegeben werden. 
   In einem Monats-Arbeitsgebiet wird der Tag ignoriert
   Wenn man in einem Tages-   Arbeitsgebiet das Bezugsdatum in 
   Monatsform angibt, wird mit dem 1. des Monats gerechnet.



 ->> Zeitoptionen
i

   Mit der Option 'nicht gegen eingespeicherte Zeiten prüfen' ist
   es möglich, Zeiträume anzufordern, zu denen nichts eingespeichert
   wurde. Es erscheinen bei den betreffenden Zeiträumen Nullwerte.

   Die Option 'Auswertung nicht eingespeicherter Werte' ermöglicht
   es, Werte anzufordern, zu denen noch überhaupt nichts
   eingespeichert wurde.

   Mit 'Bestandswerte kumulierbar' ist es möglich, Bestandswerte
   in Zeitintervallen anzufordern. Damit sind z.B. Mittelwert-
   berechnungen möglich.



   ->> Standardzeitangaben

   Die in der linken Listbox zur Auswahl stehenden Standardzeitangaben
   können installationsabhängig in folgender Weise erweitert /
   verändert werden:

   Im ASS-PC-Dateienverzeichnis befindet sich eine EXCEL-Arbeits-
   mappe 'ASSZETAB.XLS'. Ist diese Mappe leer oder nicht
   vorhanden, so ist die linke Listbox leer. Die Mappe
   wird beim Start der Anwendung eingelesen und füllt die
   linke Listbox bei der Zeitauswahl.

   In 'ASSZETAB.XLS' befinden sich in zwei Spalten die Namen
   (Spalte A), mit der diese Zeitangaben in der Listbox
   erscheinen, und die Zeitkürzel oder Zeitformeln in der
   ASS-Syntax (Spalte B).

   ACHTUNG:

   Während einfache Zeitkürzel ohne Hochkomma (z.B. BM01)
   eingegeben werden, verlangt die ASS-Syntax bei
   Zeitformeln die Verwendung von Hochkomma  (z.B. 'BM00' -
   'BM01'). Bei der Eingabe der Zeitformel in die Spalte B
   der ASSZETAB.XLS ist unbedingt folgende Syntax zu
   beachten, wobei L in diesem Beispiel als Leerzeichen
   bzw. Blank zu interpretieren ist und NAME innerhalb der
   ASSZETAB.XLS ein eindeutiger Formelbezeichner sein muss.

    Beispiel:    L'NAME'L= 'BM00' - 'BM01'

1.8 Zusätze / Allgemeine Optionen

pInhaltsverzeichnis
nStichwortverzeichnis

   Diese Maske erfasst Optionen, die die Gestalt der Statistik
   wesentlich prägen: Textierungen, Zeilendruck, Summenoptionen ...
   Nicht erfasst werden hier Spezifika der Darstellung unter EXCEL
   (s.u. Formvorgabe, Anzeigeoptionen). Diese Maske enthält vier
   Register.

i

   Register 'Textierung und allgemeines'

   -  'Textierungsoptionen'

    Für Werte, Schlüssel und Schlüsselausprägungen können
   anforderungsweite Voreinstellungen erfolgen. Durch
   Optionen zum einzelnen Schlüssel oder Wert können diese
   Voreinstellungen auch übersteuert werden.



   -  'Wertedimension unterdrücken'

    Durch Verwendung dieser Option kann die Darstellung der
   Wertedimension bei Anforderung der Werte in der Kopf-
   oder Zeilendimension unterdrückt werden. Falls Werte in
   der Spalte stehen, bleibt diese Option ohne Wirkung.

   - 'Seitenüberschriften', 'Zeilenüberschriften',
     'Spaltenüberschriften'
    Hier können mit der ST31 erfasste Überschriften bearbeitet
   werden. Näheres zu diesem Thema entnehmen Sie bitte dem Handbuch
   'Auswertung -Batch und ST31'.



   -  'Zeitliche Gültigkeit von Ausprägungen prüfen'

    Diese Option schaltet eine Prüfung ein, mit der die
   zeitliche Gültigkeit der ausgewählten
   Schlüsselausprägungen mit dem in der Auswertung
   angeforderten Zeitaspekt verglichen wird. Findet sich
   keine Überschneidung beider Zeitangaben, wird die
   betreffende Ausprägung nicht angezeigt.



   -  'Währung'

    Hier können Sie die ASS-systemweite Voreinstellung für die in
   der Auswertung darzustellende Währung für die aktuelle
   Anforderung übersteuern. Zum Ausführungszeitpunkt
   kann die Statistik in einer anderen Währung angefordert
   werden.



   -  'JOIN-Verknüpfung'

    Durch Aktivierung dieser Option wird die Standardlogik
   zur Verknüpfung von Arbeitsgebieten bei nicht
   gemeinsamen Schlüsseln durch eine Join-Verknüpfung
   ersetzt. In der nebenstehenden Listbox kann dann die
   Art des Joins eingestellt werden:
    JOIN:        Normaler Join
                 (entspr. Innerem  Join bei Relationalen Datenbanken)
    NODUPJOIN:   Join ohne Duplikate
                 (entspr. Äusserem Join bei Relationalen Datenbanken)
    NOJOIN:      'No Join' kann sinnvoll sein, falls in Ihrer
                 Installation bei AG-übergreifenden Auswertungen
                 standardmäßig eine Join-Verknüpfung aktiviert ist.
    JOIN_NURNN:  Beschränkung auf die anfallenden NN-Ausprägungen.

   (vgl. HANDBUCH AUSWERTUNG -ST31 und Batch-)

   - keine DBF-Datei (für Blatt 'Tabelle')

    Bei der Auswertung wird auf die Erstellung der Datei, welche für
   die Zahlen im Blatt 'Tabelle' verantwortlich ist, verzichtet.
   Diese Option wirkt nur im Client-Server-Betrieb.

i

   Register 'Zeile/Spalte/Summe'



   -  'Kopfschlüssel untereinander'

    Entsprechend der Zeilenbreite wird standardmäßig auch
   der Statistikkopf umgebrochen. Beim Betätigen dieser
   Option werden stattdessen die Kopfschlüssel
   grundsätzlich untereinander gestellt.



   - 'Inhalte einrücken'

    Hiermit wird gesteuert, ob die Inhalte der
   Zeilenschlüssel im Listbild nebeneinander oder
   untereinander dargestellt werden. Wenn Sie das
   Optionsfeld Inhalte einrücken ankreuzen, erscheinen die
   Schlüsselinhalte untereinander. Die Einrücktiefe
   bestimmt, um wie viele Leerzeichen zwischen den
   verschiedenen Zeilenschlüsseln jeweils eingerückt wird.
   Eine Einrücktiefe '0' besagt, dass überhaupt nicht
   eingerückt wird, die Zeilenschlüssel demnach direkt
   untereinander ausgegeben werden.



   -  'Leerzeilen nicht drucken'

    Durch Verwendung dieser Option werden vom ASS erzeugte
   Standardleerzeilen (etwa vor Summen) unterdrückt.



   -  DropDown-Feld:
    'Nullzeilen unterdrücken' (Default)
      Standardmäßig werden in einer ASS-Auswertung alle
      Ergebniszeilen, die als Werteinhalte nur Nullen
      enthalten, nicht angezeigt.
    'Nullzeilen anzeigen'
      Diese Option bewirkt, dass für alle
      Ausprägungskombinationen der ausgewählten Schlüssel
      Ergebniszeilen erzeugt werden, auch wenn das Ergebnis
      einer Zeile oder Seite nur aus Nullen besteht.
    'Blattweise Nullzeilen anzeigen'
      Diese Option bezieht sich auf den rechtesten Zeilenschlüssel.
      Es werden stets alle Ausprägungen des rechtesten Zeilen-
      schlüssels angezeigt, es sei denn, alle diese Zeilen
      enhalten nur Nullen.



   -  'Endsummen vorziehen'

    Diese Option bewirkt, dass Summen vor den zu summierenden
   Elementen angezeigt werden (nicht daran anschließend).



   -  'Summenblock'

    Wenn in einer Auswertung mehrere Kopf- und/oder
   Zeilenschlüssel angefordert werden, erfolgt durch
   Aktivierung dieser Option bei den beiden niedrigsten
   (Zeile < Kopf) Schlüsseln eine besondere Summenbildung,
   indem der niedrigste Schlüssel auch für die Summe aller
   Ausprägungen des übergeordneten Schlüssels aufgefächert
   wird (Text GESAMT).



   -  'Summenbildung und Filterbedingungen'

    Werden in einer Anforderung Filterbedingungen und Summen
   angefordert, bildet ASS standardmäßig Summen, in denen
   auch die gefilterten oder unterdrückten Zeilen enthalten
   sind.
    Dies kann durch zwei Optionen übersteuert werden:
   Unterdrückung bei *-Summen berücksichtigen bewirkt die
   Summenbildung über die angezeigten Zeilen. Wird
   zusätzlich die Option Gesamtsumme ohne Unterdrückung
   ausgewählt, erscheint zusätzlich eine Gesamtsumme, die
   mit dem Symbol + dargestellt wird.
    Eine Textierung von *- und +-Summen ist über die
   individuelle Definition von Sternsummen bei der Auswahl
   von Schlüsselausprägungen möglich (vgl. Kap. 2.3.1:
   Definition von Summen).



   -  'Filterung und Spaltenbedingungen'

    Sie können die Zeilen einer Auswertung nach dem Ergebnis
   einer Spalte filtern.
   Bei Filterung einer Spalte sind folgende Felder einzustellen:

    Nr            Spaltennummer, nach welcher gefiltert
                  werden soll.
    Operator      Vergleichsoperator
    Wert          Positive oder negative ganze Zahl, mit
                  der der Inhalt der angegebenen
                  Spalte verglichen wird.

    Durch den Button Spaltenbedingungen kann ein Fenster für
   zusätzliche Spaltenbedingungen geöffnet werden, die
   dort direkt eingegeben werden:

    Beispiele:
        SPALTE (1)  >  SPALTE (2)
        SPALTE (1)  >  100
        SPALTE (1)  >  SPALTE (2)   &  SPALTE(1) > 100 UND
        SPALTE (1)  >  SPALTE (2)   !  SPALTE(1) > 100 ODER

        Das kaufm. UND-Zeichen steht für eine UND-Verknüpfung,
        das AUSRUFEZEICHEN     steht für eine ODER-Verknüpfung.
        Klammern können im frei editierbaren Text beliebig gesetzt
        werden. Das Wort SPALTE kann durch SP abgekürzt werden.


   - Nullspalten nicht drucken
    Spalten, die nur aus Nullwerten bestehen, werden ausgeblendet.
   Hinweis: Beim Ausführen mit 'Formvorgabe' wirkt diese Option nicht,
   damit man allen Spalten die passenden Überschriften zuordnen
   kann.



   -  'Sortierung'

    Die Zeilen einer Auswertung können nach dem Ergebnis
   einer Spalte sortiert werden. (auf- oder absteigend)

      Nr:               Spaltennummer, nach welcher sortiert werden soll

      Schlüssel:
          Erster KS/ZS(Gesamt): sortiert über die gesamte Auswertung
          
          Letzter KS/ZS:        sortiert innerhalb des niedrigsten
                                Kopf- oder Zeilenschlüssels
                      
          Es kann aber auch ein bestimmter Kopf- oder Zeilenschlüssel
          angegeben werden. Dann wird innerhalb dieses Schlüssels
          sortiert, d.h. immer nur der Bereich, innerhalb dessen die
          Inhalte der vorderen Kopf-/Zeilenschlüssel gleich bleiben.

    Achtung:
        Ist bei einem Schlüssel eine Sortierungs-Option
        eingestellt (vgl. folgendes Kap.), dann hat diese
        Sortierung Vorrang vor Eingaben, die hier bei Zusätze
        gemacht werden, d.h. die Spaltensortierung ist dann wirkungslos.


  -  'Bedingungen darstellen'
   Mit dieser Option erreicht man, dass Spaltenbedingungen im Listbild
  der Anforderung mit angezeigt werden.



   Register ST31/BATCH-Optionen

    Hier werden Optionen erfasst, die für die Darstellung unter
   ASS-Excel keine Bedeutung haben, aber für Auswertungen im Batch
   oder mit der ST31 bedeutsam sind.
   Nähere Informationen zu den einzelnen Punkten siehe
   HANDBUCH AUSWERTUNG -ST31 und Batch-.

i



   -  'HTML'  (Optionen für ASS-InterNet)

    Soll die bearbeitete Anforderung im Internet gezeigt
   werden, so können hier alle Eigenschaften festgelegt
   werden, die dorthin mitgenommen werden sollen
   (vgl. HANDBUCH InterNet).

i



   -  'Spaltensequenzen'

    Durch Spaltensequenzen können Sie die Bildschirmausgabe der
   Statistik aufbereiten. Einzelne Spalten können
   ausgewählt und mehrere solcher Sequenzen durch Links-
   /Rechtsblättern angezeigt werden. Genauere Erklärung zur
   Eingabesyntax erhalten Sie in der Online-Hilfe, die nach
   Betätigen dieses Knopfes zur Verfügung steht.

   Hinweis:
   Spaltensequenzen werden bei 'Formvorgabe' ignoriert.
   Die Sequenzen stehen bei 'Ausführen' zur Verfügung.

i
   Abbildung: Buttons bei Einbindung von Spaltensequenzen
              ins Seite-Blatt

1.9 Optionen zu einem verwendeten Schlüssel

pInhaltsverzeichnis
nStichwortverzeichnis

    Dieses Bild wird vom Blatt 'Bearbeiten' für einen
   m a r k i e r t e n  Schlüssel aufgerufen, wenn die
   Schaltfläche  'Optionen'  aktiviert wird.

i



   -  'Textierungsoptionen'

    Bei echten Schlüsseln können Sie wahlweise die
   Bezeichnung, die Nummer, die Abkürzung oder die Überschrift
   auswählen. Die Nummer kann auch mit Bezeichnung, Abkürzung
   oder Überschrift kombiniert werden.
   Bei den zugehörigen Ausprägungen sind die Optionen
    - Inhalt
    - Bezeichnung
    - Abkürzung
    - Inhalt + Bezeichnung
    - Inhalt + Abkürzung
    - Inhalt + Bezeichnung (getrennt)
    - Inhalt + Abkürzung  (getrennt)
   möglich. Bei den beiden letzten Optionen ((getrennt)) werden
   Inhalt und Bezeichnung bzw. Inhalt und Abkürzung in getrennte
   Zellen ausgegeben.

    Bei WERTE kann eingestellt werden, ob für alle
   ausgewählten Werte die Bezeichnung, die Nummer,
   die Abkürzung oder die Überschrift als Wertetext
   erscheinen soll. Auch hier kann die Nummer mit Abkürzung,
   Bezeichnung oder Überschrift kombiniert werden.

    Mittels der Schaltfläche 'Voreinstellung' können bei
   Schlüsseln und WERTE die unter Zusätze global
   definierten Textierungsoptionen für das markierte
   Element übernommen werden.


   -  'Relationen auflösen
    Wird eine Relation ausgewählt, so kann mit dieser Option die
   Einzeldarstellung der zugehörigen Schlüssel erzwungen werden.


   -  'Endsumme'

    Bei echten Schlüsseln kann eine Summe mit einer
   Textierung festgelegt werden.



   -  'nicht in LDAT'

    Diese Option hat nur Auswirkungen für den Batchbetrieb. In der
   Ausgabedatei LDAT wird dieser Schlüssel dann unterdrückt.



   -  'NN ersetzen'

    Diese Option gibt es nur in Join-Anforderungen. Sie bewirkt, dass
   die NN-Ausprägungen durch Ausprägungen des rechts davon stehenden
   Schlüssels (welcher selbst ausgeblendet wird) ersetzt werden. Siehe
   auch Handbuch "Auswertung", Kap. 13.2.4.2.



   -  'Sortierung'

    Bei echten Schlüsseln können Sie wählen, ob und wie
   die Ausprägungen des Schlüssels sortiert werden sollen.
   Die Sortieranweisung muss mit der gewählten Textoption
   übereinstimmen.
    Achtung: Probleme mit der Sortierung
             beruhen häufig auf konkurrierenden Sortierungs-
             anforderungen (vgl. Sortierung nach Zahlen, die
             in der Zusätze-Maske angefordert wird).
             
    Wenn unter Zusätze der ausgewählte Schlüssel
    für die Spaltensortierung herangezogen wird, ist die Ausprägungs-
    sortierung in dieser Maske deaktiviert.



   -  Mengenfuntion
  Ist diese Option aktiv, so werden die Schlüsselinhalte nicht
  untereinander sondern nebeneinander dargestellt (vgl. Handbuch
  Auswertung (Kap. 4.3.14))


   -  Schlüssel nicht anzeigen (verdichten)

    Die Anzeige der Ausprägungen und damit des ganzen
   Schlüssels kann an dieser Stelle auch unterdrückt
   werden.

    Die Unterdrückung der Anzeige ist z.B. bei
   arbeitsgebietsübergreifenden Auswertungen in
   Zusammenhang mit der Option JOIN sinnvoll, wenn ein
   Schlüssel nur zur Verknüpfung der Arbeitsgebiete
   benötigt wird und nicht in der Auswertung erscheinen
   soll. Ansonsten wird bei der Auswertung über den
   Schlüssel verdichtet.

    Für Auswertungen, bei denen auf der Ebene der
   Ausprägungen gerechnet, jedoch nur die Summenzeile
   benötigt wird, sollte die Bearbeitungsfunktion 'Nicht anzeigen'
   bei den Schlüsselinhalten verwendet werden.

   -  Schlüssel nicht anzeigen (nur ausblenden)

   Bei dieser Option wird der Schlüssel im Statistikbild
   nicht angezeigt, es wird aber nicht verdichtet, d.h. alle
   durch den Schlüssel erzeugten Ausgabezeilen bleiben erhalten.
   Diese Option kann mit Sortierungen kombiniert werden.



2 Schlüsselinhalte

pInhaltsverzeichnis
nStichwortverzeichnis

i

    Das Bild für die Auswahl von Ausprägungen zu einem
   ausgewählten Schlüssel besteht im wesentlichen aus zwei
   Listboxen.

    Die rechte Box enthält die ausgewählten Elemente, die
   linke Box zeigt alle Ausprägungen an, die entsprechend
   des eingestellten Filters zur Auswahl zur Verfügung
   stehen.
    Installationsabhängig kann eine max. Anzahl Ausprägungen
   (Voreinstellung: 500) angezeigt werden. Wenn dieser Grenzwert
   erreicht wird, kann man mit 'Weiter' sich die nächsten 500
   anzeigen lassen. Mit 'Anzeige filtern' können Filterkriterien
   für die Anzeige erfasst werden.

    Auswahl einer Ausprägung:

   -  Markieren eines Elements der rechten Listbox.
   Hinter diesem markierten Element wird die ausgewählte
   Ausprägung eingeordnet.
   -  Doppelklick auf die einzufügende Ausprägung in der
      linken Listbox oder Betätigen der Schaltfläche 'Auswählen'
   Da eine Ausprägung mehrfach ausgewählt werden kann,
   bleibt sie in der linken Listbox erhalten.

   Ausgewählte Elemente können mit den Pfeil-Buttons vertauscht
   werden.

   Mit der Schaltfläche 'Direkteingabe' können Sie eine Ausprägung
   oder einen Parameter direkt erfassen. Dabei kann man gleichzeitig
   eine Intervallbegrenzung oder einen Schlüsselausschluss festlegen
   (vgl. Kap. 2.1.).


   Mit der Schaltfläche 'Zusatzauswahl' wird ein Fenster
   geöffnet, in dem Sie zur Auswahl von Summen, Mengen,
   Schlüsselformeln und Gruppierungen verzweigen oder eine
   Ausprägung direkt eingeben können.


   Die Schaltfläche 'Bearbeiten' öffnet ein Fenster, in dem
   für ein markiertes Element zusätzliche
   Bearbeitungsfunktionen wie Anzeige- und Summenausschluss
   oder Intervallbegrenzung zur Verfügung stehen (vgl.
   Kap. 2.1).
   Wenn das markierte Element eine Summe oder Formel ist,
   wird in das entsprechende Auswahlmenü verzweigt.

   Um die Auswahl einzelner Elemente zurückzunehmen, ist das
   entsprechende Element in der rechten Listbox zu markieren
   und danach die Schaltfläche  'Entfernen'  zu drücken.
   Mit  'Löschen'  wird die gesamte Auswahl zurückgenommen.

   Die Schaltflächen  'Suchen'  bieten in beiden Listboxen
   die Möglichkeit, in der jeweiligen Anzeige nach einem im
   zugehörigen Eingabefeld eingegebenen Begriff zu suchen.

   Bei Aktivierung der Schaltfläche  'Gruppierung speichern'
   wird in ein Fenster verzweigt, in dem Sie die ausgewählten
   Elemente als Schlüsselinhaltsgruppierung speichern können
   (siehe Kap. 2.3.5).


2.1 Bearbeitungsfunktionen für ausgewählte Schlüsselinhalte

pInhaltsverzeichnis
nStichwortverzeichnis

i



 -  Attribut

    Dem Schlüsselinhalt kann ein Attribut zugeordnet werden:
    'Nicht anzeigen'     bewirkt, dass der ausgewählte
       Inhalt zwar bei der Berechnung von Sternsummen
       berücksichtigt wird, jedoch bei der Ergebnisdarstellung
       nicht angezeigt wird.
    'Nicht in *-Summe'   bewirkt, dass der ausgewählte Inhalt
       bei der Ergebnisdarstellung angezeigt wird, jedoch bei
       der Berechnung von Sternsummen nicht berücksichtigt wird.
    'Formatierung als Summe'  Hier wird die zugehörige Ausgabezeile
       wie eine Summenzeile formatiert.
    '*-Summen unterdrücken(Spalte)'  ist nur releveant, wenn der
       aktuelle Schküssel ein Spaltenschlüssel ist. Es werden dann 
       in dieser Spalte bzw. diesen Spalten keine Sternsummen gebildet.
    



 - 'Intervall-Begrenzung'

    Mit der Option 'Anfang' ist der ausgewählte Inhalt als
   Anfang eines Intervalles, mit 'Ende' als Ende eines
   Intervalles gekennzeichnet.
   Intervallgrenzen müssen nicht als Inhalte vorkommen. Eine
   derartige Grenze kann etwa bei Direkteingabe vorgegeben werden
   (z.B. Intervall von '000' bis '999'
         für alle dreistelligen Ziffern).



 - 'globaler Ausschluss'

    Ein Schlüsselinhalt, der mit globaler Ausschluss
   gekennzeichnet wird, wird auch bei der Auswahl von
   Intervallen und Mengen nicht berücksichtigt.



 - 'Direkteingabe'

    In diesem Feld kann der Name eines Parameters oder eine
   Intervallbegrenzung eingegeben werden, die nicht als
   Schlüsselinhalt definiert ist.

2.2 Filter- und Sortierkriterien für die Anzeige von Ausprägungen

pInhaltsverzeichnis
nStichwortverzeichnis

i

 ->> Filter

    Im oberen Eingabefeld kann ein Filter in Form einer Maskierung
    z.B. '3?' oder '3' eingegeben werden. Dazu kann man auswählen,
    ob sich die Filterung auf den Schlüsselinhalt oder die
    Inhaltsbezeichnung beziehen soll.
    Im unteren Textfeld ('Suchen ab') kann ein Anfang für die
    auszugebenden Inhalte festgelegt werden, d.h. alle davor liegenden
    Ausprägungen werden unterdrückt.

2.3 Zusatzauswahl für Schlüsselinhalte

pInhaltsverzeichnis
nStichwortverzeichnis

i

    Über die angezeigten Schaltflächen können folgende
   Funktionen für die Auswahl von Schlüsselinhalten
   angesteuert werden:



   -  'Summe'

    Anforderung von Sternsummen und entsprechenden
    Summenbezeichnungen
    (vgl. Kap. 2.3.1).



   -  'Menge'

    Zusammenfassung von Schlüsselinhalten zu Mengen
    (vgl. Kap. 2.3.2).



   -  'Formel'

    Definition von Schlüsselinhaltsformeln
    (vgl. Kap. 3).



   -  'Gruppierung'

    Auswahl oder Kopieren von bestehenden
   Schlüsselinhaltsgruppierungen
   (vgl. Kap. 2.3.4 und 2.3.5).



   -  'aus Tabelle'

    Hineinkopieren von Ausprägungen
   aus einer Excel-Datei
   (vgl. Kap 2.3.6).



   -  'Direkteingabe'

    Hier können Schlüsselinhalte oder Namen für Parameter
   (beginnend mit &&) angefordert  werden.



    Ebenso können Sie hier '?' und '!' (Ausrufezeichen) zur
   Maskierung eingeben.

   Beispiel:
   10??       s u m m i e r t  über alle Ausprägungen von
              1000 bis 1099 auf
              (implizite Mengenbildung, Mengenname: 10??).
   10!!       zeigt alle Ausprägungen von 1000 bis 1099
              e i n z e l n   an.

   Die Frage- und Ausrufezeichen-Maskierung kann auch vermischt
   werden, z.B. 10?!
   (vgl. HANDBUCH AUSWERTUNG -ST31 und Batch-).

   - 'restliche Ausprägungen einzeln'
   Es werden alle Ausprägungen die noch nicht angesprochen wurden
   (als Enzelausprägung, in Mengen oder Formeln) angesprochen.

   - 'Restliche Ausprägungen summiert'
   Es werden alle Ausprägungen, die noch nicht angesprochen wurden
   zu einer Menge zusammengefasst.

   - 'Seitenwechsel'
   Es wird innerhalb der Tabelle ein zusätzlicher Seitenumbruch
   erzeugt (nur bei Zeilenschlüsseln).

   - 'Leerzeilen'
   Es werden in die Tabelle eine entsprechende Anzahl Leerzeilen
   eingefügt (nur bei Zeilenschlüsseln).

   - 'Zeile unterstreichen'
   Es wird in die Tabelle ein zusätzlicher Trennstrich eingefügt
   (nur bei Kopf- oder Zeilenschlüsseln).

   - 'Text'
   Es wird in die Tabelle ein zusätzlicher Text eingefügt
   (nur bei Kopf- oder Zeilenschlüsseln).

2.3.1 Definition von Sternsummen

pInhaltsverzeichnis
nStichwortverzeichnis

i

    Sternsummen bewirken eine Summenbildung über alle vorher
   ausgewählten Elemente, wie Schlüsselinhalte, Mengen,
   Formeln.

    Werden mehrere Sternsummen mit dem gleichen Niveau
   angefordert, bezieht sich jede weitere Sternsumme auf
   alle Elemente, die nach der zuvor angeforderten
   Sternsumme ausgewählt wurden.
    Es können für Sternsummen maximal 9 verschiedene
   Summenniveaus definiert werden, wobei eine Sternsumme
   mit höherem Niveau alle zuvor gebildeten Sternsummen des
   nächstniedrigeren Niveaus summiert.

    Zu jeder Sternsumme kann eine Summenbezeichnung
   eingegeben werden, die in der Auswertung anstelle des *-
   Symbols angezeigt wird.

    Wenn unter 'Zusätze' die Option 'Unterdrückung bei *-Summen
   berücksichtigen' gesetzt ist, werden bei definierten Spalten-
   bedingungen die Summen bezüglich der angezeigten Zeilen
   gebildet. Über die Option 'Filter unberücksichtigt' kann erreicht
   werden, dass auch in diesem Fall die jeweilige Summe über alle
   angeforderten Zeilen gebildet wird.
   Falls keine Summenbezeichnung eingegeben wird, erscheint in der
   Auswertung anstelle des *-Symbols ein Plus-Symbol (Plussummen).

2.3.2 Schlüsselinhaltsmengen

pInhaltsverzeichnis
nStichwortverzeichnis

i

    Jede Schlüsselinhaltsmenge erhält zunächst einen maximal
   20-stelligen Namen. Innerhalb eines Schlüssels müssen
   die Namen bei Verwendung mehrerer Mengen eindeutig sein.

    Das Menü für die Definition und Bearbeitung von
   Schlüsselinhaltsmengen besteht im wesentlichen aus zwei
   Listboxen.

    Die rechte Box enthält die ausgewählten Elemente, die
   linke Box zeigt alle Ausprägungen an, die entsprechend
   des eingestellten Filters zur Auswahl zur Verfügung
   stehen.
    Maximal können 500 Ausprägungen zu einem
   Schlüssel angezeigt werden (ggf. installationsabhängig mehr).
    Wenn diese Grenze erreicht wird, kann man mit 'Weiter' die
   Fortsetzung der Liste anfordern.
    Mit der Schaltfläche  'Anzeige filtern'  können Sie
   Filterkriterien für die Anzeige eingeben.

    Die Auswahl einer Ausprägung geschieht mit der Schaltfläche
   'Auswählen' oder mit dem Doppelklick auf ein Element in
   in der linken Listbox. Dieses  Element wird dann in der rechten
   Listbox hinter dem markierten Element einsortiert. Da es möglich
   ist, eine Ausprägung mehrfach auszuwählen, bleibt die Anzeige
   in der linken Listbox unverändert.
    Mit der Schaltfläche 'Zusatzauswahl' wird ein Fenster geöffnet,
   in dem alle Mengen angezeigt werden, die bisher in der Auswertung
   zum ausgewählten Schlüssel gebildet wurden.
   Dort kann man sich auch Inhalte aus einer externen Excel-Datei
   hineinkopieren (vgl. Kap. 2.3.6) oder zur Auswahl von Gruppierungen
   verzweigen.
    Über die Schaltfläche 'Direkteingabe' sind Direkteingaben,
   wie Maskierungen (Frage- und Ausrufezeichen ?,!) möglich.
   Dabei können auch Intervallbegrenzungen oder ein Ausschluss
   festgelegt werden.

    Mit der Schaltfläche 'Bearbeiten' können diese Attribute
   hinzugefügt bzw. modifiziert werden. Auch der Inhalt kann
   geändert werden.

    Um die Auswahl einzelner Elemente zurückzunehmen, ist
   das entsprechende Element in der rechten Listbox zu
   markieren und danach die Schaltfläche 'Entfernen' zu drücken.
   Mit der Schaltfläche  'Löschen'  können Sie die gesamte
   Auswahl zurücknehmen.

    Die Schaltflächen 'Suchen' bieten in beiden Listboxen die
   Möglichkeit, in der jeweiligen Anzeige nach einem im
   zugehörigen Eingabefeld eingegebenen Begriff zu suchen.


   Sonderfall: cursorselektierbare Mengen


   Wenn eine Menge innerhalb einer Anwendung wie eine Ausprägung
   selektierbar sein soll und damit als Parameter übergeben werden
   kann, ist folgende Vorgehensweise erforderlich:

   Zuerst stellt man die gewünschte Menge wie üblich zusammen und
   speichert diese als Gruppierung (die dann nur aus einer Menge
   besteht).

   Danach fordert man in der Ausprägungsauswahl diese
   Gruppierung an.

2.3.3 Bearbeitungsfunktionen für ausgewählte Schlüsselinhaltsmengen

pInhaltsverzeichnis
nStichwortverzeichnis

i

    -  'Anzeige-/Summenausschluss'

    Entsprechend der Bearbeitungsfunktion für Schlüsselinhalte
   können Sie für eine Menge ein Attribut vergeben:
     'Nicht anzeigen' bewirkt, dass der ausgewählte Inhalt zwar
   bei der Berechnung von Sternsummen berücksichtigt wird,
   jedoch bei der Ergebnisdarstellung nicht angezeigt wird.
     'Nicht in *-Summe' bewirkt, dass der ausgewählte Inhalt
   bei der Ergebnisdarstellung angezeigt wird, jedoch bei
   der Berechnung von Sternsummen nicht berücksichtigt
   wird.
     'Formatierung als Summe' bewirkt, dass die zugehörige
   Datenzeile wie eine Summenzeile formatiert wird.

    -  'Menge ändern'

    Durch Anklicken dieser Schaltfläche verzweigen Sie zur
   Bearbeitung dieser Schlüsselinhaltsmenge.

2.3.4 Auswahl von Schlüsselinhaltsgruppierungen

pInhaltsverzeichnis
nStichwortverzeichnis

   Eine Schlüsselinhaltsgruppierung repräsentiert eine Zusammen-
   stellung ausgewählter Schlüsselinhalte, Mengen, Summen, Formeln,
   oder Gruppierungen selbst. Diese Auswahl kann auf der Datenbank
   abgelegt werden und dynamisch in Anforderungen eingebunden
   werden. Eine zentrale Wartung von Anforderungen ist so möglich.

   Beispiel: Zuordnungen innerhalb einer Organisationsstruktur
             (Kunden- oder Materialstamm) seien als Gruppierungen
             abgelegt. Falls sich hier Verschiebungen ergeben,
             können alle Anforderungen, die diese Gruppierungen
             verwenden, zentral durch Änderung von Gruppierungen
             gewartet werden.

   'Zusatzauswahl' --> 'Gruppierung' ermöglicht das Einbinden einer
   bestehenden Gruppierung in die Anforderung:

i

   In der Listbox werden alle Gruppierungen angezeigt, die
   für den ausgewählten Schlüssel in der
   Anforderungsdatenbank gespeichert sind. Die Namen der
   Gruppierungen bestehen aus der 5-stelligen
   Schlüsselnummer und einer 3-stelligen Kennung.
   Falls bei der Gruppierung ein Kommentar abgelegt wurde,
   so wird dieser ebenfalls angezeigt.



   Alternativ bieten sich folgende Möglichkeiten an:

   1. Dynamische Verknüpfung

   Wenn die Auswahl einer Gruppierung mit der Schaltfläche
   'OK' bestätigt wird, erfolgt eine dynamische Verknüpfung
   mit der Anforderung. In der Auswahlmaske der
   Schlüsselinhalte wird die Verknüpfung in der Form
   <<NAMEGR    (z.B. <<00100GR1)  angezeigt.

   2. Elemente kopieren

   Wenn bei der Auswahl einer Gruppierung die Option
   Elemente kopieren verwendet und mit der Schaltfläche 'OK'
   bestätigt wird, werden alle Elemente der Gruppierung in
   die Anforderung kopiert.

2.3.5 Speichern einer Schlüsselinhaltsgruppierung

pInhaltsverzeichnis
nStichwortverzeichnis

i

   Zum Speichern einer Gruppierung ist eine bis zu 7-stellige
   Kennung einzugeben. Der Gruppierungsname wird intern 
   durch Voranstellen der 5-stelligen   Schlüsselnummer gebildet.
   Installationsabhängig können auch bis zu 8 Zeichen
   möglich sein (siehe Text-DB-Variable GR-NAME-13 in
   Handbuch INSTALLATION, Kap. 8).

2.3.6 Einfügen von Inhalten aus einer Excel-Tabelle

pInhaltsverzeichnis
nStichwortverzeichnis

   Es können aus einer lokal gespeicherten Excel-Datei
   Schlüsselinhalte eingelesen werden.

   Der Name und Speicherort der Datei kann dabei beliebig sein.
   Es erscheint ein Dialog, mit dem die zu öffnende Datei
   ausgewählt werden kann.

   Um eine Excel-Mappe für diese Funktionalität nutzen zu können,
   muss sie folgende Voraussetzungen erfüllen.

   Für jeden Schlüssel, für den Inhalte eingefügt werden sollen,
   ist ein Tabellen-Blatt anzulegen. Dessen Name muss mit der
   Schlüsselbezeichnung identisch sein.

   Die einzufügenden Inhalte müssen in der ersten Spalte dieser
   Tabelle eingetragen sein. Derzeit sind nur elementare Inhalte,
   also keine Formeln, Mengen, etc. möglich.

   Es können zu einem Schlüssel auch mehrere Kombinationen von
   Ausprägungen angelegt werden. In diesem Fall muss der Name des
   Tabellen-Blattes aus der Schlüsselbezeichnung und einem
   nachfolgenden Bezeichner bestehen, z.B. 'Sparte Sach',
   'Sparte HUK'. In diesem Fall kann der Anwender eine Auswahl
   treffen.

   Vor der Übernahme in die Ausprägungsauswahl werden die Inhalte
   zur Kontrolle in einer Listbox angezeigt.



3 Formeln

pInhaltsverzeichnis
nStichwortverzeichnis

   Formeln können im ASS mit Werten, Zeitangaben und
   Schlüsselinhalten gebildet werden.

   Folglich können Sie diese Maske auch aus drei verschiedenen
   Bildern aufrufen:

   -  Auswahl der Werte                   = Werteformeln
   -  Auswahlfunktionen Schlüsselinhalte  = Schlüsselinhaltsformeln
   -  Auswahl der Zeiten                  = Zeitformel

    Alle Formeltypen können in dieser Maske in gleicher
   Weise bearbeitet werden.

    Weiterhin gelangt man in diese Maske auch beim direkten
   Bearbeiten von Formeln aus der Bibliotheksübersicht.

i


   -  'Formelname'

    Mit dem Formelnamen erscheint das Ergebnis der
   Berechnung in der Auswertung. Der Name kann maximal aus
   einer 20-stelligen Zeichenfolge bestehen.
   Achtung:
   Zum Abspeichern in der Formelbibliothek darf allerdings
   nur ein maximal 8-stelliger Name ohne Sonderzeichen
   verwendet werden.


   -  'Formelinhalt'

    Der Formelinhalt besteht aus einem arithmetischen
   Ausdruck, der entweder direkt in die Listbox eingegeben
   oder mittels des Formelassistenten (Schaltfläche
   'Assistent') zusammengestellt werden kann.


   -  'Formatierungsangaben'


    'Stellenzahl Gesamt'
    In diesem DropDown-Feld kann die Stellenzahl inklusive
   Nachkommastellen ausgewählt werden, mit der das Ergebnis
   angezeigt wird. Maximal können 15 Stellen dargestellt
   werden. Wenn die Stellenzahl zu klein gewählt wird,
   erscheinen in der Auswertung in den entsprechenden
   Zellen als Überlaufsymbol Sterne.


    'Kommastellen'
    In diesem DropDown-Feld kann die Anzahl der
   Nachkommastellen ausgewählt werden. Maximal können 4
   Nachkommastellen dargestellt werden.


    'Benennung'
    In diesem Feld ist für das Formelergebnis eine max. 6-
   stellige Dimensionsangabe (wie DM, Stück) möglich.

    Mit der Option Spalte vor Zeile kann bei konkurrierenden
   Berechnungen die normale Abarbeitungsreihenfolge
   (Zeilenberechnung vor Spaltenberechnung) für Formeln im
   Spaltenbereich individuell übersteuert werden.
   
   Auch die Option '*-Summen unterdrücken' ist hier möglich, falls
   sich der aktuelle Schlüssel bzw. WERTE oder ZEITRAUM in der
   Spalte befindet. In den entsprechenden Spalten werden dann alle
   Sternsummen unterdrückt.

   Bei Schlüsselinhaltsformeln stehen auch Attribute wie für
   normale Ausprägungen und Mengen zur Verfügung:
    'Nicht anzeigen'     bewirkt, dass der Inhalt zwar bei
       der Berechnung von Sternsummen berücksichtigt wird,
       jedoch bei der Ergebnisdarstellung nicht angezeigt
       wird.
    'Nicht in *-Summe'   bewirkt, dass die Formel
       bei der Ergebnisdarstellung angezeigt wird, jedoch bei
       der Berechnung von Sternsummen nicht berücksichtigt wird.
    'Formatierung als Summe'  Hier wird die zugehörige Ausgabezeile
       wie eine Summenzeile formatiert.


   -  Schaltflächen


    'Assistent'
    Aufruf des Formelassistenten für Werte, Schlüsselinhalte
    oder Zeiten (vgl. Kap 3.1-3.3).


    'Formelbibliothek'
    Auswahl aus der Formelbibliothek.


    'Speichern'
    Speichern einer Formel in die Formelbibliothek.


    'Löschen'
    Löschen des Arbeitsbereiches der bearbeiteten Formel.

3.1 Formelassistent Schlüsselinhaltsformeln

pInhaltsverzeichnis
nStichwortverzeichnis

    Der Formelassistent unterstützt die Bearbeitung einer
   Schlüsselinhaltsformel.

i

    In den beiden Listboxen kann eine bereits bestehende
   Schlüsselinhaltsformel oder ein angezeigter
   Schlüsselinhalt markiert werden. Mittels der
   Schaltfläche 'Anzeige filtern' kann ein Filter für
   Anzeige der Schlüsselinhalte eingegeben werden.

    Die Listbox 'Formeln' bleibt leer, wenn in der Anforderung
   noch keine Menge oder andere Schlüsselinhaltsformel
   angefordert wurde.

    Nach Betätigung der Schaltfläche 'OK' wird der markierte
   Ausdruck in den Formelinhalt übernommen und ab der Cursor-
   Position eingefügt. Gleichzeitig wird der Formelassistent
   beendet.

    Wurde eine Formel markiert, übernimmt der Assistent
   standardmäßig den Formelnamen als Operand. Verwendet man
   die Option 'Formeln kopieren', wird stattdessen der
   vollständige Formelinhalt in die neue Formel übertragen.

3.2 Formelassistent Werte

pInhaltsverzeichnis
nStichwortverzeichnis

    Der Formelassistent unterstützt die Bearbeitung einer
   Werteformel.

i


    In dem DropDown-Feld 'Operandentyp' stehen echte
   Werteoperanden und die Standardoperanden GESAMT, TOTAL,
   KUMUL, RANG und GRANZ zur Verfügung. In Abhängigkeit von diesem
   Operandentyp kann in den beiden Listboxen ein Wert oder
   eine Formel und bei den Standardoperanden zusätzlich ein
   Schlüssel markiert werden.
   
    Der Button 'Zeitdifferenz' verzweigt zur Erfassung einer
   Formel mit dem Operator ZEITDIFFERENZ

    In der Listbox 'Werte' werden zunächst alle Werte, ggf.
   mit Zusatzangaben, und alle Formeln der Anforderung
   sowie danach alle Werte der ausgewählten Arbeitsgebiete
   angezeigt.

    Markierte Werte können mittels der Schaltfläche 'Bearbeiten'
   mit zusätzlichen Eigenschaften versehen werden.

    In der Listbox 'Schlüssel' erscheinen nur die Schlüssel,
   die in der Anforderung ausgewählt wurden.

    Nach Betätigung der Schaltfläche 'OK' wird der dadurch
   erzeugte Ausdruck in den Formelinhalt übernommen und
   dort ab der Cursorposition eingefügt. 

    Wurde eine Formel markiert, übernimmt der Assistent
   standardmäßig den Formelnamen als Operand. Verwendet man
   die Option 'Formeln kopieren', wird stattdessen der
   vollständige Formelinhalt in die neue Formel übertragen.

3.3 Formelassistent Zeitangaben

pInhaltsverzeichnis
nStichwortverzeichnis

    Der Formelassistent unterstützt die Bearbeitung einer
   Zeitformel.

i

    Als Operand kann mittels DropDown-Feldern eine
   Zeitangabe ausgewählt werden.

    Diese Zeitangabe kann ein einzelner Monat/Tag (Von) oder ein
   Zeitintervall (Von-Bis) sein und in Verbindung mit der
   verwendeten Option in absoluter (absolut) oder relativer
   (Tag, Monat oder Jahr relativ) Form angefordert werden.

    In der Listbox 'Zeitformeln' kann eine bereits bestehende
   Zeitformel oder eine Standardzeitformel markiert werden.

    Nach Betätigung der Schaltfläche 'OK' wird der markierte
   Ausdruck in den Formelinhalt übernommen und dort ab der
   Cursorposition eingefügt. Gleichzeitig wird der Formelassistent
   beendet.


4 Parameter

pInhaltsverzeichnis
nStichwortverzeichnis

   Durch die Parametrisierung einer Anforderung kann diese
   für verschiedene Fragestellungen geöffnet werden.

   Vor dem Ausführen muss dann in einer Prompt-Maske gesagt
   werden, wie die Statistik konkret aussehen soll:

i

   Das Resultat ist eine Statistik, die dieser
   aktuellen Vorgabe entspricht:

i

4.1 Parameterzuordnung

pInhaltsverzeichnis
nStichwortverzeichnis

   Parameter können überall dort eingebunden werden,
   wo das zu ersetzende Element in einer Auswertung
   verwendet wird. Der Parametername beginnt stets mit '&&':

                             
   Anstelle eines SCHLUESSELS:

   PFAD: SCHLUESSEL --> Position rechts bei 'Ausgewählt' markieren
                    --> PARAMETER

   Hier steht der Parameter &&Z_SCHL anstelle eines frei wählbaren
   Zeilenschlüssels:

i

                                    
   Anstelle eines SCHLUESSELINHALTES:

   PFAD: ausgewählten Schlüssel im Bearbeiten-Blatt markieren
                    --> INHALTE
                    --> ZUSATZAUSWAHL
                    --> Name des Parameters bei DIREKTEINGABE eintragen

   Hier steht der Parameter  &&GEBIET  anstelle eines frei wählbaren
   Gebietes:

i

                        
   Anstelle eines WERTES:

   PFAD:      WERTE --> ZUSATZAUSWAHL
                    --> Name des Parameters bei DIREKTEINGABE eintragen

   Beispiel:

   Nach dem OK in dieser Maske steht der Parameter &&WERT
   anstelle des dritten Wertes.
   Er ist frei wählbar und wird neben 'Neubeitrag' und
   'Neuanzahl' berechnet:

i

                            
   Anstelle eines ZEITRAUMES:

   PFAD: ZEITRAEUME --> DIREKTEINGABE
                    --> Name des Parameters bei DIREKTEINGABE eintragen

   Hier steht der Parameter  &&ZE  anstelle eines frei wählbaren
   Zeitpunktes oder Zeitintervalls:

i

   Der Ausführende muss dann in der Promptmaske
   die Zuordnung der Parameterinhalte festlegen.
   Er bestimmt so das Aussehen der Statistik:

i

4.2 Parameternamen

pInhaltsverzeichnis
nStichwortverzeichnis

    Parameternamen beginnen immer mit &&, gefolgt von
   einem maximal 8-stelligen Namen. Sie können mittels
   Direkteingabe anstelle eines Schlüssels, einer
   Ausprägung, einer Schlüsselgruppierung, eines Wertes,
   einer Zeitangabe etc. angefordert werden.

   Ausnahme: Zeitraumparameter max. 6-stellig (incl. &&) 

4.3 Parameter mit Eigenschaften versehen

pInhaltsverzeichnis
nStichwortverzeichnis

    Über die Schaltfläche 'Parameter' verzweigt man
   aus dem Blatt Bearbeiten zum Parameter-Blatt.
   Hier werden die angeforderten Parameter mit
   den nötigen Eigenschaften versehen:

i


    Dazu gibt es folgende Schaltflächen:

ÜBERNEHMEN:  Die eingegebenen Änderungen werden auf syntaktische und
             semantische Richtigkeit und auf Vollständigkeit geprüft.

ZURÜCKSETZEN:  Die eingegebenen Änderungen werden verworfen und der
               vorhandene übernommene Stand wieder eingelesen.

AUSWÄHLEN:   Für die markierte Zelle erscheint in Abhängigkeit vom
             Feldtyp und ggf. von der Parameterart ein Auswahl-Dialog.


TITEL:       Hier kann der Titeltext der Promptmaske festgelegt und
             kommentiert werden.

FILTER:      Hier wird ein Filter für die Anzeige der Ausprägungen
             beim Auswählen eingegeben. Dies betrifft nur die
             Parameterart 'AU' und das Feld 'PARINHALT'.

   ASS-Excel sucht beim Aktivieren des Parameterblattes in
   der bisher erstellten Anforderung nach bereits
   eingetragenen Parametern und macht dann entsprechende
   Voreinstellungen.
   Beim Einstellen eines Parameters (z.B. beim Schlüsselinhalt)
   wird erwartet, dass der Benutzer mit einer vorgeschalteten
   Auswahllistbox ausführen will. Alle Voreinstellungen
   können frei überschrieben oder durch Doppelklick auf
   die betreffende Zelle belegt werden.

    Es gibt folgende Eingabefelder für Parameter:


   -  PROMPTKENNZEICHEN

    Über dieses Feld wird festgelegt, ob die Parametermaske
   vor der Ausführung der Anforderung oder der
   Startanforderung einer Anwendung immer eingeblendet wird
   ( 'J' ), oder nicht ( 'N' ).


   -  TEXT IN PROMPTMASKE                         (PARTEXT)

    In diesem Feld kann ein Hinweis eingegeben werden, der
   beim Aufruf der Parametermaske zu diesem Parameter
   angezeigt wird.


   -  NAME DES PARAMETERS                         (PARNAME)

    Der Name des Parameters, unter dem der Parameter in der
   Anforderung angesprochen wird. Dieser hat die Form
   '&&Name' , wobei Name ein maximal 8-stelliger Bezeichner
   ist.


   -  INHALT ALS VORBELEGUNG                      (PARINHALT)

    In diesem Feld wird die Vorbesetzung der Parameter
   festgelegt. Die Festlegung kann durch Direkteingabe oder
   über die Schaltfläche 'Auswählen' erfolgen.
    Bei Schlüsseln mit sehr vielen Ausprägungen kann mittels
   der Schaltfläche 'Filter' ein Filter für die Anzeige der
   Ausprägungen über die Schaltfläche 'Auswählen' vorgegeben
   werden.
    Die zulässigen Eingaben hängen von der Parameterart ab.
    Allgemein gilt, dass solche Eingaben akzeptiert werden,
   die auch als direkte Angabe (einer Schlüsselbezeichnung,
   Ausprägung, Zeitangabe oder Wertebezeichnung) in einer
   Anforderung zulässig sind.

    ASS-Excel unterscheidet bei Parametern zwischen
   einer Standardeinstellung für Parameterinhalte im
   Parameterblatt und einem Ausführmodus.
   Damit überschreiben die Einstellungen in der Promptmaske
   die des Parameterblattes  n i c h t.
   Durch diese Entkoppelung kann das Erscheinungsbild der
   der Statistik getestet werden.


   -  PARAMETER-ART                               (PARART)

    Das Feld beschreibt, welches Element durch einen
   Parameter ersetzt werden kann
   (vgl. folgendes Kapitel).


   -  PARAMETER-REGEL                             (PARREGEL)

    Mit diesem Feld wird festgelegt, wie der Parameter in
   der Parametermaske aktualisiert werden kann. Die Regeln
   hängen von der Art ab (vgl. folgendes Kapitel).


   -  SCHLUESSELNUMMER                            (KENR)

    ggf. Schlüsselnummer für die Arten 'AU', 'GR', 'SA', 'SM'


   -  SCHLUESSELBEZEICHNUNG                       (KEBEZ)

    Schlüsselbezeichnung des Schlüssels in 'KENR'. Dieser wird
    automatisch gepflegt, falls KENR vorgegeben.


   -  FILTER FUER INHALTE                         (PARFILTER)

    Hier kann der Name eines Parameterfilters eingegeben
   werden. Ein Parameterfilter schränkt die in der
   Promptmaske zur Auswahl stehenden Elemente in Listboxen
   ein.

    Parameter-Filter werden in der Bibliotheksart Q
   abgespeichert. Sie können aus der Bibliotheksübersicht erstellt
   und bearbeitet werden (vgl. ONLINE-HILFE).

    Besonderheiten bei Filtern für Schlüsselausprägungen:
   Elemente der Bibliotheksart Q können ebenso wie Anforderungen
   kommentiert werden. Bei Filtern für Schlüsselausprägungen
   (Parart = AU, Parregel = AU, OG, AB oder OB),
   die im Kommentar den Text FILTER_AUFLOESEN enthalten, werden
   die zulässigen Schlüsselausprägungen nicht in der Reihenfolge
   der Schlüssel-Datenbank angezeigt, sondern in der Reihenfolge,
   wie es im Filter vorgegeben ist.
   Hierbei werden maximal 500 Elemente angezeigt. Ein Weiterblättern
   ist nicht möglich. Diese Filter sollten daher so definiert werden,
   dass die maximale Treffermenge den Wert von 500 nicht übersteigt.
   Einträge im Filter, die mit '<<' beginnen, werden als ST31-
   Gruppierungen betrachtet, die anderen als Schlüsselausprägungen.

4.4 Parameterart

pInhaltsverzeichnis
nStichwortverzeichnis

    Mögliche Angaben sind:

   -  Zeitpunkt (ZE)
    Ersetzen einer Zeitangabe. Der Parameter darf jedoch
   nicht mit einem Zeitintervall besetzt werden. Diese
   Angabe ist sinnvoll, wenn Bestandswerte angefordert sind
   oder der Parameter den Bezugsmonat bestimmt. Es ist nur
   möglich, Zeitpunkte auszuwählen, für die in das
   Arbeitsgebiet eingespeichert wurde.

   -  Zeitintervall (ZI)
    Ersetzen einer Zeitangabe. Es dürfen auch Zeitintervalle
   angegeben werden. Wie bei ZE ist es nur möglich,
   Zeitintervalle auszuwählen, die im Einspeicherungsintervall
   liegen.

   -  Zeitpunkt mit Tag (TE)
    Ersetzen einer Zeitangabe auf Tagesbasis. Ein Tag muss
   dabei angegeben werden. Zeitintervalle sind nicht zulässig.

   -  Zeitintervall mit Tag (TI)
    Ersetzen einer Zeitangabe auf Tagesbasis. Ein Tag muss
   dabei angegeben werden. Zeitintervalle sind zulässig.

   -  Ausprägung (AU)
    Der Parameter kann anstelle einer Schlüsselausprägung
   oder einer Ausprägungsmenge, die auf der
   Anforderungsdatenbank als Gruppierung abgelegt wurde,
   verwendet werden.

   -  Ausprägung ohne Maskierung (AO)
    Diese Regel funtioniert wie AU. Allerdings sind hier
   Maskierungen (! oder ?) als Parameterinhalt unzulässig.

   -  Schlüsselbezeichnung (KY)
    Der Parameter kann anstelle einer Schlüsselbezeichnung
   verwendet werden.

   -  Wert (WE)
    Der Parameter kann anstelle einer Wertebezeichnung
   verwendet werden.

   - Arbeitsgebiet (AG)
    Der Parameter kann anstelle eines Arbeitsgebiets
   verwendet werden.

   -  Gruppierung (GR)
    Auswahl einer Schlüsselgruppierung über diesen
   Parameter.

   -  Wertegruppierungen (WG)
    Die Variable kann für eine Wertegruppierung stehen.

   -  Verketteter Schlüssel (RE)
    Wird in der Anforderung eine Schlüsselrelation
   angesprochen und soll diese mit einem Parameter besetzt
   werden, so ist folgendermaßen vorzugehen:
    Für jeden Schlüssel, der über die Relation verkettet
   wird, wird ein eigener Parameter vergeben. Diese
   Parameter müssen in der Reihenfolge, in der die
   zugehörigen Schlüssel in der Relation stehen, direkt
   hintereinander definiert werden. Sie erhalten alle die
   Art RE.
    Beim ersten Parameter muss die Regel DI, bei den anderen
   die Regel SP angegeben werden.
    Beim Aktualisieren der Parameter über die Parametermaske
   kann dann der Begriff zusammenhängend bearbeitet werden.

   -  Neutral (NE)
    Hier können dem Parameter beliebige Angaben zugeordnet
   werden. Die Angaben werden nicht geprüft. Diese Art ist
   für spezielle Fälle vorgesehen, wie Einblendungen in
   Überschriften oder Parameter, die vom ASS-Systembetreuer
   eingestellt werden (z.B. Bezugsmonat).

   -  Rechnen mit Zeiten (Monat: NM)
    Rechnen mit Parametern, deren Inhalte in einem von
   mehreren Zeitformaten vorliegen. Die Rechenoperation
   bezieht sich auf die Monate.

   -  Rechnen mit Zeiten (Jahr: NJ)
    Rechnen mit Parametern, deren Inhalte in einem von
   mehreren Zeitformaten vorliegen. Die Rechenoperation
   bezieht sich auf die Jahre.

   -  Rechnen mit Zeiten (Tag: NT)
    Rechnen mit Parametern, deren Inhalte in einem von
   mehreren Zeitformaten vorliegen. Die Rechenoperation
   bezieht sich auf die Tage.

   - Teilstring (SU)
    Der Parameter wird für die Bildung eines Teilstrings(Substrings)
   verwendet.  Als Inhalt ist anzugeben:
   SUBSTR (Inhalt, Start, Länge)  oder  SU (Inhalt, Start, Länge)
   Inhalt ist dabei der Name eines anderen, vorher definierten
   Parameters.

   - Feldbezeichner (FB)
    kann in Join-Anforderungen anstelle eines Feldbezeichners
   (Kopf-/Zeilenschlüssel in Präsentation) angegeben werden.

   - Spaltenbezeichner (SB)
    kann in Join-Anforderungen anstelle eines Spaltenbezeichners
   (Schlüssel in Präsentation) angegeben werden.

     Spaltenbezeichner (SB)
    kann in Join-Anforderungen anstelle eines Spaltenbezeichners
   (Wert in Präsentation) angegeben werden.

   - Relation (AR)
    kann anstelle eines Inhaltes einer Schlüsselrelation angegeben
   werden.

   - Relation ohne Maskierungen (AP)
    wie AR, aber Maskierungen sind als Parameterinhalte unzulässig.

4.5 Parameterregel

pInhaltsverzeichnis
nStichwortverzeichnis

    Mögliche Angaben sind:

   -  direkt (DI)
    Der Parameter kann nur direkt eingegeben in der
   Parametermaske überschrieben werden.

   -  Auswahl (AU)
    Diese Regel gilt nur für die Art AU. Sie erlaubt es, den
   Parameterinhalt direkt zu überschreiben oder eine
   Ausprägung in der Listbox zu markieren.

   - ohne Gruppierungen (OG)
    Diese Regel gilt für die Art AU. Auch hier kann der Parameter-
   inhalt direkt überschrieben werden oder durch Markierung in
   der Listbox besetzt werden.
   Hier sind keine Gruppierungen oder Maskierungen als Inhalte
   zulässig, nur Einzelausprägungen.

   - umgekehrt sortiert (OR)
    Auch diese Regel gilt nur für die Art AU. Die möglichen
   Parameterinhalte werden in der Listbox in umgekehrter Reihenfolge
   angeboten. Auch hier sind keine Gruppierungen als Inhalte
   zulässig.

   - Ausprägungs-Auswahl, Suche nach Bezeichnung (AB)
   Diese Regel gilt nur für die Art AU. Sie entspricht der Regel
   AU. Wenn beim Ausführen der Anforderung in der Parameter-
   Maske ein Auswahl-Button erscheint ist im folgenden Dialog
   'Suche nach Bezeichnung'  anstelle von 'Suche nach Inhalt'
   voreingestellt.

   -  ohne Gruppierungen, Suche nach Bezeichnung (OB)
   wie 'AB', ohne Auswahl von Gruppierungen.

   - umgekehrt sortiert (OI)
   derzeit wie 'OR'.

   -  Auswahl (SA)
    Diese Regel ist nur für die Art KY gültig. Sie erlaubt
   neben der Direkteingabe auch die Auswahl eines
   Schlüssels durch Markierung in der Listbox.

   -  Auswahl (WE)
    Diese Regel ist nur für die Art WE gültig. Sie erlaubt
   neben der Direktangabe auch die Auswahl eines Wertes
   durch Markierung in der Listbox.

   -  Gruppierungs-Auswahl (GR)
    Die Regel gilt nur für die Art GR. Sie ist außerdem die
   einzige, die für die Art GR zulässig ist, falls der Parameter
   für einen normalen Schlüssel (keine Relation) definiert ist.
   Der Parameter kann nur durch Markierung in der Listbox besetzt
   werden.

   - Gruppierungs-Auswahl (Relation) (RE)
    Die Regel gilt nur für die Art GR. Sie ist anzugeben, wenn der
   Parameter in einer Schlüsselrelation definiert wurde. Der Parameter
   kann nur durch Markierung in der Listbox besetzt werden.

   -  Auswahl (WG)
    Diese Regel gilt nur für Art WG. Sie erlaubt es, die
   Variable direkt zu überschreiben. Außerdem ist es
   möglich, eine Gruppierung durch Markierung in der Listbox
   auszuwählen.

   -  Auswahl (AG)
    Diese Regel ist nur für die Art AG gültig. Sie erlaubt
   neben der Direktangabe auch die Auswahl eines Arbeitsgebiets
   durch Markierung in der Listbox.

   -  Auswahl (FB)
    Diese Regel ist nur für die Art FB gültig. Sie erlaubt
   neben der Direktangabe auch die Auswahl eines Feldbezeichners
   durch Markierung in der Listbox.

   -  Auswahl (SB)
    Diese Regel ist nur für die Art SB gültig. Sie erlaubt
   neben der Direktangabe auch die Auswahl eines Spaltenbezeichners
   durch Markierung in der Listbox.

   -  gesperrt (SP)
    Der Parameter ist für Überschreibungen gesperrt, er kann
   also in der Parametermaske nicht individuell besetzt
   werden. Diese Regel ist für Parameter gedacht, die für
   alle Anwender identisch sein sollen, aber nur vom
   Systemverwalter geändert werden dürfen.
    Des Weiteren ist es denkbar, dass der Parameter in einer
   Anwendung über Drill-Down besetzt wird und nicht über
   die Parametermaske aktualisiert werden soll.

   - gesperrt lokal (SL)
   Parameter mit Regel SL verhalten sich lokal, d.h. sie werden z.B.
   in Anwendungen nicht durch Parameterauswahl vorhergehender
   Anforderungen überschrieben.

   - gesperrt userabhängig (SU)
   Der Inhalt des Parameters wird abhängig vom angemeldeten Benutzer
   von der Schlüsseldatenbank überschrieben. Für direkte Eingaben
   ist er gesperrt.

   - gesperrt userabhängig mit Voreinstellung (SD)
   wie SU. Wird hier kein Eintrag auf der Schlüsseldatenbank gefunden
   gilt die Voreinstellung.

    Für die Parameterarten SA, SM, NM, NJ, NT, SU muss die Regel SP
   gewählt werden, wie auch aus folgender Tabelle
   hervorgeht:

REGEL
ART
 SP DI AU KY GR RE SA WE WG FB SB AG OG OR AB OB OI SL SU SD
AU
 x  x  x  x                          x  x  x  x  x  x  x  x
AR
 x  x  x  x                          x  x  x  x  x  x  x  x
AO
 x  x  x  x                          x  x  x  x  x  x  x  x
AP
 x  x  x  x                          x  x  x  x  x  x  x  x
GR
             x  x                                          
KY
 x  x              x                                x  x  x
RE
 x  x                                               x  x  x
WE
 x  x                 x                             x  x  x
WG
 x  x                    x                          x  x  x
ZE
 x  x                                               x  x  x
ZI
 x  x                                               x  x  x
TE
 x  x                                               x  x  x
TI
 x  x                                               x  x  x
NM
 x  x                                               x  x  x
NJ
 x  x                                               x  x  x
NT
 x  x                                               x  x  x
FB
 x  x                       x                       x  x  x
SB
 x  x                          x                    x  x  x
AG
 x  x                             x                 x  x  x
NE
 x  x                                               x  x  x
SU
 x                                                  x  x  x


4.6 Parameter zum Ausführungszeitpunkt aktualisieren

pInhaltsverzeichnis
nStichwortverzeichnis

    Zum Zeitpunkt der Ausführung einer Anforderung können
   die Parameter in einer eigenen Maske aktualisiert
   werden, falls das Promptkennzeichen auf 'J' gesetzt
   wurde
   (vgl. Kap.4.3, Feld Promptkennzeichen):

i

    Die Maske ist in ihrer Größe und ihrem Erscheinungsbild
   dynamisch. Je nach Parameterregel wird pro Parameter
   eine reine Ausgabeinformation, ein einfaches
   Eingabefeld, ein Auswahlfeld (DropDown) oder ein
   kombiniertes Eingabe/Auswahlfeld angeboten.

    Wenn Schlüsselinhaltsparameter verwendet werden, so
   kann, ähnlich wie bei der Schlüsselinhalts- oder
   Bedingungsmaske, der Fall eintreten, dass ein Schlüssel
   mit sehr vielen Ausprägungen gewählt wurde. Um zu vermeiden, 
   dass Tausende von Sätzen übertragen werden müssen,
   von denen man nicht weiß, ob der Anwender sie überhaupt 
   ansprechen will, wird in einem solchen Fall die Voreinstellung 
   für diesen Parameter in ein einfaches Eingabefeld eingestellt.
   Die möglichen Inhalte können dann über die Schaltfläche 'Auswahl'
   eingelesen werden. Nach deren Betätigung werden
   Filterkriterien analog zur Schlüsselinhaltsauswahl erfragt.
   Derzeit liegt die Grenze für die Anzahl von Inhalten,
   die noch übertragen werden, als Standard bei 100, ist aber
   installationsabhängig.

    Um dennoch eine Auswahl zu ermöglichen, ist die
   Schaltfläche 'Auswahl' in diese Zeile integriert, mit der
   zusätzliche Inhalte bei Bedarf eingelesen werden können.
   Nach deren Betätigung werden Filterkriterien analog zur
   Schlüsselinhaltsauswahl erfragt.

    Da die Grenze von 500 Elementen je Listfeld (installationsabh.)
   besteht, ist bei Massenschlüsseln eine Filterung
   unumgänglich, um alle Elemente zu sehen.

    Durch das Betätigen der Schaltfläche wird aus dem
   Bearbeitungsfeld ein DropDown-Feld, mit der Möglichkeit
   der Direkteingabe.

    Installationsabhängig kann durch Einstellen einer
   Bibliothek in der Listbox Speichern die
   Parametereinstellung weggesichert werden.

    Falls die Anforderung mehr als 30 Parameter besitzt, erscheinen
   unten Pfeiltasten, mit denen geblättert werden kann.


5 Formvorgabe

pInhaltsverzeichnis
nStichwortverzeichnis

    Eine Auswertung kann aus dem Blatt 'Bearbeiten' mittels
   der Schaltflächen 'Formvorgabe' und  'Ausführen'  ausgeführt
   werden. Während beim  'Ausführen' lediglich die ermittelte
   Statistik angezeigt wird, bietet das Ausführen über
   'Formvorgabe' zusätzliche Formatierungsmöglichkeiten.

   Übersicht:

In der Menügruppe 'Format' stehen folgende Möglichekeiten zur Verfügung:

  'Bereiche formatieren'    (--> Kap. 6)
                            Formatierung der Überschriftsbereiche
                            Hiermit können die Statistiken
                            individuell textiert werden.
  'Zusatzblatt einblenden'    (--> Kap. 5.4)
                            Einbinden von einem oder mehreren zusätzlichen
                            Tabellenblättern

  'Bedingtes Spaltenformat' (--> Kap. 5.3)
                            Ampelfunktionen kennzeichnen positive
                            oder negative Zahlen durch je ein
                            bestimmtes Format. Daneben können auch
                            Zeilenschlüsselinhalte
                            in ausgewählten Spalten besonders
                            formatiert werden.
                            In beiden Fällen können Summenzeilen
                            ausgenommen werden.

  'Formatvorlage'           (--> Kap. 5.2)
                            Zahlreiche Formatvorlagen erlauben eine
                            optische Aufbereitung der Statistik mit
                            Excel-Mitteln (Schriftart, Schriftfarbe...)

  'Hintergrund'             (--> Kap. 5.2)
                            Setzt die Hintergrundfarbe für alle
                            Formatvorlagen neu.

  'Anzeigeoptionen'         (--> Kap. 5.1)
                            Regelung genereller Aspekte der
                            EXCEL-Darstellung
                            (Blätter auswählen, Menüs, Diagramme...)

5.1 Anzeigeoptionen

pInhaltsverzeichnis
nStichwortverzeichnis

   Mittels des Menüs 'ASS --> Anzeigeoptionen' werden Aspekte
   der EXCEL-Darstellung der erstellten Statistik eingestellt,
   die für das Ausführen relevant sind:

i


 ---  Blätter

   -  Blatt 'Seite' anzeigen
    Das Blatt 'Seite' wird angezeigt. Es ermöglicht eine
   Pivot-Darstellung der Statistik, in welcher Kopfschlüsselinhalte
   aus Listboxen ausgewählt werden können.

   -  Blatt 'Tabelle' anzeigen
    Das Blatt 'Tabelle' wird angezeigt.

   -  Blatt 'Info' anzeigen
    Das Blatt 'Info' zeigt beim Ausführen die benutzten
    Verdichtungsstufen und die benötigten Zugriffe an.
    Bei Join-Anforderungen stehen hier auch detaillierte
    Informationen über die einzelnen Join-Steps.

   -  Blatt 'Anzeige' nicht anzeigen
    Das Blatt 'Anzeige' wird nicht angezeigt. Bei dieser
    Option muss ein anderes Blatt zur Anzeige ausgewählt sein
    (Seite, Tabelle, Zusatzblatt)

   -  Zusatzblätter' anzeigen
    Die Zusatzblätter werden angezeigt, falls sie in der
   Anforderung vorhanden sind.

   - aktives Blatt
    Es kann eingestellt werden, welches Blatt beim Ausführen als
   erstes aktiviert wird. Falls das entsprechende Blatt nicht sichtbar
   ist, bleibt diese Option ohne Wirkung.


   -  Diagrammblatt anzeigen
    Die Diagrammblätter werden angezeigt, sobald der
   Menüpunkt ASS - Diagramm betätigt wurde. Falls ein
   Diagramm im Anzeige- oder Seite-Blatt eingebunden wird,
   kann auf die Anzeige des Diagramm-Blattes verzichtet
   werden.

   -  Diagramm immer erzeugen
    Das 'Diagramm' wird bei  j e d e m  Ausführen erzeugt.


   -  'Format': Bedingtes Format
    Der Menüpunkt 'Format - Spaltenbedingung - Bedingtes
   Format' wird zur Verfügung gestellt.


   -  Schaltfl. 'Allgemeine Optionen'
    Die Schaltfläche 'Allgemeine Optionen' wird der
   Schaltflächenleiste hinzugefügt. Beim Betätigen dieser
   Schaltfläche stehen dem Ausführenden wesentliche Teile
   der Zusätze-Maske zur Verfügung. Er kann dann Eigenschaften
   wie Textierung, Summierung oder Filterbedingungen
   selbst dann einstellen, wenn er sonst nur zum Ausführen der
   Statistik berechtigt ist.

 ---  Anzeigeoptionen


   -  Breite Einfügespalte
    Hier geben Sie die Breite der Spalten an, die im Blatt
   'Anzeige' oder 'Seite' über den Menüpunkt ASS - Spalte
   einfügen in dieses Blatt eingefügt wurden oder werden.

   -  Höhe Einfügezeile
    Hier geben Sie die Höhe der Zeilen an, die im Blatt
   'Anzeige' oder 'Seite' über den Menüpunkt ASS - Zeile
   einfügen in dieses Blatt eingefügt wurden oder werden.


   -  Spalten-/Zeilenköpfe
    In den Blättern 'Anzeige', 'Tabelle' und 'Druckbild'
   werden Spalten- und Zeilenköpfe angezeigt, mit denen die
   Koordinaten der Excelzellen abgelesen werden können
   (A1, A2, A3 ...).


   -  Gitternetzlinien
    In den Blättern 'Anzeige', 'Tabelle' und 'Druckbild'
   werden Gitternetzlinien angezeigt.


   -  alte Spaltenbreiten
    Diese Option ermöglicht eine Darstellung von
   zeilenorientierten Spaltenüberschriften, die mit der
   Auswertungsoberfläche ST31 erstellt wurden.
   Es müssen dazu bei den Formatvorlagen Schriften verwendet
   werden, bei denen alle Buchstaben dieselbe Breite besitzen
   (Beispiel: COURIER NEW).


   -  Nullen nicht anzeigen
    Nullwerte im Anzeige-, Seite- oder Tabelle-Blatt
   werden standardmäßig ausgegeben.
   Bei Aktivierung dieser Option werden stattdessen leere
   Zellen ausgegeben.
   
   -  Datenzeilen abwechselnd formatieren
   Bei dieser Option ist es möglich, die ausgebenen Datenzeilen
   alternierend zu formatieren. Es stehen zwei neue Formatvorlagen -
   'Inhalte(2)' und 'Zahlen(2)' zur Verfügung, mit denen dann jede
   zweite Datenzeile formatiert wird.
   Dabei kann man z.B. verschiedene Hintergrundfarben verwenden,
   so dass ein Streifenmuster entsteht.



 ---  ASS-Drucken

   -  Zeilenhöhe beim Ausdruck
   An dieser Stelle kann ein %-Wert eingestellt werden, der
   einen Verkleinerungsfaktor für die Zeilendarstellung
   beim ASS-Drucken ergibt. (vgl. Kap. 7.1; ASS-Drucken).
   Durch einen kleineren Prozentwert passen mehr Zeilen auf
   eine Druckseite (Druckoptimierung).
   Da die Schriftgröße aber gleichbleibt, können sich bei
   zu kleiner Einstellung Druckzeilen überschneiden.

   -  weißer Hintergrund
   Ist dieses Feld aktiviert, wird für das ASS-Drucken die
   Hintergrundfarbe (für alle Formate) auf weiß gesetzt. So kann
   Druckertinte gespart werden.

5.2 Formatvorlage

pInhaltsverzeichnis
nStichwortverzeichnis

    Zur Gestaltung einer Auswertung können im Menü 'Format'
   über den Menüpunkt 'Formatvorlage' bestimmte Bereiche
   einer Auswertung mit Formatierungseigenschaften versehen
   werden. Beim Doppelklick auf eine Zelle wird ebenfalls für
   den Bereich, in dem diese Zelle liegt, der Dialog
   Formatvorlagen aufgerufen.

i

    Diese Eigenschaften verändern das Erscheinungsbild des
   Blattes 'Anzeige' und 'Seite' und werden als Bestandteil
   der Auswertung gespeichert.
   Im Gegensatz zu Eingriffen ins Bereiche-Blatt verhalten sie
   sich dynamisch: Falls sich der Aufbau der Statistik ändert,
   bleiben die Textierungen immer richtig.

    Will man für alle Formatvorlagen eine einheitliche Hintergrundfarbe
   definieren, so kann man dies auf einen Schlag über den Menüpunkt
   'Hintergrund' (wie 'Formatvorlage' ebenfalls im Menü 'Format') tun,
   anstatt dies bei jeder Formatvorlage extra einzutragen. Die Eingabe
   über 'Hintergrund' überschreibt alle Eingaben bei den einzelnen
   Formatvorlagen, danach können sie dort aber wieder individuell
   geändert werden.


 Formate speichern


    Über den Menüpunkt 'ASS - Formate speichern' können diese
   Eigenschaften auch unabhängig vom Speichern der
   sonstigen Auswertung direkt in der Anforderungsdatenbank
   aktualisiert werden.


 Formate als Standard speichern


    Über den Menüpunkt 'ASS - Formate als Standard' speichern
   kann eine Standardformatierung gespeichert werden, die
   für alle Auswertungen ohne eigene Formatangaben
   verwendet wird. Auf diese Weise können alle
   Auswertungen, die nicht mit der grafischen ASS-PC-
   Oberfläche erstellt wurden, in dieser Form dargestellt
   werden. Bei vorhandener Namens-Berechtigung
   wird in der Anforderungsdatenbank dazu eine
   Anforderung mit dem Namen DFLT_XLS gespeichert.
   Die so erzeugte Anforderung enthält keine Anforderungs-,
   sondern nur Formatierungsinformationen.

    Die Anforderung mit dem Namen DFLT_XLS gibt an alle
   Anforderungen, die keinen Excel-Formatierungsanteil in
   der Anforderungsdatenbank aufweisen, folgende
   Formatierungsinformationen weiter:
    - Formatvorlagen
    - Anzeigeoptionen


 Formate lesen


    Über den Menüpunkt 'ASS - Formate lesen' kann eine bereits
   gespeicherte Formatierung aus einer anderen Auswertung
   der Anforderungsdatenbank in die momentan bearbeitete
   Auswertung übertragen werden. Dabei kann ausgewählt werden, 
   ob der komplette Formatierungsteil, oder nur bestimmte 
   Bestandteile - Formatvorlagen, Ampelfunktionen, Bereiche,
   zusatzbätter, Diagramme - übernommen werden sollen
i

5.3 Ampelfunktionen mit bedingtem Spaltenformat

pInhaltsverzeichnis
nStichwortverzeichnis

   Über diesen Menüpunkt kann für Wertezellen in
   Abhängigkeit von den Werteinhalten eine Schriftart und
   ein Muster vorgegeben werden. Auch die Spalten im Zeilen-
   schlüsselbereich können einzeln formatiert werden, um
   sie voneinander abzuheben.

i

   Im Feld 'Spalte' wählen Sie die Spalte aus, für die Sie
   die Formate spezifizieren möchten.

   Für diese Spalte können Sie nun bis zu 3 Bedingungen und
   dazu jeweils Schriftart und Muster für die Wertezellen
   bestimmen, die die betreffende Bedingung erfüllen.

   Jede Bedingung besteht aus einer von-Grenze und einer
   bis-Grenze.

   Es ist jeweils ein Grenzwert und ein Vergleichsoperator
   anzugeben.
   Als Grenzwert kann dabei auch eine Formel, z.B. ein Bezug auf
   eine Zelle angegeben werden.
   Wenn im Wertefeld ein Eintrag der Form <n oder >n vorgenommen wird,
   wird mit dem Zahlenwert n Spalten weiter links bzw. rechts verglichen.
   <1 z.B. bewirkt einen Vergleich mit der linken Nachbarzelle.   


   Lassen Sie dabei den Grenzwert leer, bedeutet dieses,
   dass es keine Beschränkung nach unten (Von-Bereich) bzw.
   nach oben (Bis-Bereich) gibt.
   Durch den Vergleichsoperator bestimmen Sie, ob der
   Grenzwert selber mit eingeschlossen werden soll
   ( <=  bzw.  >= )  oder nicht  ( <  bzw.  > ).

   Für Spalten im Zeilenschlüsselbereich werden die Formate
   stets auf die gesamte Spalte übertragen.

   Mit der Option 'Summenzeilen berücksichtigen' bestimmen Sie,
   ob die eingestellten Formatierungen auch für Zahlen in Summen
   bzw. Summenbezeichner gelten sollen.
   
   Ab Excel 2010 steht der Button 'Erweitert' zur Verfügung. Damit
   kann die vollständige Excel-Funtionalität verwendet werden, z.B.
   Symbolsätze, Datenbalken. Wenn derartige Formate hinterlegt sind,
   werden die anderen Felder der Maske deaktiviert

   Weiterhin ist es möglich, für eine Zahlenspalte die Anzeige von
   Tausenderpunkten zu unterdrücken.

5.4 Zusätzliche Tabellenblätter

pInhaltsverzeichnis
nStichwortverzeichnis

   Über den Menüpunkt 'Zusatzblatt einblenden' ist es
   möglich, individuelle Tabellenblätter einzubinden. Dort können
   Rechnungen und Analysen durchgeführt werden, die auf direktem Weg
   in ASS nicht möglich sind, z.B. die Definition einer Pivot-Tabelle.
   Als Standard erhält das erste Blatt den Namen 'Zusatz', über
   'ASS -> Blatt umbenennen' kann der Name dieser Tabelle frei
   gewählt werden. Weitere Blätter kann man mit 'ASS -> Blatt
   hinzufügen' erstellen.

   Um dem Endanwender diese Blätter anzuzeigen, muss unter 'ASS ->
   Anzeigeoptionen' (vom Bearbeiten-Blatt aus) die Option 'Blatt Zusatz
   anzeigen' aktiviert werden.

   Es ist auch möglich, ausschließlich die Zusatzblätter
   einzublenden, wenn man die Option 'Blatt Anzeige nicht anzeigen'
   einschaltet.  Verwendet man eine derartige Anforderung in
   Anwendungen, kann von diesem Blatt keine Parameter-Selektion
   durchgeführt werden.

   Diagramme werden genauso verwaltet wie im Anzeige-Blatt, es wird
   also erst ein Diagramm-Blatt eingefügt und dann mit 'ASS ->
   Diagramm in Tabelle kopieren' an die gewünschte Stelle gebracht.


6 Bereiche formatieren

pInhaltsverzeichnis
nStichwortverzeichnis

    Über den Menüpunkt 'Bereiche formatieren'
   bei der Ausführung mittels Formvorgabe können die
   Überschriftsbereiche individuell gestaltet werden. Durch
   den Aufruf werden die beiden Blätter 'Bereiche' und
   'Bezüge' geöffnet.

6.1 Blatt Bereiche

pInhaltsverzeichnis
nStichwortverzeichnis

i


    Das Blatt 'Bereiche' enthält alle Überschriftsbereiche
   aus dem Blatt 'Anzeige'. Diese Bereiche können in diesem
   Blatt mit den vorhandenen Excel-Menüs bearbeitet werden.

    Durch Ausführen des Menüpunktes 'Neu formatieren' im Blatt
   'Anzeige' oder 'Seite' werden diese Veränderungen dorthin
   übernommen.

    Achtung:

    Sobald Eingaben im Bereiche-Blatt vorgenommen werden, sind
   die Überschriftsbereiche bei einer nachträglichen
   Veränderung der Auswertung über das Blatt 'Bearbeiten'
   nicht mehr dynamisch.
    In diesem Falle müssen ggf. die Überschriften und
   zugewiesenen Bereiche im Blatt 'Bereiche' angepasst
   werden, sofern keine dynamischen Verknüpfungen über das
   Blatt 'Bezüge' erfolgt sind.  (vgl. Kap 6.2)

   Das Bereiche-Blatt ist nach Formvorgabe genau dann sichtbar,
   wenn durch diese Anforderung auf Formatierungen aus dem Bereiche-
   Blatt zurückgegriffen wird.



    Über den Menüpunkt 'Bereiche löschen' können
   sämtliche Einträge im Bereiche-Blatt und alle Bereiche
   gelöscht werden. Es erfolgt eine vollständige Initialisierung.
   Falls daraufhin die Statistik neu ausgeführt wird, dann erstellt
   ASS die Standardüberschriften. Die Statistik verhält sich auch
   bei Änderungen des Statistikaufbaus wieder dynamisch.



    Über den Menüpunkt 'Bereiche zuordnen'
   können verschiedene Bereiche festgelegt werden. Dies ist
   entweder durch Direkteingabe von Excel-Bezügen oder
   durch Markieren des gewünschten Bereiches mit der Maus
   möglich.

i


   - Kopfbereich
    Gibt den Bereich an, der an jedem Seitenanfang der
   Auswertung ausgegeben wird.
    Wird dieses Feld gelöscht, so werden die ASS-
   Standardüberschriften generiert.

   - anpassen an Spaltenanzahl
    Wenn der Kopfbereich über die Zahlenspalten hinausgeht werden
   bei dieser Option leere Spalten im Kopf nicht mit kopiert, und
   die Breite somit ein Stück angepasst. Es werden jedoch alle
   Informationen im Kopfbereich mitgenommen.

   - Zeilen-/Spaltenüberschriften
    Gibt den Bereich an, der an jedem Seitenanfang der
   Auswertung hinter dem Kopfbereich ausgegeben wird.
   Dieser Bereich dient für spaltenorientierte Zeilen- und
   Spaltenüberschriften.
    Wird dieses Feld gelöscht, so werden die ASS-
   Standardüberschriften für den Zeilen- und Spaltenbereich
   generiert.

   - anpassen an Spaltenanzahl
    Für den Spaltenbereich kann damit eingestellt werden,
   dass die Anzahl der berücksichtigten Spalten an die erzeugten
   ASS-Spalten angepasst wird. Damit verringert sich der manuelle
   Aufwand beim Anpassen, falls sich die Anzahl der Spalten ändert.
   Im Gegensatz zum Kopfbereich wird hier der definierte Bereich
   rechts abgeschnitten, falls sich die Anzahl der Spalten verringert.

   - Fußbereich
    Dieser Bereich wird an jedem Seitenende der Auswertung
   ausgegeben.


   -  Rahmen
    Dieser Bereich sollte nur aus einer Zelle bestehen. Aus
   dem Rahmen dieser Zelle wird der Rahmen jeder Seite der
   Auswertung übernommen.


   -  Ausdrücke für Diagrammbereich
    Diese Bereiche können zur Diagrammerstellung verwendet
   werden und sind in Kap. 8.3 in diesem Handbuch
   beschrieben.

6.2 Blatt Bezüge

pInhaltsverzeichnis
nStichwortverzeichnis

    Im Blatt 'Bezüge' werden bestimmte Elemente der
   Auswertung angezeigt, mit denen die individuellen
   Überschriften im Blatt 'Bereiche' verknüpft und auf
   diese Weise dynamisch definiert werden können.

Zeile Beschreibung
1 Kopfschlüsselinhalte
2 Bezugsmonat, Anforderungsname
3 Kopfschlüsselbezeichnungen
4 Zeilenschlüsselbezeichnungen
5-7 Spaltenschlüsselbezeichnungen
8 Wertebezeichnungen
9 Wertedimensionen
10 Zeiten beim Wert
11 Arbeitsgebiet beim Wert
12-13Werteinhaltsbedingungen
14-31Schlüsselbedingungen
32 Parameternamen
33 Parameterinhalte
34 Schlüsselinhaltsbezeichnung, wenn Parameterinhalt Ausprägung ist
35 Schlüsselinhaltsabkürzung, wenn Parameterinhalt Ausprägung ist
48 Ausführzeit und Ausführdatum, Bezugsdatum im Tagesformat
49 Seite, Nummer des Statistikseite (&&Seite)
51-55Textierungen des User-Exits (&&KSnE1-&&KSnE5)
57 Benutzername (installationsabhängig)
Spaltenbedingungen

    Voraussetzung für die Einblendungen der User-Exit-Textierungen
    ist, dass diese bei den Seitenüberschriften angefordert werden:
    PFAD:    Zusätze --> Seitenüberschriften

    Ein Eintrag pro Kopfschlüssel dort genügt, also etwa für den
    ersten Kopfschlüssel:
i



   Dynamische Verknüpfung.
   Vorgehensweise unter Verwendung der Maus:

   -  Eingabe eines '='-Zeichens in die Zelle, in der der
      Inhalt aus dem Bezüge-Blatt stehen soll.
   -  Maus-Klick auf die ausgewählte Zelle aus dem
      Bezüge-Blatt.
   -  Bestätigen mit RETURN schaltet wieder ins
      Bereiche-Blatt.
   Der entsprechende Inhalt erscheint dort in dynamischer Verknüpfung.

i

i

i


6.3 Formatierung von ASS-Zeitangaben

pInhaltsverzeichnis
nStichwortverzeichnis

    Zeitangaben werden in ASS immer in der Form MMJJ oder
   MM.JJ, sowie MM.JJ-MM.JJ oder MMJJ-MMJJ
   oder mit Tag in der Form TTMMJJ oder TT.MM.JJ,
   sowie TT.MM.JJ-TT.MM.JJ oder TTMMJJ-TTMMJJ dargestellt.

    Wenn diese Angaben im Tabellenblatt Bezüge angezeigt
   werden, können sie mittels allgemeiner Excel-Funktionen
   oder der Funktion ASS-Monat bearbeitet werden.



i

i

    Argumente der Fuktion ASSMonat:
    
    Monat im Format MMJJ
    Gibt den Monat an, der formatiert werden soll. 
    Die ersten beiden Ziffern geben den Monat an, die zweiten beiden das Jahr.
    Falls Sie den Bezugsmonat hier eingeben möchten, 
    so geben Sie hier den Bezug auf die Zelle Bezüge!B2 ein.
    
    Differenz Monate
    Gibt die Anzahl der Monate an, die zur eingegebenen Monatsangabe 
    addiert werden soll.
    Differenz Jahre
    Gibt die Anzahl der Jahre an, die zur eingegebenen Monatsangabe 
    addiert werden soll.
    
    Format
    Gibt das Ausgabeformat an.
    
    Der Ausgabestring ergibt sich aus dem Formatstring, indem die Zeichenketten
    MM, MMM, MMMM jeweils durch die entsprechenden Monatsangabe 
    und die Zeichenketten JJ,JJJ,JJJJ durch die entsprechende Jahresangabe ersetzt werden.
    Zwischen Groß- und Kleinschreibung wird dabei nicht unterschieden.
    Hierbei steht MM für die Monatsangabe in der Form 01, 02, .. ,12, 
    MMM für Jan, Feb, ..,Dez,
    MMMM für Januar, Februar, .. , Dezember.
    Die Jahresangaben ergeben sich aus den letzten Ziffern der vollen Jahresangabe
    entsprechend der Anzahl der 'J'.
    
    Anzahl Monate pro Jahr (optional)
    Gibt die Anzahl der Monate pro Jahr an. Der Standardwert und Minimalwert beträgt 12, 
    der Maximalwert beträgt 16.
    Jahrtausendschwelle (optional)
    
    Gibt die Jahrtausendschwelle an, die für die Interpretation der zweistelligen Jahresangabe herangezogen wird.
    Jahresangaben , die kleiner als die Jahrtausendschwelle sind,
    werden als Jahre ab 2000 und die anderen als Jahre vor 2000 interpretiert. 
    Der Standardwert ist 30 (kann installationsabh. geändert sein)

7 Verarbeiten der Ergebnisse

pInhaltsverzeichnis
nStichwortverzeichnis

7.1 Drucken unter ASS-Excel

pInhaltsverzeichnis
nStichwortverzeichnis

   ASS bietet unter EXCEL grundsätzlich zwei
   Druckmöglichkeiten:

   1. Datei  -  Drucken (Excel) ...  :  druckt das aktive Blatt
                                        wie gewohnt unter Excel aus

   2. ASS    -  Drucken (ASS) :         druckt eine aufbereitete
                                        Form des Anzeige-Blattes.

   Diese zweite Möglichkeit wird auch durch den Druck-Button
   in der ASS-Menüleiste aktiviert.

   Die Darstellungsweise des Druckbildes unterscheidet sich
   beim ASS-Drucken vom Blatt 'Anzeige':
   - auf jeder Druckseite erscheint der Überschriftsbereich
   - rechts werden stets die Inhalte der Zeilenschlüssel
     eingeblendet
   - Diagramme werden ausgeblendet
   - für jede Statistik (Kopfschlüsselinhaltswechsel) wird
     eine eigene Druckseite angefordert


   Über den Menüpunkt 'Format  ->  Druckbild erzeugen' kann
   ein weiteres Blatt 'Druckbild' geöffnet werden. Wenn
   nach Ausführung der Statistik über die Schaltfläche
   'Ausführen' im Menü ASS ein 'Drucken (ASS)' angefordert wird,
   erfolgt dieser intern immer über das Blatt 'Druckbild'.

   In diesem Blatt wird eine Formatierung des Druckbereichs
   der Auswertung angezeigt. Er kann über den Menüpunkt
   'Datei - Seite einrichten' gestaltet werden.

   Achtung:

      Dabei darf die Skalierung nicht über
              'Anpassen:  __ Seite(n) breit und __ Seite(n) hoch'
      erfolgen ; hinter der Berechnung des Druckbildes steht
      ein sehr aufwendiger Algorithmus, der mit einer solchen
      Eingabe nicht bedient werden kann.
      Anstelle dessen muss oberhalb bei
              'Verkleinern/Vergrößern: __ %'
      ein Prozentwert eingestellt werden, um das Aussehen
      der gedruckten Tabelle zurechtzuschneiden.

   Die gedruckte Zeilenzahl kann auch über den Faktor
   geändert werden, der über das Menü 'ASS - Anzeigeoptionen'
   (s.o.) eingestellt werden kann. Durch einen kleineren
   Prozentwert passen mehr Zeilen auf eine Druckseite. Da
   die Schriftgröße aber gleichbleibt, können sich bei
   einer zu kleinen Einstellung Druckzeilen überschneiden.

   Erneute Betätigung von 'Format -> Druckbild erzeugen'
   übernimmt, berechnet das Druckbild mit den veränderten Druck-
   einstellungen.

7.2 Ergebnis speichern

pInhaltsverzeichnis
nStichwortverzeichnis

   Über den Menüpunkt 'Datei -> Ergebnis speichern' werden die
   Blätter 'Anzeige', 'Tabelle', 'Druckbild' sowie die
   Diagrammblätter in eine Excel-Mappe kopiert, sofern diese Blätter
   gültige Daten enthalten. Über den erscheinenden Dialog kann diese
   Mappe gespeichert werden.
   Dabei ist der Anforderungsname als Dateiname voreingestellt.

7.3 Ergebnis als E-Mail versenden

pInhaltsverzeichnis
nStichwortverzeichnis

   Für das Versenden der Anforderungsergebnisse per Mail gibt es
  zwei Möglichkeiten:

  Versenden als Datei (Datei -> Ergebnis versenden -> als Dateianlage)

  Analog zu 'Ergebnis speichern' wird eine Excel-Mappe erzeugt, welche
  die Anforderungsergebnisse enthält. Diese kann über den
  installierten E-Mail-Client (z.B. Outlook) versendet werden.

  Versenden als HTML (Datei -> Ergebnis versenden -> als Textkörper)

  Das aktuelle Blatt wird im HTML-Format versendet. Dazu erscheint
  eine Symbolleiste, wo der oder die Empfänger eingetragen werden
  können. Diese Funktion kann auch über den E-Mail-Button in der
  ASS-Symbolleiste aufgerufen werden.

  Das Versenden im HTML-Format steht erst ab Excel 2000 zur Verfügung.
  Außerdem muss Outlook die installierte E-Mail-Anwendung sein.



8 Diagramme

pInhaltsverzeichnis
nStichwortverzeichnis

8.1 Erstellen eines Diagramms

pInhaltsverzeichnis
nStichwortverzeichnis

   Nach  'Formvorgabe'  kann in den Blättern
   'Anzeige' und 'Seite'  über 'ASS --> Diagramm'
   zum Erstellen eines Diagrammes verzweigt werden.
   Weitere Diagramme können über 'ASS --> Diagramm'
   hinzugefügt werden.

i

    Dabei wird ein neues Diagrammblatt geöffnet,
   in dem zunächst keine Daten dargestellt werden.
   Gleichzeitig erscheint die EXCEL-Symbolleiste Diagramm
   zu dessen Formatierung.  Über den Menüpunkt  'Bearbeiten
   - Standardzuordnung' werden dem Diagramm Standardwerte
   aus dem Blatt 'Tabelle' zugeordnet:

i

    Dabei wird immer das gesamte Zahlenmaterial des Tabelle-Blattes
   graphisch umgesetzt. Über den Menüpunkt
          'Diagramm --> Datenquelle'
   können individuelle Zuordnungen aus Inhalten der
   Blätter 'Anzeige', 'Seite' und 'Tabelle'
   zugeordnet werden:

i

    Mittels der Diagramm-Symbolleiste und dem Menüpunkt
   'Diagramm' kann die Darstellung verändert werden.

    Erstellte Diagramme können in das Blatt  'Anzeige'
   mittels  'Bearbeiten - Diagramm in Tabelle kopieren'
   übernommen werden.
   

8.2 Darstellung von Tabelle und Diagramm in einem Blatt

pInhaltsverzeichnis
nStichwortverzeichnis

    Über den Menüpunkt 'ASS - Diagramm in Tabelle kopieren'
   kann ein erstelltes Diagramm in das Blatt 'Anzeige' oder
   in das Blatt 'Seite' kopiert werden.
   Wenn mehrere Diagramme verfügbar sind erscheint eine Auswahlbox,
   in der man das entsprechende Diagramm auswählen kann.
   Jedes erstellte Diagramm kann nur einmal im Anzeige-Blatt verwendet
   werden.

i

    Bei Markierung einer Zelle im Blatt 'Anzeige' bzw.
   'Seite' wird das Diagramm in voller Größe kopiert.

    Ratsam ist, den Zellenbereich im Anzeige-/SeiteBlatt zu
   markieren, auf den das Diagramm verkleinert werden soll,
   und dann erst das Diagramm in die Tabelle zu kopieren.
   Es kann dabei aber Excel-intern zu einer Änderung der
   Proportionen von Legende und Achsenbeschriftung zur
   Zeichenfläche und Balkengröße kommen.

i

    Eine Formatierung des Diagrammes ist nur im Blatt
   'Diagramm' möglich.


    Über das Menü 'ASS - Diagramm löschen' können Diagramme
   aus dem Blatt 'Anzeige' gelöscht werden.
   Wenn mehrere Diagramme in der Tabelle vorhanden sind, erscheint
   eine Auswahlbox mit den vorhandenen Diagrammen. Dabei können
   auch alle Grafiken mit einem Mal gelöscht werden.
   Die entsprechenden Diagrammblätter bleiben jedoch erhalten.

    Ein echtes Löschen des Diagrammes ist nur über das Menü
   'Bearbeiten - Diagramm löschen' im entsprechenden Diagrammblatt
   möglich.

    Die Definition des erstellten Diagrammes wird in jedem
   Fall als Bestandteil der Anforderung gespeichert.

8.3 Dynamische Diagrammzuordnung

pInhaltsverzeichnis
nStichwortverzeichnis

    In den bisherigen Beispielen wurden dem Diagramm immer
   bestimmte Bereiche aus dem Blatt 'Tabelle' oder
   'Anzeige' zugeordnet.
    Verändert sich das Auswertungsergebnis z.B. dadurch,
   dass zusätzliche Ausprägungen in der Statistik
   erscheinen, passt sich das Diagramm nicht automatisch an.

    Ein Beispiel:

i

i

    Eine Anpassung kann manuell über den Excel-
   Diagrammassistenten vorgenommen werden.

i


    Alternative: Dynamische Diagrammzuordnung

    Die Zuordnung der Diagrammbereiche kann jedoch auch über
   das Menü 'ASS - Bereiche zuordnen' im Blatt 'Bereiche'
   erfolgen.

i

    Unter 'Ausdrücke für Diagrammbereich' können für die
   Bereiche 'Grundbereich', 'Legende' und 'X-Werte' Zuweisungen
   erfolgen.


    Die erste Zelle im definierten Bereich ist dem Blatt
   'Diagramm' zugeordnet, die 2., 3. (usw.) Zelle den Diagrammen
   'Diagramm2', 'Diagramm3' usw. Innerhalb des Bereiches wird dabei
   von links nach rechts und dann von oben nach unten gezählt.

   In die jeweilige Zelle wird der Excel-Ausdruck, der
   den Bereich bestimmt, auf den sich das Diagramm bezieht,
   geschrieben.

    Dazu können folgende intern generierten Namen benutzt
   werden:
    -  ASSTabelle     beschreibt den gesamten Ausgabebereich
                      im Blatt Tabelle.
    -  ASSZahlen      beschreibt nur den Zahlenbereich
                      d i e s e s  Ausgabebereiches.
    -  ASSAnzeige     beschreibt den gesamten Ausgabebereich
                      im Blatt Anzeige.
    -  ASSSeite       beschreibt den gesamten Ausgabebereich
                      im Blatt Seite.

    Beispiele:

    Grundbereich:
        BEREICH.VERSCHIEBEN(ASSZahlen;0;0;ZEILEN(ASSZahlen)-1;2)
    Legende:
        BEREICH.VERSCHIEBEN(ASSTabelle;0;2;2;2)
    X-Werte:
        BEREICH.VERSCHIEBEN(ASSTabelle;2;1;ZEILEN(ASSZahlen)-1;1)

    Die Syntax der Excel-Function  BEREICH.VERSCHIEBEN  wird
   unten erläutert. Sie kann auf folgendem Weg mit Hilfe
   des FormelAssistenten eingegeben werden:

    Vorgehensweise unter Verwendung der Maus:
   -  Blatt Bereiche.
      Menupunkt Einfügen    ->   MenuItem Funktion...  ->
      Kategorie Matrix      ->
      Funktion  BEREICH.VERSCHIEBEN   auswählen
    Anschließend muss allerdings das führende '='-Zeichen
   gelöscht werden, damit Excel nicht versucht, diese
   Funktion sofort zu berechnen.

    Nach dem Löschen dieses Grundbereiches wird der im
   Diagrammassistenten fest vorgegebene Bereich benutzt.

    Wird nur der Grundbereich zugeordnet, so enthält dieser
   auch die Legende und die Werte für die X-Achse,
   ansonsten beschreibt er nur den Datenbereich, und die
   Ausdrücke für die Legende und die X-Werte werden für die
   entsprechenden Bereiche des Diagramms herangezogen.

    Schließlich können Sie über 'Datenreihen in' angeben, ob
   die Datenreihen in der Spalte oder der Zeile stehen.

    Abschließend ein Beispiel für eine dynamische
   Diagrammzuordnung im Blatt Seite. Das Diagramm wird
   passend zur Pivot-Einstellung in den Listboxen von
   Zeitraum und Sparte berechnet:

i

=======================================================================


    BEREICH.VERSCHIEBEN(Bezug;Zeilen;Spalten;Höhe;Breite)

    'Bezug' ist der Bezug, der als Ausgangspunkt des
   Verschiebevorgangs dienen soll. 'Bezug' muss ein Bezug zu
   einer Zelle oder einem Bereich aus angrenzenden Zellen
   sein. Andernfalls liefert BEREICH.VERSCHIEBEN den
   Fehlerwert #WERT!.

    'Zeilen' ist die Anzahl der Zeilen, um die Sie die obere
   linke Eckzelle des Bereiches nach oben oder nach unten
   verschieben wollen. Ist das Argument 'Zeilen'
   beispielsweise gleich 5, so bedeutet dies, dass die
   obere linke Ecke des neuen Bezugs fünf Zeilen unterhalb
   von Bezug liegt. 'Zeilen' kann sowohl positiv sein
   (unterhalb des Ausgangsbezugs liegen) als auch einen
   negativen Wert annehmen (oberhalb des Ausgangsbezugs
   liegen).

    'Spalten' ist die Anzahl der Spalten, um die Sie die
   obere linke Eckzelle des Bereiches nach links oder nach
   rechts verschieben wollen. Ist das Argument 'Spalten'
   beispielsweise gleich 5, so bedeutet dies, dass die
   obere linke Ecke des neuen Bezugs fünf Spalten rechts
   von Bezug liegt. 'Spalten' kann sowohl positiv sein
   (rechts des Ausgangsbezugs liegen) als auch einen
   negativen Wert annehmen (links des Ausgangsbezugs
   liegen).

    Wenn die Werte von 'Zeilen' und 'Spalten' zur Folge haben,
   dass der Bezug über den Rand der jeweiligen Tabelle
   hinaus versetzt wird, liefert BEREICH.VERSCHIEBEN den
   Fehlerwert #BEZUG!.

    'Höhe' ist die Höhe des neuen Bezuges in Zeilen. 'Höhe'
   muss eine positive Zahl sein.

    'Breite' ist die Breite des neuen Bezuges in Spalten.
   'Breite' muss eine positive Zahl sein.

    Fehlt das Argument 'Höhe' oder 'Breite', geht Excel davon
   aus, dass der neue Bezug dieselbe Höhe oder Breite wie
   'Bezug' hat.

    Hinweis:

    Die Funktion BEREICH.VERSCHIEBEN verschiebt weder
   Zellen, noch ändert sie die Markierung (Auswahl); sie
   liefert lediglich einen Bezug. BEREICH.VERSCHIEBEN kann
   bei jeder Funktion eingesetzt werden, die als Argument
   einen Bezug erwartet. Die Formel
   SUMME(BEREICH.VERSCHIEBEN(C2;1;2;3;1)) berechnet das
   Gesamtergebnis eines 3 Zeilen und 1 Spalte umfassenden
   Bereichs, der sich 1 Zeile unterhalb und zwei Spalten
   rechts der Zelle C2 befindet.

    Beispiele

    BEREICH.VERSCHIEBEN(C3;2;3;1;1) ergibt F5. Wenn Sie
   diese Formel in eine Zelle einer Tabelle eingeben, zeigt
   Microsoft Excel den Wert an, der in der Zelle F5 steht.

    BEREICH.VERSCHIEBEN(C3:E5;-1;0;3;3) ergibt C2:E4

    BEREICH.VERSCHIEBEN(C3:E5;0;-3;3;3) ergibt #BEZUG!

=======================================================================


8.4 Tachometer-Diagramme

pInhaltsverzeichnis
nStichwortverzeichnis
    Tachometer-Diagramme sind besondere Diagramme, die eine grafische
   Darstellung eines Anteils am Gesamt in Ringform darstellen.
   Ihre Darstellung lehnt sich an den Tachometer an, genauer gesagt
   an einen analogen Tachometer.

    Ein Tachometer zeigt die Geschwindigkeit eines Landfahrzeuges an,
   traditionell in analoger Weise in Ringform, also mit seiner Nadel
   auf einer hinterlegten Skala.
   In seiner analogen Form ist der Tachometer eine Spezialvariante
   des Drehzahlmessers.
   Für die Motordrehzahl gibt es bei Fahrzeugen auch Anzeigen mit
   Nadel.  

    Die Darstellung eines statischen Wertes folgt also intuitiv der
   des Tachometers.  
   Analog zu einem Tacho oder Drehzahlmesser gibt es eine Tachonadel,
   die wie die aktuell gefahrene Geschwindigkeit oder die Drehzahl
   des Motors den aktuellen statistischen Wert anzeigt.

    Bei einem Drehzahlmesser am Auto gibt es Bereiche, wo die Drehzahl
   im grünen Bereich und wo die Drehzahl im roten Bereich ist,
   manchmal auch noch dazwischen einen gelben Bereich.

    Dem Drehzahlmesser am Auto gleich werden beim statistischen Tacho 
   den einzelnen Bereichen eingängige Farben hinterlegt.
    

8.4.1 Erstellen eines Tachometer-Diagramms

pInhaltsverzeichnis
nStichwortverzeichnis
    Wie bei ASS-Diagrammen allgemein gilt, so gilt speziell bei
   Tacho-Diagrammen:

    Nach  'Formvorgabe'  kann in den Blättern  'Anzeige' und 'Seite'
   über 'ASS --> Diagramm' zum Erstellen eines Diagrammes verzweigt
   werden.
   Weitere Diagramme können über 'ASS --> Diagramm' hinzugefügt
   werden.

    Dabei wird ein neues Diagrammblatt geöffnet, in dem zunächst
   keine Daten dargestellt werden.
   Über den Menüpunkt 'Bearbeiten - Tachometer erzeugen' wird ein
   Dialog gestartet, der zur Erstellung eines Tachometer-Diagramms
   führt.

i

8.4.2 Maskendetails

pInhaltsverzeichnis
nStichwortverzeichnis
   Die Tachometer-Erstellung erfolgt über die Masken M904 und M905.

i





i





Mit dem Button "Vorschau aktualisieren" kann die Vorschau aktualisiert werden.
i





Mit den Optionen "10 % - Raster" und alternativ "an den Randbereichen der Segmente" lassen sich wählen:
ohne "10 % - Raster" und ohne "an den Randbereichen der Segmente"
i

mit "10 % - Raster" und ohne "an den Randbereichen der Segmente"
i

ohne "10 % - Raster" und mit "an den Randbereichen der Segmente"
i
   





Die Tachometer-Diagramme können nach Erstellung als Diagramme in das Ergebnis von Auswertungen eingefügt werden: Über den Menüpunkt 'ASS - Diagramm in Tabelle kopieren' kann ein erstelltes Diagramm in das Blatt 'Anzeige' oder in das Blatt 'Seite' kopiert werden. Wenn mehrere Diagramme verfügbar sind erscheint eine Auswahlbox, in der man das entsprechende Diagramm auswählen kann. Jedes erstellte Diagramm kann nur einmal im Anzeige-Blatt verwendet werden.

8.4.2.1 Individuelle Farbeinteilung und Farbe Tachonadel versus Standardeinteilung

pInhaltsverzeichnis
nStichwortverzeichnis
    Durch den Button "Standardeinteilung" werden alle Farbsegmente
   gleich groß. 
    
    Es können derzeit zwischen 1 und 8 Farbsegmente gewählt werden 
   (siehe "Anzahl Farbfelder" in Maske M904).
    
   Lediglich der Rundungsrest wird ggfs. beim letzten Farbsegment
   ausgeglichen.
   Z.B. bei 6 Farbfeldern je Feld 100 / 6 = gerundet 17 %:
   Ausgleich auf 100 % durch Berechnung 100% - 6 * 17% --> Rest -2%, 
   also letztes Farbfeld mit 17% + -2% = 15 %.

i
    Z.B. bei 7 Farbfeldern je Feld 100 / 7 = gerundet 14 %:
   Ausgleich auf 100 % durch Berechnung 100% - 7 * 14% --> Rest 2%, 
   also letztes Farbfeld mit 14% + 2% = 16 %.

i
   Die Tachonadel wird im Standardfall mit schwarzer Farbe erzeugt.

    Durch die Maske M905 können die Farbsegmente individuell mit
   Prozentsatz und Farbe definiert werden.
   Auch die Farbe der Tachonadel kann gewählt werden.
    
    Hierfür wird in der Maske M904 der Button 
   "Erweitert (individuelle Einstellungen)" gedrückt.
   Der Dialog verzweigt dann in die Maske M905.
    
    In den Eingabefeldern können die Prozentsätze eingetragen werden.
   Wahlweise gelingt das auch über die Spinbuttons.
    
    Die Summe der Prozentsätze der Farbsegmente muss insgesamt exakt
   100 % betragen.
    
    Sollte es Probleme mit der Summe 100 % geben, kann der Button
   "Prozentsätze ad 100" gedrückt werden.
   Es erfolgt dann ein Ausgleich der Prozentzahlen von den hinteren
   Farbesegmente aus solange bis 100 % wieder hergestellt sind.
  
   Bei den Buttons "Farbe" wird diejeweilige Farbe gewählt.

i

i

i

   ACHTUNG: 
     - Bei Windows XP bzw. Excel 2003 stehen nicht mehr als 255 Farben
       zur Verfügung.
     - Eine Anforderung, die mit Excel-Versionen ab 2007 erstellt wurde,
       sollte nicht mit Excel 2003 ausgeführt werden.
     - Der erzeugte Tacho sollte nicht selbst geändert werden.  
     - Muster / Schraffuren werden bei der Farbauswahl derzeit nicht
       unterstützt.
  

8.4.2.2 Import aus anderem Tacho

pInhaltsverzeichnis
nStichwortverzeichnis

    Durch den Button "Import aus einem anderen Diagramm" können die
   betreffenden Werte eines anderen Tacho-Diagramms importiert
   werden.
    
    Dies bietet sich besonders bei Serien von Tachometern mit
   Abwandlungen unter den einzelnen Tachometern an.

8.4.3 Berechnung Formel

pInhaltsverzeichnis
nStichwortverzeichnis

    Prozentanteil  = _
         (Tachowert aus Zelle - Minimalwert) * 100 _
            / (Maximalwert - Minimalwert) in %
Beispiele: Beispiel 1: Minimalwert: 0 Maximalwert: 5000 Tachowert aus Zelle: 4000 Prozentanteil = (4000 - 0) * 100 / (5000 - 0) in % = 4000 * 100 / 5000 in % = 80 % Beispiel 2: Minimalwert: -100 Maximalwert: 100 Tachowert aus Zelle: 50 Prozentanteil = (50 - -100) * 100 / (100 - -100) in % = 150 * 100 / 200 in % = 75 %

8.4.4 Wechselwirkung mit Standardzuordnung

pInhaltsverzeichnis
nStichwortverzeichnis

    Tacho-Diagramme belegen wie die Diagramme, die durch
   "Standardzuordnung" erstellt wurden, einen Platz als
   Registerkarte mit Namen "Diagramm nn".
   Der Platz ist jeweils nur einmal belegbar.
    
   

8.4.5 Beispiel mit Parameter

pInhaltsverzeichnis
nStichwortverzeichnis

   Vorjahresvergleich mit Schlüsselparameter:
    
    Über eine Zeitraumformel wird die prozentuale Steigerung der
   Kennzahl Anzahl Verträge zwischen aktuellem Monat und Monat
   des Vorjahres ermittelt.
    
    Über einen Schlüsselparameter ist jeweils eine Ausprägung des
   Schlüssels Sparte anwählbar.
    
    Der Tachometer wird über Markierung der Zellen in einen Bereich
   eingefügt.
    
    Die Steigerungsraten wechseln von negativer Steigerung farblich
   von rot zu positiven Ergebnissen auf grün.
    
i

i

i

    Über die Parameterauswahl wird eine andere Sparte, sprich Sach Allgemein
   ausgewählt.
    
i

i



9 Anforderungen verketten und Joinen

pInhaltsverzeichnis
nStichwortverzeichnis

9.1 Durchreichen von Schlüsselinhalten: VERKETTETE ANFORDERUNGEN

pInhaltsverzeichnis
nStichwortverzeichnis

    In einigen Anwendungsfällen ist es wünschenswert nur die
   Schlüsselinhalte, die eine Anforderung liefert, in
   folgenden Anforderungen weiter zu verarbeiten. Das
   kann dazu benutzt werden, Auswertungen durchzuführen,
   die sonst nur schwierig oder gar nicht unter ASS
   formulierbar oder die Online nicht lauffähig wären.

    Eine Verkettete Anforderung wird als Element der
   Anforderungsbibliotheken (B,E,P und installationsabhängige)
   neu erstellt, indem vorher in der Bibliotheksübersicht
   'Verkettete Anforderung' in der Listbox aktiviert wird:

i

   In die folgende Maske (s.u.), die analog zum Bearbeiten-
   Blatt für Anforderungen aufgebaut ist, wurden Eingaben
   zu folgender Verkettung gemacht:

   Beispiel:

 >>>  STARTANF  liefert die selektierten Schlüsselinhalte
      der Ausgabeschlüssel ('A') '100 GEBIET', '110 INSPEKTORAT'.

 >>>  FOLGEANF  filtert die Schlüsselinhalte zum Schlüssel
      '110 INSPEKTORAT'  weiter (Ein- und Ausgabeschlüssel).

 >>>  ENDE_ANF  wird nur mit den Schlüsselinhalten ausgeführt
      die die      STARTANF   zum Schlüssel  '100 GEBIET'
      und die      FOLGEANF   zum Schlüssel  '110 INSPEKTORAT'
      ausgegeben haben.
 <<<  Die Statistik von ENDE_ANF  wird mit diesen
      Schlüsselinhalten ausgegeben.

i

   Weitere Beispiele und Erklärungen hierzu finden sich im
   --> HANDBUCH AUSWERTUNG -ST31 und Batch-.

   Insgesamt lassen sich bis zu acht Anforderungen
   verketten. Zu jeder dieser Anforderungen lassen sich
   wiederum bis zu acht Ein- ('E') und Ausgabeschlüssel
   ('A') spezifizieren.

   Die letzte Anforderung hat nur Eingabeschlüssel ('E').

   'Auswahl':

   Dieser Knopf wird auch durch Doppelklick auf eine Zelle
   angesteuert. Danach stehen die in Frage kommenden
   Bibliotheken/Anforderungen/Schlüssel für die markierte
   Zelle zur Auswahl.
   Die Enter-Taste öffnet ebenfalls diesen Dialog für die
   entsprechende Zelle.
   Falls zu viele Anforderungen zur Auswahl stehen, ist es
   sinnvoll, vorher durch Eingabe eines Filters die Auswahl
   zu beschränken.
   Der Entfernen-Button löscht Eingaben in Zellen. Gleiches
   geschieht bei Betätigen der Entfernen-Taste auf der
   Tastatur.



   Parameter:

   Die Parameter einer verketteten Anforderung übersteuern
   die Voreinstellung gleichnamiger Parameter der
   enthaltenen Anforderungen.
   ( zur Parametererfassung vgl. Kap. 4)

   Formvorgabe und Ausführen:

   Wie Anforderungen kann eine Verkettung mit einem eigenen
   Layout versehen und ausgeführt werden. Dabei erscheint
   das Statistik-Bild der letzten Anforderung.

9.2 Zusammenführung mehrerer Anforderungsergebnisse: ANFORDERUNGSJOIN

pInhaltsverzeichnis
nStichwortverzeichnis

9.2.1 Einführung

pInhaltsverzeichnis
nStichwortverzeichnis

    Die in Kap. 1.8 erwähnten Join-Techniken im ASS
    basieren auf dem Begriff des Arbeitsgebietes, d.h. der
    Form wie die Daten im ASS definiert sind. Innerhalb einer
    Anforderung werden dazu die zu verknüpfenden Arbeitsgebiete
    und die dazugehörigen Summendaten betrachtet. Das Verknüpfen
    findet grundsätzlich nur über gemeinsame Schlüssel der
    betrachteten Arbeitsgebiete statt. Die Anzahl der Schlüssel,
    über die die Verknüpfung stattfindet, ist fix.

    Im Gegensatz dazu basiert der ANFORDERUNGSJOIN auf Verknüpfen
    der Ergebnisse verschiedener Anforderungen. Definiert
    wird die Verknüpfung in einem eigenen Typ von Anforderungen,
    der Join-Anforderung. Das wesentliche Prinzip des Anforderungsjoin
    basiert auf dem sukzessiven Anreichern von Daten mit
    einer abschließenden Präsentationsphase.

    Jedes Anforderungsergebnis lässt sich als Tabelle inter-
    pretieren, in der jeder Kopf- oder Zeilenschlüssel eine
    eigene Spalte aufmachen, ebenso jede Ergebnisspalte der
    Anforderung.

    Beispiel:

     ARBEITSGEBIET:    1: VERTRIEB

     ZEITRAUM: Januar 2001

                   I WERTE
                   I       NEUBEITRAG   NEUANZAHL
     GEBIET SPARTE I               DM       Stueck
     ---------------------------------------------
     01     HA     I         7.338,80         280
            KR     I       287.620,98       4.773
                   I
     02     HA     I        14.310,66         546
            KR     I       224.649,28       3.728

    entspricht

     ZEITRAUM GEBIET SPARTE  SPALTE001  SPALTE002
       0102     01     HA     7.338,80        280
       0102     01     KR   287.620,98      4.773
       0102     02     HA    14.310,66        546
       0102     02     KR   224.649,28      3.728

     Eine ähnliche Tabelle kann unter ASS-Excel explizit
     angefordert werden (--> Kap. 5.1).

     Die Spaltenüberschriften der Tabelle ergeben sich aus
     den Schlüsselbezeichnungen der angeforderten Schlüssel.
     Da ASS im Spaltenbereich die Anforderung von bis zu drei
     Spaltenschlüsseln erlaubt, existieren hierzu keine 'einfachen'
     Spaltenüberschriften.

     In der Joinanforderung wird nun beschrieben, wie derartige
     Tabellen miteinander verknüpft werden und wie die Präsentation
     des Ergebnisses aussehen soll, genauer welche Spalten aus
     dem Gesamtergebnis dargestellt werden sollen.

9.2.2 Erstellung einer Join-Anforderung

pInhaltsverzeichnis
nStichwortverzeichnis

    Eine Join-Anforderung ist ein eigener Typ einer Anforderung.
    ASS unterscheidet derzeit zwischen
               - (gewöhnlichen) Anforderungen
               - verketteten Anforderungen     (siehe Kap. 9.1)
               - Join-Anforderungen
               - Mehrfach-Anforderungen
    Die Auswahl geschieht durch eine entsprechende Markierung
    in der Bibliotheksübersicht und 'Neues Element erstellen':

i


    Via Button 'ANFORDERUNGEN' im erscheinenden Bearbeiten-Blatt
    gelangt man zur Maske der zu verknüpfenden Anforderungen
    (Button Anforderungen oben):

i

    Hier werden die zu verknüpfenden Anforderungen über Biblio-
    theksart und Anforderungsname angesprochen. Zulässig sind
    die ASS-Anforderungs-Bibliotheken B,E,P,G,H,I und J.
    Zusätzlich kann hier umgebungsabhängig auf sequentielle Dateien,
    DB2-Tabellen (Bibliothek D), Oracle-Tabellen (Bibliothek O)
    und Isam-Dateien (Bibliothek 'X') Bezug genommen werden.
    (siehe 9.2.5).
    Für jede hinzugejointe Anforderung sind Zielfelder und
    Joinfelder festzulegen:

    ZIELFELDER:

i


    JOINFELDER:

i


    Die Anforderungsergebnisse werden über die unter Ziel- und
    Joinfelder angegeben Begriffe verknüpft. Durch Spezifikation
    der Duplikatsbehandlung, Sortierung etc. wird die Art des
    Joins bestimmt.

    Es ist möglich, nur einen Teil des Feldinhaltes für den Join
    heranzuziehen. Solche Substring-Angaben werden mit dem Button
    'Bearbeiten' erfasst.

9.2.3 Interne Verarbeitung einer Join-Anforderung

pInhaltsverzeichnis
nStichwortverzeichnis

    Das Ergebnis der ersten Anforderung definiert die Grundmenge.
    Diese Grundmenge definiert gleichzeitig die erste Zielmenge
    als Zwischenergebnis. Durch das Ermitteln weiterer Anforde-
    rungsergebnisse / Tabellen wird die Zielmenge sukzessive
    um weitere Spalten angereichert: die n+1 te Zielmenge wird
    durch Join der n ten Zielmenge mit dem n+1 ten Anforderungs-
    ergebnis gebildet. Dadurch vergrößert sich im allgemeinen
    die Ergebnistabelle nach und nach.
    Abstrakt kann sich der Anwender die Spalten der Ergebnis-
    tabelle wie folgt vorstellen (hier zeilenweise dargestellt):

       Kopf- / Zeilenschlüssel 1   (Anforderung 1)
                           .
                           .
                           .
       Kopf- / Zeilenschlüssel n1  (Anforderung 1)
       Spalte 1                    (Anforderung 1)
                           .
                           .
                           .
       Spalte m1                   (Anforderung 1)
       Kopf- / Zeilenschlüssel 1   (Anforderung 2)
                           .
                           .
                           .
       Kopf- / Zeilenschlüssel n2  (Anforderung 2)
       Spalte 1                    (Anforderung 2)
                           .
                           .
                           .
       Spalte m2                   (Anforderung 2)
                           .
                           .
                           .
       Kopf- / Zeilenschlüssel 1   (Anforderung k)
                           .
                           .
                           .
       Kopf- / Zeilenschlüssel nk  (Anforderung k)
       Spalte 1                    (Anforderung k)
                           .
                           .
                           .
       Spalte mk                   (Anforderung k)
    Dieses ist die maximal denkbare Dimensionierung der Ergebnis-
    tabelle. Da ASS intern jedoch nur diejenigen Spalten be-
    rücksichtigt, die vom Endergebnis präsentiert werden, ist
    im allgemeinen die Datenmenge deutlich kleiner.

    Betrachten wir das Verknüpfen einer Zielmenge (als Zwischen-
    ergebnis) mit einem Anforderungsergebnis (Joinmenge):
    Im Joinkriterium werden diejenigen Schlüssel (Spalten der
    Tabelle) spezifiziert über die die Verknüpfung stattfinden
    soll. Da die Begriffe in der Zielmenge nicht notwendig ein-
    deutig sind, ein Schlüssel Gebiet könnte hier in mehreren
    vorhergehenden Anforderungen angefordert worden sein, muss
    bei den Zielfeldern jeweils eine Anforderungsnummer angegeben
    werden. Bei den Joinfeldern besteht dieser Anspruch nicht,
    da diese aus der aktuellen Anforderung stammen.

i

    Zu jeder Ergebniszeile in der Zielmenge werden alle Datenzeilen
    der Joinmenge ermittelt, bei denen die jeweiligen Ziel- und
    Joinfelder übereinstimmen. Dabei muss die Anzahl von Ziel- und
    Joinfeldern gleich sein. Das Resultat kann 0 bis n Treffer
    beinhalten. Existiert genau ein Treffer, so werden die
    Inhalte der Spalten der Joinmenge in die neue Zielmenge
    übertragen. Ist die Treffermenge leer, so hängt die
    Behandlung von der Angabe unter 'LEERE MENGE' ab. Wurde keine
    Angabe gemacht, so werden die zu besetzenden Felder in der
    neuen Zielmenge mit Standardangaben besetzt: 0 bei numerischen
    Inhalten, NN bei alphanumerischen. Wurde unter
     'LEERE MENGE darstellen'
    'nein'  angegeben, so wird der betreffende Satz aus
    der Zielmenge gelöscht.

    Bei mehr als einem Treffer wird der Join über die Duplikats-
    angabe gesteuert:

    - Bei  'ALL'   werden alle Treffer verarbeitet, was
      zu einem Vervielfältigen der Sätze führt.

    - Bei  'LAST'   bzw.  'FIRST'  wird nur der erste bzw. letzte
      Treffer verarbeitet.
      Der Begriff  Erster  bzw.  Letzter  ergibt sich dabei
      aus der Sortierangabe zur Joinmenge, die in diesem Fall
      zwingend erforderlich ist. Dazu wird die Treffermenge nach
      den angegebenen Begriffen entsprechend der Art
      (auf- oder absteigend) sortiert.

    Zusammenfassend gilt:

     Duplikatsangabe 'all':   Verarbeiten aller Sätze der Treffermenge

     Duplikatsangabe 'first': Verarbeiten des ersten Satzes entspr.
                              der Sortierangabe
     Duplikatsangabe 'last':  Verarbeiten des letzten Satzes entspr.
                              der Sortierangabe
     Duplikatsangabe ' ':     erforderliche Angabe für
                              LEERE MENGE 'ausschließlich' darstellen

     Leere Menge     'ja':    besetzten der Felder durch Standardwerte

     Leere Menge     'nein':  der Satz wird gelöscht

     Leere Menge     'ausschließlich':
                              nur Sätze zu denen  k e i n  Treffer
                              existiert werden betrachtet
    Bei der Verarbeitung der Anforderungsergebnisse ist das folgende
    zu beachten:

    - der Join findet grundsätzlich über Schlüsselinhalte statt,
      nicht über etwaige Textierungen (Schlüsselinhaltsbezeichnung,
      Schlüsselinhaltsabkürzung, USER-EXIT-Ergebnisse). Die
      Bildung neuer Begriffe durch Formeln oder Mengen ist zulässig.
      Sie werden wie Schlüsselinhalte verarbeitet. Sternsummen bzw.
      textierte Sternsummen bleiben hingegen unberücksichtigt.

    - gesplittete Schlüssel werden entsprechend der Darstellung
      als ein Schlüssel betrachtet. Dieses ist unabhängig davon
      ob der Splitt durch entsprechende Inhaltsselektion oder
      aufgrund einer entsprechenden Anforderung der Splittteile
      zu Stande kommt. Dementsprechend erfolgt die Spezifikation
      bei den Join-Angaben über die 'linke Kante', dem linkesten
      Schlüssel.

    Bei einem Join-Step können außerdem für die einzelnen Schlüssel
    folgende Optionen festgelegt werden:

i

    Summenzeilen nicht vererben:
    - Sind bei dem betreffenden Schlüssel Summen angefordert, und
      ist dieser Schlüssel in der Präsentationsanforderung nicht
      nachselektiert, so werden die angeforderten Summen ignoriert.
      Ebenso werden Text- und Trennzeilen sowie Optionen zu
      Ausprägungen (nicht anzeigen, nicht in *-Summe) ignoriert.

    Summenzeilen ausgeben:
    - Diese Option bewirkt, dass in der betreffenden ASS-Anforderung
      Summenzeilen ausgegeben werden und für den Join zur Verfügung
      stehen.

    Zeitformat Join
    - Hier kann man festlegen, in welchem Zeitformat der Zeitraum für
      den Join ausgegeben wird. Diese Option übersteuert die
      Aufbereitung des Schlüssels Zeitraum bei der betreffenden
      Anforderung.
    Zeitformat Präsentation
    - Hier kann man festlegen, in welchem Format die betreffenden
      Zeiträume präsentiert werden. Diese Option übersteuert die
      Zeitoption der Join-Anforderung.

    Beispiele: Anforderung 1 bildet jeweils die Grundmenge,
               Anforderung 2 wird hinzu gejoint. Zielfeld bzw.
               Joinfeld ist jeweils SPARTE.

      Anforderung 1

         GEBIET SPARTE I   W1
         ---------------------
         01     HA     I  100
                KR     I  200
                UN     I  150
         02     HA     I   80
                KR     I  230
                UN     I   60

      Anforderung 2

         SPARTE GESCHLECHT I   W2
         -------------------------
         HA     M          I  600
                W          I  250
         KR     M          I   80
                W          I  470
      Ergebnistabelle bei Duplikatsbehandlung  'ALL'

    GEB(ANF=1) SP(ANF=1) W1(ANF=1) SP(ANF=2) GES(ANF=2) W2(ANF=2)
    01         HA         100        HA         M          600
    01         HA         100        HA         W          250
    01         KR         200        KR         M           80
    01         KR         200        KR         W          470
    01         UN         150        NN         N            0
    02         HA          80        HA         M          600
    02         HA          80        HA         W          250
    02         KR         230        KR         M           80
    02         KR         230        KR         W          470
    02         UN          60        NN         N            0

      Ergebnistabelle bei Duplikatsbehandlung  'FIRST'
      Sortierung über Geschlecht aufsteigend

    GEB(ANF=1) SP(ANF=1) W1(ANF=1) SP(ANF=2) GES(ANF=2) W2(ANF=2)
    01         HA         100        HA         M          600
    01         KR         200        KR         M           80
    01         UN         150        NN         N            0
    02         HA          80        HA         M          600
    02         KR         230        KR         M           80
    02         UN          60        NN         N            0

      Ergebnistabelle bei Duplikatsbehandlung  'FIRST'
      Sortierung über Geschlecht aufsteigend, Leere Menge 'nein'

    GEB(ANF=1) SP(ANF=1) W1(ANF=1) SP(ANF=2) GES(ANF=2) W2(ANF=2)
    01         HA         100        HA         M          600
    01         KR         200        KR         M           80
    02         HA          80        HA         M          600
    02         KR         230        KR         M           80

      Ergebnistabelle bei Duplikatsbehandlung ' ', Leere Menge 'D'

    GEB(ANF=1) SP(ANF=1) W1(ANF=1) SP(ANF=2) GES(ANF=2) W2(ANF=2)
    01         UN         150        NN         N            0
    02         UN          60        NN         N            0

9.2.4 Präsentation des Ergebnisses einer Join-Anforderung

pInhaltsverzeichnis
nStichwortverzeichnis

    Im Bearbeiten-Blatt wird das Listbild der Join-Anforderung
    gestaltet. Analog zu gewöhnlichen Anforderungen kann die
    intern errechnete Tabelle aufbereitet werden.
    Dabei enthält der Pseudoschlüssel WERTE die in den
    Einzelanforderungen generierten Spalten, welche nun auch in
    den Kopf- oder Zeilenbereich geschoben werden können.
    Eindeutigkeit der Begriffe wird durch die Anforderungsnummer
    Numerierung aus Blatt 'JOIN' garantiert.
    Wird im Wertebereich Bezug auf ASS-Anforderungen genommen,
    so heißen die betreffenden Spalten SPALTE001, etc.
    Spaltensequenzen der Einzelanforderungen bleiben unberück-
    sichtigt. Im Listbild erscheinen jedoch die entsprechenden
    Textierungen / Überschriften aus den Einzelanforderungen.

i

    Standardmäßig erfolgt eine Verdichtung des Ergebnisses über
    die nicht angeforderten Schlüssel. Diese kann in der Zusätze-
    maske unter  'keine Verdichtung bei Präsentation' (rechts oben)
    ausgeschaltet werden.

    Nachfolgend wird das Ergebnis einer Präsentation des Beispiels
    aus Kap. 9.2.3 gezeigt. Dabei wird der Schlüssel Sparte
    nicht angefordert (Duplikatsbehandlung 'ALL'
                       Leere Menge         'NEIN',
    o h n e  Angabe der Option
                      'keine Verdichtung bei Präsentation').

         GEBIET GESCHLECHT I   W1     W2
         --------------------------------
         01     M          I  450    680
                W          I  450    720
         02     M          I  370    680
                W          I  370    720

    Analog zu gewöhnlichen Anforderungen können auch bei einer
    Join-Anforderung eine Reihe von Optionen gesetzt werden. Diese
    Optionen übersteuern Angaben bei den Einzelanforderungen.

    Des Weiteren stehen Spaltensequenzen, Spaltenbedingungen
    zur Verfügung.

    Während in der Join-Phase Sternsummen nicht berücksichtigt
    werden, werden diese in der Präsentationsphase neu ermittelt,
    d.h. es werden auch Summen über Werte gebildet, die nicht
    aus der betreffenden Anforderung stammen, aus der die Summe
    herrührt. Aufbereitungen wie z.B. Texteingaben ('##TEXT')
    werden nicht übernommen.

    Eine Besonderheit gibt es noch bei Wertegruppierungen. Für
    Join-Anforderungen werden eigene Wertegruppierungen auf
    der Bibliothek 'R' abgelegt. Ansonsten wird dieser Typ analog
    verarbeitet. Join-Wertegruppierungen können nur bei Join-
    Anforderungen verwendet werden, die übrigen nur bei
    gewöhnlichen Anforderungen.

9.2.5 Auswertung von DB2-Tabellen und sequentiellen Dateien

pInhaltsverzeichnis
nStichwortverzeichnis

    Umgebungsabhängig ist ASS in der Lage an Stelle eines
    Anforderungsergebnisses eine sequentielle Datei oder eine
    DB2-Tabelle zu betrachten. Voraussetzung ist eine Beschreibung
    des Tabellenaufbaus in der ASS-Metadatenverwaltung ST06. Hier-
    für sind die Arbeitsgebietsnummern 1000 - 1999 reserviert.
    Angegeben wird jeweils der Tabellenname und eine Beschreibung
    der einzelnen Felder bestehend aus Feldbezeichner, Feldformat,
    Feldposition und Feldlänge. Unterstützt werden hierbei als
    Feldformat Character, dezimal gepackt und binär. Weiterhin
    werden die DB2-Formate Date, Time und Timestamp unterstützt,
    allerdings nur im Sinne einer Character-Interpretation.
    Die Anforderung von DB2-Tabellen geschieht über die Angabe
    der Bibliotheksart 'D' und dem Tabellennamen, von sequentiellen
    Dateien über Angabe der Bibliotheksart 'S' und dem in der
    Arbeitsgebietsdefinition angegebenen DD-Namen.

    In einer PC-Umgebung muss sich dabei die entsprechende Datei im
    aktuellen DB-Verzeichnis mit der Endung '.DWT' befinden.

    Wird im Falle einer DB2-Tabelle keine Angabe zu Feldern
    gemacht, so ermittelt ASS diese automatisch aus dem System-
    katalog. Zur näheren Qualifikation besteht im Blatt 'Join'
    die Möglichkeit Location und Creator einer Tabelle
    anzugeben.

    Das Ansprechen einzelner Spalten bei der Definition des JOIN
    bzw. der Präsentation geschieht analog über den Namen.
    Hierzu werden entsprechende Hilfen über die mögliche Auswahl
    in den Auswahlmasken gemacht. Im Gegensatz zu Anforderungs-
    ergebnissen kann hierbei nicht klar aufgrund des Feldformates
    zwischen Werten und Schlüsseln unterschieden werden,
    da beispielsweise eine Kundennummer auf einem dezimal
    gepackten Feld abgelegt sein kann. Daher ist der Ersteller der
    Anforderung dafür verantwortlich, dass unter den Werten
    nur messbare Größen, unter KS/ZS nur Attribute/Schlüssel
    angefordert werden. Ein Join über eine Kundennummer, die
    im ASS als Schlüssel und in einer sequentiellen Datei abgelegt
    ist, ist dabei durchaus zulässig.

9.2.6 Behandlung von Parametern

pInhaltsverzeichnis
nStichwortverzeichnis

    Speziell für Join-Anforderungen wurden die Parameterarten
    FB und SB konzipiert. FB steht für Feldbezeichnung, SB für
    Spaltenbezeichnung. Dementsprechend kann durch einen Parameter
    der Art FB eine Angabe unter KS/ZS ersetzt werden, durch einen
    Parameter der Art SB eine Spaltenangabe im Wertebereich.
    Die Angabe dieser Arten bei gewöhnlichen Anforderungen ist
    nicht erlaubt. Beide Parameterarten unterstützen jeweils
    die Direkteingabe (Regel DI) oder können für Änderungen
    gesperrt werden (Regel SP). Zusätzlich besteht durch
    Angabe der Regel FB bzw. SB die Möglichkeit dem Anwender
    zum Ausführzeitpunkt eine Liste der möglichen Inhalte
    zur Verfügung zu stellen.
    Bei der Direkteingabe muss die korrekte Bezeichnung mit
    Spezifikation der Anforderungsnummer angegeben werden. Bei der
    Parameterart FB handelt es sich dabei im Falle eines echten
    ASS-Schlüssels um die Schlüsselnummer oder einer der
    (Pseudo-)Schlüssel ZEITRAUM oder WERTE, falls diese als
    mögliche Inhalte zur Verfügung stehen. Bei der Parameterart SB
    muss bei Bezug auf eine ASS-Anforderung die entsprechende
    Spalte durch SPALTEnnn spezifiziert werden.

    Beispiel:

i

    Andere Parameter werden an die Einzelanforderungen durchgereicht
    und wirken übersteuernd zu dort gemachten Angaben.

9.3 Darstellung mehrerer Anforderungsergebnisse auf einem Blatt Mehrfach-Anforderungen

pInhaltsverzeichnis
nStichwortverzeichnis

   Mit einer Mehrfach-Anforderung ist es möglich, die Auswertungs-
   Ergebnisse von mehreren Anforderungen zusammen in einer Auswertung
   darzustellen.

   Eine Mehrfach-Anforderung ist wie eine verkettete oder Join-
   Anforderung ein eigener Anforderungstyp. Entsprechend wird sie
   in einer Anforderungs-Bibliothek (B,E,P,G,H,I,J) gespeichert.
   Bei einer Neuerstellung ist in der Listbox die Option 'Mehrfach-
   Anforderung zu aktivieren.

i

   Als Standard werden die Anforderungsergebnisse untereinander
   in eine Excel-Tabelle ausgegeben. Wenn hinter dem Anforderungs-
   namen das Feld 'Blatt-Wechsel' markiert ist, wird die betreffende
   Anforderung auf einem neuen Blatt dargestellt. Die Spalte 'Datei-
   Wechsel (Batch)' dient zur Ausgabe auf eine neue Datei beim
   Ausführen im Batch-Modus.
   In der Spalte 'Blattname' kann man Namen für die Blätter mit den
   Auswertungsergebnissen festlegen. Diese Angabe gilt nur, wenn ein
   Blattwechsel angefordert wurde oder für die erste Anforderung.

   Im Blatt 'Mehrfach-Anforderung' stehen folgende Buttons zur
   Verfügung:

   'Parameter':
   Wie bei anderen Anforderungstypen können auch hier Parameter
   definiert werden, deren Inhalte bei Namensgleichheit an
   die Einzel-Anforderungen durchgereicht werden.

   'Anforderungs-Parameter':
   Es werden Parameter definiert, die nur in einer Anforderung gelten
   sollen. Damit ist es z.B. möglich, eine Anforderung hintereinander
   mit verschiedenen Parameter-Einstellungen auszuführen.
   Die Auswahl der Anforderung geschieht durch Selektion der
   entsprechenden Zelle.

   'Ausführen':
   Die angegebenen Anforderungen werden nacheinander ausgeführt.

   'Bibliothek':
   Die Anforderung wird verlassen, und man kehrt zur Bibliotheks-
   Übersicht zurück.

   'Einfügen':
   Es wird eine Leerzeile eingefügt. Dabei bleiben die bei den
   Einzelanforderungen definierten Parameter erhalten.

   'Entfernen':
   Die markierte Zeile wird gelöscht. Auch hier bleiben die
   Parameter der übrigen Anforderungen erhalten.

   'Auswahl':
   Es erscheint für die markierte Zelle eine Auswahlmaske für
   die möglichen Eingaben, d.h die möglichen Bibliotheken oder
   die in der angegebenen Bibliothek gespeicherten Anforderungen.

   'Filter':
   Es kann ein Filter für die Auswahl der Anforderungen angegeben
   werden.

   Unter ASS->Bezugsdatum kann ein für alle Anforderungen gültiger
   Bezugsmonat definiert werden.

   Unter ASS -> Zusätze kann man mit der Option 'Druck auf ein Blatt'
   einstellen, dass das gesamte Auswertungsergebnis auf ein Blatt ge-
   druckt wird (Hoch- oder Querformat), entspricht Excel-Option 
   'Anpassen - 1 Seite hoch/quer'.
   Weiterhin stehen Optionen für die Batchauswertung zur Verfügung.

   Bei der Darstellung des Auswertungsergebnisses sind folgende
   Einschränkungen gegenüber dem Ausführen einzelner Anforderungen
   zu beachten:

     Der Menüpunkt 'Drucken(ASS)' steht nicht zur Verfügung, sondern
     nur das normale Excel-Drucken.

     Die Blätter 'Seite' und 'Tabelle' werden nicht angezeigt.

     Spaltensequenzen bleiben unberücksichtigt.

     Die Anzeige eines Diagramms auf einem separaten Blatt ist nicht
     möglich, in das Anzeigeblatt eingebettete Diagramme werden als
     Bitmaps dargestellt.

     In Anwendungen können Mehrfach-Anforderungen auch verwendet
     werden, es können jedoch von dort keine Parameter durch
     Selektion besetzt werden.

10 Anwendungen

pInhaltsverzeichnis
nStichwortverzeichnis

10.1 Bibliotheksart A und Anwendungs-Beschreibung

pInhaltsverzeichnis
nStichwortverzeichnis

    Wenn in der Bibliotheksübersicht die
   Anwendungsbibliothek ( 'A' ) eingestellt ist, wird durch
   Betätigung der Schaltfläche 'Neues Element erstellen' zur
   Neuanlage einer Anwendung verzweigt.

i
                       
    Zur Beschreibung der neuen Anwendung sind folgende
   Felder einzugeben:

    -  Nummer

    ASS stellt als Vorschlag die nächste freie Nummer in
   dieses Feld. Es kann mit einer anderen freien Nummer
   überschrieben werden. Wird eine bestehende Anwendung bearbeitet,
   kann diese nicht geändert werden.

    -  Name

    Als Name für die Anwendung kann ein maximal 8-stelliger
   Bezeichner eingegeben werden.

    -  Startanforderung

    In diesem Feld ist die Anforderung anzugeben, mit der in die
   Anwendung eingestiegen werden soll.

    -  Kommentar

    Optional können Sie hier einen maximal 30-stelligen Kommentar
   eingeben, der in der Bibliotheksübersicht erscheint.

    Die Schaltfläche  'Übernehmen' überprüft die Eingaben
   und übernimmt sie bei korrekter Eingabe.
    Die Schaltfläche  'Weiter'  verzweigt zur Verwaltung der
   Regelsätze (vgl. Kap. 10.2).
    Die Schaltfläche 'Zurück' kehrt zur Bibliotheksübersicht
   zurück.

10.2 Regelsätze bearbeiten

pInhaltsverzeichnis
nStichwortverzeichnis

    In dem Blatt 'Anwendung' können die Regeln der
   eingestellten Anwendung eingegeben und bearbeitet werden.

    Es gibt folgende Schaltflächen und Menüelemente im Menü
   'Aktion':

   -  'Speichern'

    Die eingegebenen Änderungen werden auf der Anforderungsdatenbank
   gespeichert.

   -  'Auswählen'

    Für die ausgewählte Zelle erscheint ein Auswahl-Dialog
   in Abhängigkeit vom Feldtyp.

   -  'Filter'

    Hier kann ein Filter für die Anforderungen, die bei der
   Auswahl angezeigt werden sollen, eingegeben werden.

   -  'Bibliothek'

    Rückkehr zur Bibliotheksübersicht.

    Die Eingaben erfolgen ab Zeile 3. Die einzelnen Spalten
   haben folgende Bedeutungen:


   -  ANFALT

    Name der Anforderung, von der verzweigt werden soll.


   -  EINCODE

    Gibt die Weiterverzweigungsart an:
      0 - 39  Auswahl im Kopfbereich,  0 für Enter-Taste /
                                                      Doppelklick.
     40 - 79  Auswahl im Zeilenbereich, 40 für Enter-Taste /
                                                      Doppelklick.
     80 - 119 Auswahl im Spaltenbereich, 80 für Enter-Taste /
                                                      Doppelklick.


   -  ANFNEU

    Name der Anforderung, in die verzweigt werden soll.


   -  ZIELV

    Gibt die Operation aus, die ausgeführt werden soll :
                              2 :  Statistik ausführen
                             12 :  Statistik ausführen
                                   (Spaltensequenzen merken)
                              4 :  Werterfassung
                              5 :  Statistik ausführen
                                   mit Parameterabfrage
                             99 :  Kommentar von der Textdatenbank


   -  PARM1,...,PARM6

    Name der Parameter ( ohne führende && ), die
   weitergereicht werden sollen.


   -  LANGKZ
 Wird hier ein 'L' eingegeben, so erscheint als Button-Textierung der
 Langtext anstelle des Kurztextes.


   -  KURZTEXT

    Der Text des Verzweigungs-Buttons oder des Menütextes
   des Verzweigungsmenüs bei eingestellter Option
   'Kurztexte in Menü'.


   -  LANGTEXT

    Der Text des Hilfe-Buttons oder des Menütextes des
   Verzweigungsmenüs.

    Um nicht für jeden Regelsatz einer Anwendung diese Texte
   eingeben zu müssen, können für Standardverzweigungen
   Texte unter dem Namen ALTE ANFORDERUNG = ANWTEXTE
   angelegt werden.

    Diese Texte werden immer dann verwendet, wenn bei einem
   Regelsatz zum gleichen EINCODE kein Texteintrag
   vorhanden ist.
   
    -  EVERARB
    
    Bei der Zeileverarbeitung 99 gibt man hier die Nr. von der
    Textdatenbank an.
    
    Weiterhin kann man hier spezielle Drill-Down-Sätze erfassen.
    Dazu gibt man hier DOWN' ein. Unter SCHLUESSEL gibt man dann
    eine oder mehrere Schlüsselnummern (durch Kommata getrennt) an.
    
    In der Spalte EINCODE wird ein Wert zwischen 40 und 79 angegeben
    (für Selektion im Zeilenbereich), für die Ausführung mit der ST31 
    40,44 oder 45.
    Die Felder ANFNEU, ZIELVERARB, PARM1 - PARM6 bleiben frei.

    Es sollte dann ein weiterer Regelsatz für den Drill-Up angelegt werden, 
    um zum vorhergehenden Bild zurückkehren zu können. 
    Dazu gibt man im Feld EVERARB "UP" ein. 
    
    Bei der Ausführung einer Anwendung ergibt dies folgendes:
    Der erste Zeilenschlüssel wandert in den Kopf.
    Dabei erscheint nur die Ausprägung in der markierten Zeile.
    Der angegebene Schlüssel wird neuer Zeilenschlüssel. 
    Gibt man mehrere Schlüssel an, so kann man nacheinander nach 
    diesen Schlüsseln auffächern.
    
    Wenn ein Drill-Regelsatz mit der Nummer x angelegt wird, 
    und es existieren Regelsätze mit den Nummern x+40 oder x-40,
    werden die Drill-Sätze beim Ausführen nicht berücksichtigt.
    Also sollte man z.B. bei einem Drill-Satz mit der Nummer 44 
    die Regelsätze 4 oder 84 nicht verwenden.

10.3 Anwendung ausführen

pInhaltsverzeichnis
nStichwortverzeichnis

    Es gibt zwei Möglichkeiten, eine Anwendung zu starten :

   -  Bibliotheksübersicht

    Als Bibliothekstyp Anwendungen (A) einstellen,
   Starten der gewünschten Anwendung über  'Ausführen'.

   -  Individuelles Einstiegsmenü

    Diese Möglichkeit wird unter Punkt 9 in diesem Handbuch
   ausführlich beschrieben.

    Ausführen der einzelnen Anforderungen einer Anwendung:

    Beim Start der Anwendung wird je nach Definition der
   Anwendung gleich die Startanforderung ausgeführt oder
   zunächst die Parametermaske angezeigt und nach Betätigen
   der Schaltfläche 'OK' die Startanforderung ausgeführt.

    Die Weiterverzweigung zur nächsten Anforderung erfolgt
   über die Schaltflächen-Leiste im Blatt 'Anzeige'.

    Zur näheren Erläuterung der
   Weiterverzweigungsmöglichkeit steht rechts neben jeder
   Verzweigungsschaltfläche eine Hilfeschaltfläche
   zur Verfügung.

    Je nach Definition der Regelsätze der Anwendung, die die
   Funktionalität der Schaltflächen steuern, können
   Parameter mittels Drill-Down an die nächste Anforderung
   weitergereicht werden oder nicht.

    Entscheidend ist dabei die Position der Aktiven Zelle im
   Blatt 'Anzeige'.

    Bei Regelsätzen mit Regel 0 - 39 muss die aktive Zelle im
   Kopfbereich positioniert sein, bei 40 - 79 im Zeilenbereich
   und bei 80 - 119 im Spaltenbereich.

    Es ist auch möglich, gleichzeitig Inhalte aus Kopf, Zeile und
   Spalte zu selektieren. Hierzu erfasst man z.B. Regelsätze mit
   der Nummer 0, 40 und 80 (also jeweils um 40 versetzt). Steht
   nun der Cursor im Zahlenbereich, werden nun die Parameter
   von allen 3 Regelsätzen besetzt.


    Neben den programmierbaren Schaltflächen gibt es standard-
   mäßig  'Parameter'  und  'Zurück'.

    Die Schaltfläche 'Parameter' führt zur Parameterauswahl,
   von der aus Sie die aktuelle Anforderung mit neuer
   Parameterbelegung neu ausführen können.

    Über die Schaltfläche 'Zurück' kehren Sie zur
   vorherigen Auswertung zurück.


    Eine schnellere Verzweigungsmöglichkeit bietet der
   Doppelklick auf eine ausgewählte Zelle.
    Ist diese Zelle im Zeilenbereich, so wird der Regelsatz
   mit Regel 40, ist sie im Kopfbereich, so der Regelsatz
   mit Regel 0 herangezogen, ist sie im Spaltenbereich, entsprechend
   der Regelsatz mit Nummer 80.


11 Externe Aufrufmöglichkeiten

pInhaltsverzeichnis
nStichwortverzeichnis

    Durch Auswahl aus der Bibliotheksübersicht können
   Sie eine Anwendung oder Anforderung direkt ausführen.

    Zusätzlich bietet ASS Möglichkeiten, eine
   Anwendung oder Auswertung unabhängig von der
   ASS-EXCEL-Oberfläche aufzurufen.
   Die hier beschriebenen Funktionen können mittels einfacher
   VBA-Programmierung in eine MIS-Oberfläche eingebunden
   werden, wie die mitgelieferten Beispiele zeigen (--> 9.2).

11.1 Verfügbare Funktionen

pInhaltsverzeichnis
nStichwortverzeichnis

   Im Einzelnen können folgende Visual-Basic-Funktionen zum Einstieg
   in die ST31.XLS verwendet werden:

 ->>  Function AnwAusfuehren(AnwNr As Integer, Optional Passwort)

   Die Anwendung mit der Nummer AnwNr wird ausgeführt.
   Optional kann das Passwort Passwort mit übergeben werden.
   Es wird entweder True oder False zurückgegeben, abhängig
   davon, ob der Aufruf erfolgreich war oder nicht.

   Wenn AnwNr mit 0 besetzt ist, wird eine auf der Security-Datenbank
   zum jeweiligen Anwender hinterlegte Anwendung ausgeführt.
   (vgl. Handbuch ST09)

 ->> Function AnfAusfuehren(Bib As String, Anf As String, Opt.Passwort)

   Die Anforderung Anf aus der Bibliothek Bib wird
   ausgeführt. Optional kann das Passwort Passwort mit
   übergeben werden. Es wird True oder False zurückgegeben,
   abhängig davon, ob der Aufruf erfolgreich war oder nicht.

 ->>  Function MehrfachAusfuehren(Anf1 as string, Anf2 as string,
         Optional Anf3, Optional passwort) as boolean

   Mit dem Aufruf dieser Routine kann man sich das Auswertungsergebnis
   von bis zu drei Anforderungen untereinander auf ein Excel-Blatt
   ausgeben lassen. Die Parameter Anf1, Anf2 und Anf3 bezeichnen die
   Anforderungsnamen, denen wahlweise die Bibliothek mit einem
   Doppelpunkt vorangestellt werden kann. Wird keine Bibliothek
   angegeben, so wird die entsprechende Anforderung aus der Bibliothek
   'B' ausgeführt.

   Beispiel:

   MehrfachAnfAusfuehren "ANF00001", "P:ANF00010", "E:STAT9999"

   Rückgabeparameter: True oder False

  ->> Function Bericht_anzeigen(Anf as string, Optional Passwort)

   Es wird von der Berichtsdatenbank das Element mit dem Namen Anf
   eingelesen und angezeigt. Wenn es mehrere Berichte mit diesem Namen
   gibt, wird der zuletzt erstellte berücksichtigt.

 ->>  Function Bib_Inhalt_Zeigen(Bib as string, Optional Passwort)

   Mit dieser Funktion wird eine Excel-Datei erstellt, die
   eine Liste aller Elemente der Bibliothek Bib enthält.
   Die Datei hat den Namen Bib_A.xls, Bib_B.xls, etc. und
   befindet sich im Dateien-Verzeichnis. Optional kann das
   Passwort mitgegeben werden.

   In den einzelnen Spalten steht dabei folgendes:
   A         Anforderungsname + Kommentar
   B-J       weitere Kommentare
   K         Turnuskennzeichen bei periodisch
             auszuführenden Anforderungen
   L         Datum der nächsten Ausführung (Batch)
   M         Datum der letzten Ausführung  (Batch)
             bzw.  Anwendungsnummer
   N         Erstellungsdatum

   Es wird True oder False zurückgegeben, abhängig davon,
   ob die Operation erfolgreich ausgeführt wurde.

 ->>  Sub ASSEnde()

   ASS wird beendet. Diese Funktion kann z.B. in der
   auto_close Prozedur der Einstiegsmappe aufgerufen werden.

 ->>  Sub OptExcelBeenden(w As Boolean)

   Mit dieser Funktion steuern Sie, ob Excel beendet werden
   soll, wenn ASS beendet wird. Wenn dies der Fall sein
   soll, so ist für w true einzusetzen. Der Fall w = FALSE
   ist die Standardeinstellung.


 ->>  Function Set_Parameter_von_aussen (Anzahl As Int., ARRAY(A,B,C))

   Wenn diese Funktion gerufen wird, wird beim Ausführen
   einer Anwendung oder Anforderung nicht die Parametermaske
   aufgerufen, sondern es werden die beim Set_Parameter_von_aussen-
   Aufruf mitgegebenen Parameter verwendet.

    Der Aufbau der mitgegebenen Parameter ist wie folgt:

   Der erste Parameter bezeichnet als Integer die Anzahl
   der Parameter, die gesetzt werden sollen. Es müssen
   nicht alle Parameter einer Anforderung übergeben werden.

    Im folgenden Datenfeld müssen je Parameter immer 3 Werte
   in der folgenden Reihenfolge übergeben werden:

    1.     Parametername:       &&........
    2.     Parameterinhalt:     Der Aufrufer ist für die
                                Richtigkeit verantwortlich .
    3.     Schlüsselnummer:     Wenn keine Schlüsselnummer
                                erforderlich ist, Null anliefern.

   Es sind maximal 10 Parameter möglich, das Array darf
   also maximal 30 Einträge enthalten. Geprüft wird
   lediglich, ob mindestens 1 und höchstens 10 im Feld
   'Anzahl' steht und ob das Datenfeld die richtige Anzahl
   Parameter enthält.

   Die Parameter sind nur für eine einmalige Ausführung
   gültig. Ist etwas anderes gewünscht, muss der
   Set_Parameter_von_aussen-Aufruf entsprechend wiederholt
   werden.

   BEISPIEL:

   Im Folgenden ist ein Beispiel für einen Aufruf der
   obigen Funktion aus einem Visual-Basic-Modul angegeben:

   If Set_Parameter_von_aussen( 2, _
        Array("&&WE", "PROVIS", "0", "&&ZT", "0701", "0")) Then _
       Anfausfuehren "B", "ANF00001"
   Die Variable 'Anzahl' (im Beispiel '2' ) muss ohne
   Hochkomma angegeben werden, weil sie vom Typ Integer
   ist.

   Die Anweisung 'Array' generiert ein Datenfeld mit so
   vielen Elementen, wie in der Klammer zwischen den
   Hochkommas angegeben sind. Da es sich um Zeichenfolgen
   handelt, sind Hochkommas zu verwenden.

   Bei diesem Aufruf muss zu Beginn des Moduls 'Option Base 1'
   angegeben werden, andernfalls ist am Beginn des Arrays ein
   Dummyelement einzufügen.

   Rückgabeparameter:     Boolean (True(-1) oder False(0))

 ->>  Function Bibliothek_setzen(Wert As String)

   Wenn diese Funktion gerufen wird, wird die
   Voreinstellung der Listbox für die Bibliotheken in
   der Anforderungsübersicht auf 'Wert' gesetzt.

    Rückgabeparameter:     True oder False

   Durch Anpassung der Startmappe ST31STA.XLS kann diese
   Funktion aufgerufen werden:
    - Aufruf der Funktion innerhalb der Funktion Vorstart
      im Modul 'User'.
    - Setzen des Parameters in der Call-Anweisung
      entsprechend dem folgenden Beispiel auf den
      gewünschen Wert:

      CALL Application.Run("ST31VB97.XLA!Bibliothek_setzen", "A")

 ->>  Function Opt_Anforderungen_sofort(w as boolean, Optional Filter)

   Bei Aufruf dieser Funktion mit w = True werden in der Bibliotheks-
   übersicht sofort die vorhandenen Anforderungen angezeigt, der
   Anwender muss also nicht erst 'Anzeigen' betätigen. Dabei kann auch
   ein Filter zur Einschränkung der Elemente mitgegeben werden.

 ->>  Function Opt_mit_Verzeichnis_starten(w As Boolean)

   Bei Aufruf dieser Funktion mit w = True ist beim ersten Aufruf
   der Bibliotheksübersicht das Register 'Verzeichnisse' aktiviert.

 ->>  Function Listenfeld_Grenzwert_setzen(Wert As Integer)

   Beim Aufruf dieser Funktion wird die
   Voreinstellung der Anzahl von Zeilen, die mit einem
   Aufruf in die Listboxen für die Schlüsselinhalte gelesen
   werden, auf 'Wert' gesetzt.

    Rückgabeparameter:     True oder False

   Diese Funktion können Sie aufrufen, indem Sie die
   Startmappe ST31STA.XLS anpassen:

   Durch Anpassung der Startmappe ST31STA.XLS kann diese
   Funktion aufgerufen werden:
      - Aufruf der Funktion innerhalb der Funktion Vorstart
        im Modul User.
      - Setzen des Parameters in der Call-Anweisung
        entsprechend dem folgenden Beispiel auf den
        gewünschten Wert:

        VorStart=Application.Run("Listenfeld_Grenzwert_setzen",3000)

   Es können Werte bis zu 32000 eingestellt werden.


11.2 Beispiel Einstiegsmenü

pInhaltsverzeichnis
nStichwortverzeichnis

    Als Beispiele für ein individuelles Einstiegsmenü wird
   die Excel-Mappe 'MIS97.xls' im Verzeichnis ASS/PGM ausgeliefert.

   Sie öffnen die VBA-Entwicklungsumgebung mit der Tasten-
   kombination ALT-F11. Für ein neues Projekt ist ein Verweis zur
   Codemappe st31vb97.xla herzustellen.

   Inhalt der gelieferten MIS-Oberflächen:

   Excel-Blatt   "ASS-MIS"


   Diese Oberfläche ist für den Anwender sichtbar.
   Sie kann frei gestaltet werden. Durch Verwendung von
   Schaltflächen können Zuweisungen zu ASS-Funktionen
   erfolgen, die in der VBA-Umgebung unter 'Modul 1' codiert
   sind.

   VBA-Modul     "Modul 1"


   Es enthält die ASS-Aufrufe, die jeweils als
   eigene Sub-Routinen erscheinen. In diesem Blatt sind
   neue Aufrufe anzupassen.

   Beispiel:

    Option Explicit
    Option Base 1

    Sub Anwendung_1()
        AnwAusfuehren 1001
    End Sub

    Sub Anwendung_2()
        'Anwendung 1002, Passwort Alles
        AnwAusfuehren 1002, "ALLES"
    End Sub

    Sub Anwendung_4()
        AnwAusfuehren 2
    End Sub

    Sub Auswertung_1()
        '4 Parameter werden gesetzt und Anforderung VO#PAR4 ausgefuehrt;
        'mit Passwortuebergabe
      If set_parameter_von_aussen(4, Array("&&WERT", "NEUBETRG", "0",
                                        "&&SPARTE", "HA", "130",
                                        "&&GEBIET", "02", "100",
                                        "&&BM", "BM00", "0" )) Then _  n _
        AnfAusfuehren "B", "VO#PAR4", "ALLES"
    End Sub

    Sub Auswertung_2()
        AnfAusfuehren "B", "VOBEW000"
    End Sub

    Sub Mehrfach_Auswertung_1()
        'Ausfuehren von 3 Anforderungen
        MehrfachAnfAusfuehren "VODB0001", "VODB0002", "VODB0002"
    End Sub

    Sub BILD_ENDE()
        Oberflaeche_Zurueckholen
        ASSEnde
        ThisWorkbook.Saved = True
        Application.Quit
    End Sub

    Sub Auto_Open()
        Oberflaeche_sichern
    End Sub

    Sub Auto_Close()
        Oberflaeche_Zurueckholen
        ASSEnde
        ThisWorkbook.Close SaveChanges:=False
    End Sub

   Die beiden Sub-Routinen Auto_Open und Auto_Close
   verweisen noch auf zusätzliche Standard-Routinen, die
   im "Modul 2" zur Verfügung stehen.

   VBA-Modul     "Modul 2"


   Hier werden EXCEL-Standardeinstellungen gesichert und nach
   Beenden des MIS-Einstiegsmenüs zurückzusetzt.

Stichwortverzeichnis

nInhaltsverzeichnis

A B D E F G H I J K L M N O P R S T V W Z